exponenta event banner

Выполнение в MATLAB

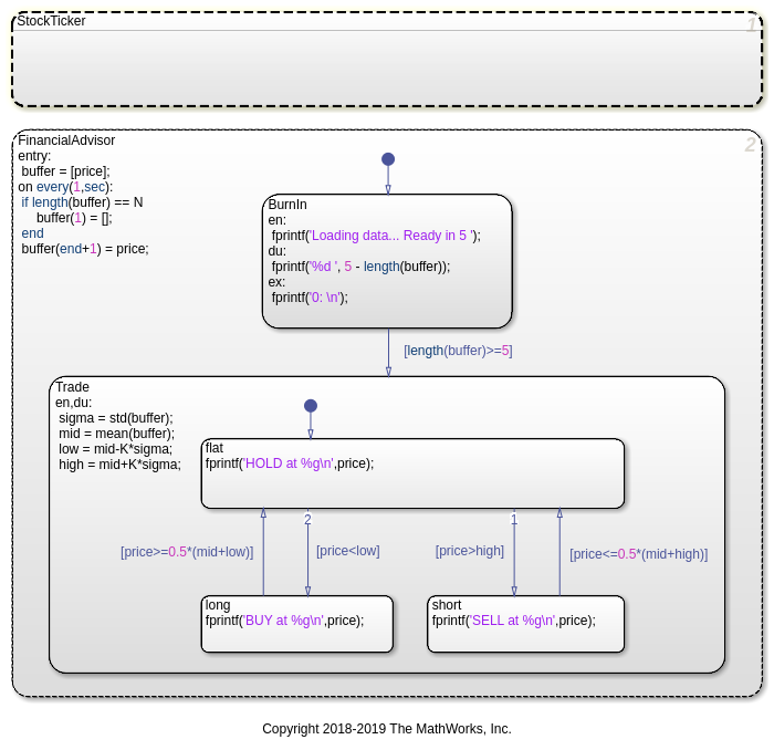
Выполните автономные графики Stateflow® как объекты в MATLAB®

Спроектируйте логику при помощи диаграмм состояний и выполните ту логику как программы MATLAB. Выполнитесь и модульный тест ваш график в редакторе Stateflow. Управляйте поведением пользовательских интерфейсов и приложений обработки данных через ваш график.

Функции

развернуть все

Stateflow.exportAsClassЭкспортируйте класс MATLAB для автономного графика

Синтаксис Stateflow

развернуть все

Измените обнаружение

hasChangedОбнаружьте изменение в данных начиная с последнего временного шага
hasChangedFromОбнаружьте изменение в данных из заданного значения
hasChangedToОбнаружьте изменение в данных к заданному значению

Временная логика

afterВыполнение диаграммы управления с после оператора
countВыполнение диаграммы управления с оператором количества
elapsedВыполнение диаграммы управления с прошедшим оператором
everyВыполнение диаграммы управления с каждым оператором
temporalCountВыполнение диаграммы управления с temporalCount оператором

Темы

Создайте диаграммы Stateflow для выполнения, в то время как MATLAB возражает

Сохраните автономные диаграммы Stateflow за пределами моделей Simulink®.

Выполнитесь и объекты диаграммы Stateflow модульного теста

Запустите диаграммы Stateflow в MATLAB или через редактора Stateflow.

Отладьте автономную диаграмму Stateflow

Прервите выполнение, чтобы продвинуться посредством каждого действия в диаграмму Stateflow.

Выполните объекты диаграммы Stateflow через скрипты и модели

Создайте скрипт MATLAB или модель Simulink, которая вызывает автономную диаграмму Stateflow.

Преобразуйте код MATLAB в блок-схемы Stateflow

Произведите блок-схемы из своего кода MATLAB.

Рекомендуемые примеры