В Проводнике Simulink® Real-Time™ представление по умолчанию и списков параметров сигнала показывает сигналы и параметры только на уровне, что вы выбрали. Можно отобразить сигналы и параметры для текущего уровня и ниже и отфильтровать отображение, чтобы показать только элементы, что вы интересуетесь.
Чтобы показать сигналы и параметры от текущего уровня и ниже, перейдите к иерархическому уровню, которым вы интересуетесь. Нажмите кнопку Contents of (
на панели инструментов).
Содержимое верхнего уровня ex_slrt_sf_car показаны на рисунке.

Чтобы ограничить отображение сигналами или параметрами с конкретной характеристикой, используйте текстовое поле Filter, которое находится на панели инструментов. Если вы отображаете только один уровень, фильтр применяется только к тому уровню.
Фильтрация поддержек проводника по значениям в следующих столбцах:
Сигналы — Signal Name, Signal Label, Full Path
Параметры — Name, Block Name, Full Path
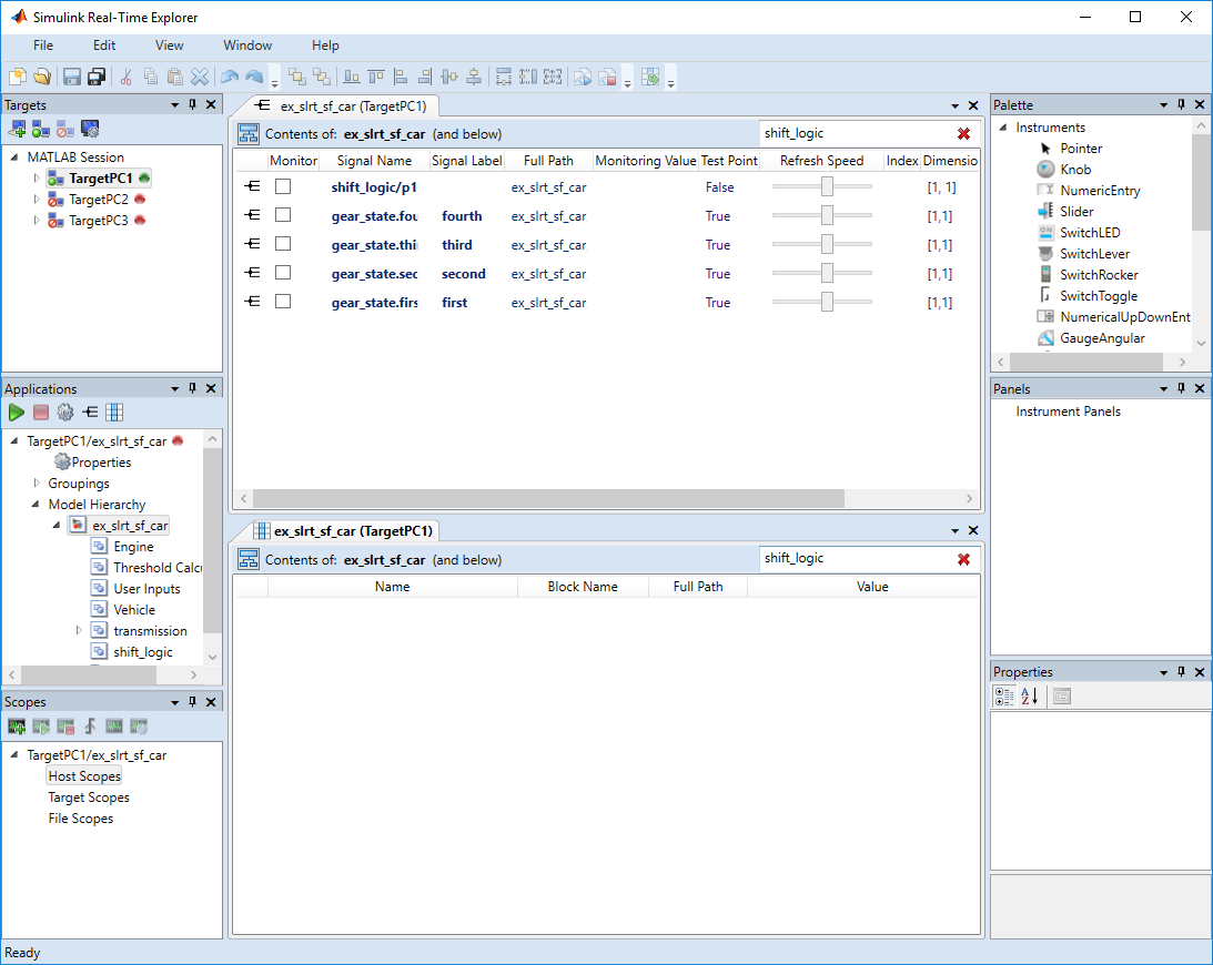
Например, чтобы ограничить отображение сигналов и параметров к shift_logic подсистема, выберите столбец Signal Name. Введите shift_logic в текстовое поле Filter.

К сигналам группы и параметрам столбцами, щелкните правой кнопкой по заголовку столбца и выберите Group By This Column. Чтобы демонтировать сгруппированное отображение, щелкните правой кнопкой по заголовку столбца и выберите Remove Grouping.
Поддержки проводника, группирующиеся следующими столбцами:
Сигналы — Signal Name, Signal Label, Full Path, Test Point, Dimensions
Параметры — Name, Block Name, Full Path, Dimensions
Например, к сигналам группы по наименованию, щелкните правой кнопкой по столбцу Signal Name и выберите Group By This Column. К параметрам группы по наименованию, щелкните правой кнопкой по столбцу Name и выберите Group By This Column.
