Создайте адаптивную модель компонента программного обеспечения AUTOSAR из модели алгоритма.
Программное обеспечение AUTOSAR Blockset поддерживает Автомобильную Архитектуру открытых систем (AUTOSAR), открытое и стандартизировало автомобильную программную архитектуру. Автопроизводители, поставщики и разработчики инструмента совместно разрабатывают компоненты AUTOSAR. Чтобы разработать адаптивные компоненты AUTOSAR в Simulink, следуйте за этим общим рабочим процессом:
Создайте представление Simulink адаптивного компонента AUTOSAR.
Разработайте компонент путем совершенствования настройки AUTOSAR и создания алгоритмического содержимого модели.
Сгенерируйте описания ARXML и алгоритмический Код С++ для тестирования в Simulink или интегрирования в среду выполнения AUTOSAR. (Генерация кода AUTOSAR требует Simulink Coder и Embedded Coder.)
Чтобы создать начальное представление Simulink адаптивного компонента программного обеспечения AUTOSAR, вы принимаете одни из этих мер:
Создайте адаптивный компонент программного обеспечения AUTOSAR с помощью существующей модели Simulink.
Импортируйте адаптивное описание компонента программного обеспечения AUTOSAR из файлов ARXML в новую модель Simulink. (См. Импорт в качестве примера AUTOSAR Адаптивные Компоненты к Simulink.)
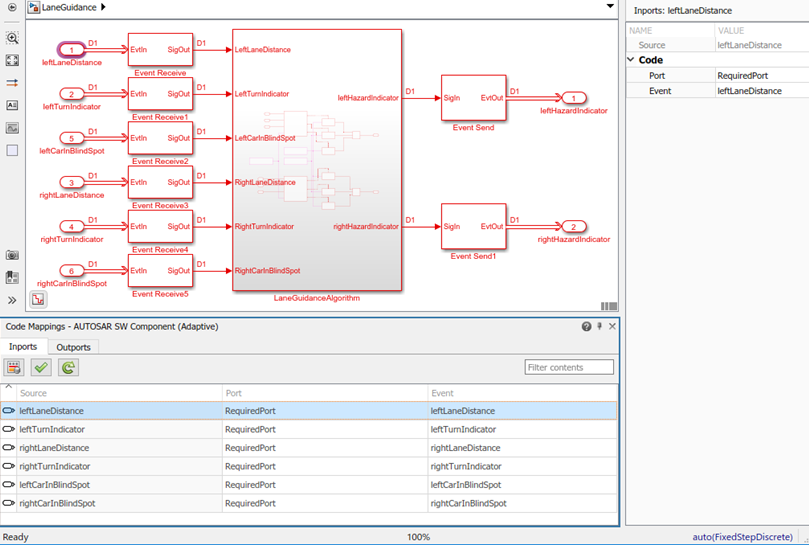
Чтобы создать адаптивный компонент программного обеспечения AUTOSAR с помощью существующей модели, откройте сначала модель компонента Simulink, для которой не сопоставлен компонент программного обеспечения AUTOSAR. Этот пример использует модель LaneGuidance в качестве примера AUTOSAR.
open_system('LaneGuidance'); 
В окне модели, на вкладке Modeling, выбирают Model Settings. В диалоговом окне Configuration Parameters, панели Генерации кода, устанавливает системный конечный файл на autosar_adaptive.tlc. Нажать ОК.
В верхнем уровне модели, настроенной основанной на событии коммуникации. Адаптивный компонент программного обеспечения AUTOSAR обеспечивает и использует сервисы. Каждый компонент содержит:
Алгоритм, который выполняет задачи в ответ на полученные события
Требуемые и обеспеченные порты, каждый сопоставленный с сервисным интерфейсом
Сервисные интерфейсы, со связанными событиями и сопоставленными пространствами имен
AUTOSAR Blockset обеспечивает, Событие Получают, и Событие Отправляют блоки, чтобы сделать необходимое событие и связи сигнала.
После каждого корневого импорта добавьте блок Event Receive, который преобразует входное событие в сигнал при сохранении значений сигналов и типа данных.
Перед каждым корневым выходным портом добавьте блок Event Send, который преобразует входной сигнал в событие при сохранении значений сигналов и типа данных.
(Чтобы ускорить вставку блока, можно скопировать блоки события из модели autosar_LaneGuidance в качестве примера AUTOSAR.)

Чтобы сконфигурировать модель как сопоставленный адаптивный компонент программного обеспечения AUTOSAR, откройте Быстрый запуск Компонента AUTOSAR. На вкладке Apps нажмите AUTOSAR Component Designer. Быстрый запуск Компонента AUTOSAR открывается.

Чтобы сконфигурировать модель для адаптивной разработки компонента программного обеспечения AUTOSAR, работайте через процедуру быстрого запуска. Этот пример принимает настройки по умолчанию для опций в панели Компонента Набора Быстрого запуска.
В панели Конца, когда вы нажимаете Finish, ваша модель открывается в перспективе кода AUTOSAR.
Перспектива кода AUTOSAR отображает вашу модель, панель Property Inspector, и непосредственно ниже модели, редактора Отображений Кода.

Затем вы используете редактор Отображений Кода и Словарь AUTOSAR, чтобы далее разработать адаптивный компонент AUTOSAR.
Редактор Отображений Кода отображает импорт модели и выходные порты. Используйте редактор, чтобы сопоставить импорт Simulink и выходные порты к требуемым портам AUTOSAR и обеспеченным портам (заданный в стандарте AUTOSAR) с точки зрения модели Simulink.
Откройте каждую вкладку Code Mapping и исследуйте сопоставленные элементы модели. Чтобы изменить AUTOSAR, сопоставляющий для элемента, выберите элемент и измените его связанные свойства. Когда вы выбираете элемент, он подсвечен в модели, и Property Inspector отображает свои атрибуты кода.
Чтобы сконфигурировать свойства AUTOSAR сопоставленного адаптивного компонента программного обеспечения AUTOSAR, откройте Словарь AUTOSAR. В редакторе Отображений Кода нажмите AUTOSAR Dictionary button, который является крайним левым значком. Словарь AUTOSAR открывается в представлении AUTOSAR, которое соответствует элементу Simulink, который вы в последний раз выбрали и сопоставили в редакторе Отображений Кода. Если вы выбрали и сопоставили импорт Simulink, словарь открывается в представлении RequiredPorts и отображает порт AUTOSAR, с которым вы сопоставили импорт.

Словарь AUTOSAR отображает сопоставленный адаптивный компонент AUTOSAR и его элементы, коммуникационные интерфейсы и опции XML. Используйте словарь, чтобы сконфигурировать элементы AUTOSAR и свойства с точки зрения компонента AUTOSAR.
Откройте каждый узел и исследуйте его элементы AUTOSAR. Чтобы изменить элемент AUTOSAR, выберите элемент и измените его связанные свойства. AUTOSAR XML и AUTOSAR-совместимый код С сгенерировали от отражения модели ваши модификации.
Если у вас есть программное обеспечение Simulink Coder и Embedded Coder, можно создать адаптивную модель AUTOSAR. Создавание модели AUTOSAR генерирует AUTOSAR-совместимый Код С++ и экспортирует AUTOSAR XML (ARXML) описания. В окне модели нажмите Ctrl+B или, на вкладке AUTOSAR, выберите Generate Code.
Когда сборка завершается, отчет генерации кода открывается. Исследуйте отчет. Проверьте, что ваш редактор Отображений Кода и изменения Словаря AUTOSAR отражаются в Коде С++ и описаниях ARXML. Например, используйте поле Find, чтобы искать имена элементов модели Simulink и элементов компонента AUTOSAR, которые вы изменили.

Генерация кода (адаптивная платформа)