Сгенерируйте AUTOSAR-совместимый Код С++ и экспортируйте AUTOSAR XML (ARXML) описания от адаптивной модели компонента AUTOSAR.
Если у вас есть программное обеспечение Simulink Coder и Embedded Coder, можно создать модели компонента AUTOSAR. Создавание адаптивной модели компонента генерирует алгоритмический Код С++ и экспортирует описания ARXML, которые выполняют Адаптивные технические требования Платформы AUTOSAR. Используйте сгенерированный Код С++ и описания ARXML для тестирования в Simulink или интегрирования в адаптивную среду выполнения AUTOSAR.
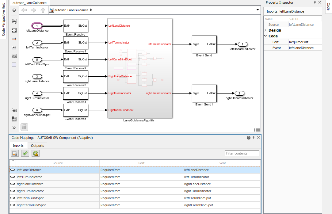
Откройте адаптивную модель компонента, от которой вы хотите сгенерировать Код С++ AUTOSAR и описания ARXML. Этот пример использует модель autosar_LaneGuidance в качестве примера AUTOSAR.
open_system('autosar_LaneGuidance');
Опционально, чтобы совершенствовать настройки конфигурации модели для генерации кода, можно использовать (рекомендуемый) Быстрый запуск Embedded Coder. Этот пример использует Быстрый запуск Embedded Coder. От вкладки Apps откройте приложение AUTOSAR Component Designer. На вкладке AUTOSAR нажмите Quick Start.
Работа через процедуру быстрого запуска. В Окне вывода выберите выходную опцию Код С++, совместимый с Адаптивной Платформой AUTOSAR.

Программное обеспечение быстрого запуска берет следующие шаги, чтобы сконфигурировать адаптивную модель компонента программного обеспечения AUTOSAR:
Конфигурирует настройки генерации кода для модели. Если цель AUTOSAR не выбрана, наборы программного обеспечения Системный конечный файл параметра конфигурации модели к autosar_adaptive.tlc.
Если никакое отображение AUTOSAR не существует, программное обеспечение создает сопоставленный адаптивный компонент программного обеспечения AUTOSAR для модели.
Выполняет сборку модели.
В последнем окне, когда вы нажимаете Finish, ваша модель открывается в перспективе кода AUTOSAR.

Прежде, чем сгенерировать код, откройте Словарь AUTOSAR и исследуйте настройки параметров экспорта AUTOSAR XML. Во вкладке AUTOSAR нажмите Settings> AUTOSAR Dictionary. В Словаре AUTOSAR выберите XML Options.
Представление опций XML в Словаре AUTOSAR отображает параметры экспорта XML и их значения. Можно сконфигурировать:
Упаковка XML-файла для элементов AUTOSAR создается в Simulink
Пути к пакету AUTOSAR
Аспекты экспортируемого содержания XML AUTOSAR
Этот пример устанавливает Экспортируемую упаковку XML-файла на Single file, так, чтобы ARXML был экспортирован в один файл, modelname.arxml.

Чтобы сгенерировать описания программного обеспечения Код С++ и XML AUTOSAR, которые выполняют Адаптивные технические требования Платформы, создайте модель. В окне модели нажмите Ctrl+B. Процесс сборки генерирует Код С++ и описания ARXML к папке сборки модели, autosar_LaneGuidance_autosar_adaptive. Когда сборка завершается, отчет генерации кода открывается.
