Этот пример демонстрирует, как смоделировать сеть мультиузла IEEE® 802.11ax™ [1] с абстрактным физическим уровнем (PHY) использование SimEvents®, Stateflow® и WLAN Toolbox™. Модель абстракции PHY в основном уменьшает сложность и длительность симуляций уровня системы, заменяя фактические расчеты физического уровня. Это позволяет оценить системы, состоящие из большого количества узлов, приводящих к увеличенной масштабируемости. Абстрактная степень сигнала моделей PHY, усиление, задержка, потеря и интерференция на каждом пакете, не генерируя пакеты физического уровня, как задано Методологией [3] Оценки TGax.
В этом примере показано, как смоделировать 802.11ax сеть с абстрактным PHY. Пример представляет изменение системной модели, используемой в примере 802,11 MAC и Измерение Пропускной способности Приложения (WLAN Toolbox). В 802,11 MAC и Измерении Пропускной способности Приложения (WLAN Toolbox) пример, моделируется полная обработка PHY, где формы волны генерируются и декодируются на физическом уровне. Однако этот пример демонстрирует абстрактный PHY, где никакие формы волны не генерируются или декодируются. Абстракция физического уровня уменьшает время, потраченное для симуляции за счет точности. Точность относится к степени точности, с которой PHY моделируется в симуляции. Симуляции, которые терпят низкое качество на физическом уровне, могут использовать абстрактную модель PHY.
Абстрактный PHY работает с предварительно вычисленными таблицами пакетного коэффициента ошибок (PER) и уравнениями. Эти таблицы и уравнения используются, чтобы оценить поврежденный пакет без любой фактической модуляции или демодуляции пакетов, приводящих к модели низкого качества. Отошлите Абстракцию Физического уровня в качестве примера для Симуляции Уровня системы (WLAN Toolbox) для получения дополнительной информации, связанных с абстракцией PHY.
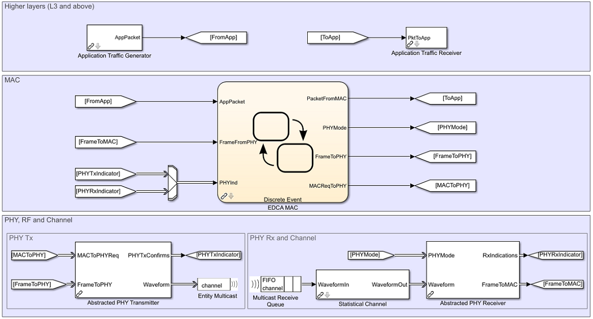
Этот раздел объясняет блоки, используемые для моделирования абстрактного PHY и как это помещается 802.11 [2] сетевая модель. Полное моделирование PHY включает операции, связанные с передачей формы волны и приемом через исчезающий канал. Абстрактная степень сигнала моделей PHY, усиление, задержка, потеря и интерференция на каждом пакете, не генерируя пакеты физического уровня. Этот пример обеспечивает PHY Transmitter, Statistical Channel, и PHY Receiver для моделирования абстрактного PHY. Эти блоки доступны в библиотеке wlanAbstractedPHYLib.
Абстрагированный передатчик PHY:
Abstracted PHY Transmitter блок моделирует цепь передачи физического уровня. Этот блок использует систему координат и соответствующие параметры передачи от слоя MAC. Параметры как степень передачи, длительность преамбулы, длительность заголовка и длительность полезной нагрузки вычисляются в блоке. Эта информация передается наряду с системой координат MAC как метаданные, чтобы симулировать передачу формы волны.

Интерфейсы к Abstracted PHY Transmitter блок:
MACToPHYReq: Триггеры для указания на передачу запускают/заканчивают запросы со слоя MAC
FrameToPHY: система координат MAC, которая будет передана
PhyTxConfirms: Подтверждение инициировало к слою MAC для указания на завершение запросов слоя MAC
Форма волны: Абстрактная форма волны передается в канал (система координат MAC и метаданные)
Статистический канал:
Statistical Channel блокируйте модели pathloss, задержку распространения и область значений приема пакета. Включить оценку потери, задержки и области значений в каждом приемнике, Statistical Channel блок должен быть смоделирован в каждом узле вместе с Abstracted PHY Receiver. Задержка распространения применяется на каждый полученный пакет, и сила сигнала каждого пакета ухудшается с дополнительным pathloss. Если узел получения в области значений, пакет передается к Abstracted PHY Receiver с эффективной силой сигнала. Пакет пропущен, если узел получения находится вне области значений передатчика.

Интерфейсы к Statistical Channel :
WaveformIn: Введите пакет, полученный от передатчика PHY
WaveformOut: Выведите пакет, предназначенный для приемников PHY после применения потери канала
Абстрагированный приемник PHY:
Abstracted PHY Receiver блок моделирует получить цепь физического уровня. Этот блок получает и обрабатывает пакет на основе полученных метаданных. Abstracted PHY Receiver блокируйте интерференцию моделей на основе пакетов, полученных при наложении временных шкал. Полученные пакеты обрабатываются только в этих контрольных точках: (a) Конец длительности преамбулы (b) Конец каждой длительности подкадра в полезной нагрузке для агрегированных систем координат (или) конец длительности полезной нагрузки для неагрегированных систем координат.
Этот блок также предоставляет возможность для конфигурирования уровня абстракции через PHY Abstraction параметр маски. Можно сконфигурировать его к 'TGax Evaluation Methodology Appendix 1' [3] чтобы предсказать эффективность ссылки с TGax образовывают канал модель с помощью эффективного отображения SINR. Детали этой процедуры могут быть найдены в Абстракции Физического уровня в качестве примера для Симуляции Уровня системы (WLAN Toolbox). В качестве альтернативы можно сконфигурировать его к 'TGax Simulation Scenarios MAC Calibration' [4] принимать пакетный отказ на интерференции, на самом деле не вычисляя эффективность ссылки. Обратите внимание на то, что опция 'TGax Evaluation Methodology Appendix 1' работает только на значения MCS в области значений [0-9], когда Методология [3] Оценки TGax задана только для этих значений.

Интерфейсы к Abstracted PHY Receiver блок:
PHYMode: Инициируйте для того, чтобы выключить функцию приемника, когда передача произойдет
Форма волны: Абстрактная форма волны получена от канала (система координат MAC и метаданные)
RxIndications: Триггеры к MAC для указания на канал утверждают сдвиг (занятые/неактивные) события или получают (запускают/заканчивают) события
FrameToMAC: Принятый кадр MAC
Этот пример симулирует сеть с 10 узлами в модели, WLANMultiNodeAbstractedPHYModel, как показано в этом рисунке. Эти узлы реализуют обнаружение несущей, к которому несколько получают доступ с предотвращением столкновения (CSMA/CA) с физическим и виртуальным обнаружением несущей с обнаружением несущей. Физический поставщик услуг, распознающийся, использует механизм ясной оценки канала (CCA), чтобы определить, занят ли носитель перед передачей. Виртуальный поставщик услуг, распознающийся, использует квитирование RTS/CTS, чтобы предотвратить скрытую проблему узла.

Положения для всех узлов в сети сконфигурированы через средство выделения положения узла (NPA) блокируйтесь в модели. Состояние каждого узла может визуализироваться во время времени выполнения через настройку, доступную в Visualizer блок. Channel Matrix блок является Памятью Хранилища данных. На инициализации реализация канала TGax сгенерирована между каждой парой узлов в сети, и получившаяся матрица канала на поднесущую хранится в блоке. Во время симуляции каждый узел приемника получает доступ к памяти, чтобы получить матрицу канала между собой и узлом передачи, чтобы определить качество ссылки. В этой модели, узлы 1, 2, 3, 6, 7, и 8 действий и как передатчики и как приемники, в то время как узлы 4, 5, 9, и 10 являются только пассивными приемниками.
Подсистема узла
Каждый узел в вышеупомянутой модели является подсистемой, представляющей устройство WLAN. Каждый узел содержит прикладной уровень, слой MAC и физический уровень. Физический уровень моделируется с помощью абстрактных блоков PHY, описанных в предыдущем разделе. Можно сконфигурировать узел, чтобы передать и получить пакеты на определенном канале (частота) путем изменения Multicast tag параметр Entity Multicast и Multicast Receive Queue блоки. По умолчанию все узлы работают с тем же каналом. Можно также сконфигурировать получить область значений для определенного узла с помощью Packet Receive Range параметр Statistical Channel блок.
Можно легко переключить между абстрактными блоками PHY, доступными в wlanAbstractedPHYLib и полном PHY обрабатывающие блоки, доступные в wlanFullPHYLib.slx библиотека примера 802,11 MAC и Измерение Пропускной способности Приложения (WLAN Toolbox). Интерфейсы к передатчику, приемнику и блокам канала остаются то же самое. По умолчанию, абстрактные блоки PHY, запущенные в Interpreted execution режим. Для более длинного времени симуляции сконфигурируйте все блоки к Code generation режим для лучшей эффективности.

Результаты симуляции
Выполнение модели симулирует сеть WLAN для заданного времени симуляции. График со статистикой сетевого уровня (соответствующий слою MAC) сгенерирован в конце симуляции. Подробные статистические данные уровня узла (соответствующий приложению, MAC и физическим уровням) собраны во время симуляции и сохраненные в файл базового рабочего пространства statistics.mat. Можно также включить дополнительную живую визуализацию, чтобы видеть состояние каждого узла во время времени выполнения, через настройку маски Visualizer блок.

Масштабируемость
Вышеупомянутая модель показывает сеть 10 узлов. Можно создать сеть с большим количеством узлов при помощи функции hCreateWLANNetworkModel. Эта функция помощника использует подсистему узла из этого примера и создает сеть узлов WLAN, расположенных линейно 10 метров друг кроме друга. Можно создать различные сценарии симуляции и анализировать статистику уровня узла или сетевого уровня с различным количеством узлов. Например, график ниже показов повторные передачи и успешные передачи относительно общих передач, как количество узлов в сетевом увеличении. Параметры конфигурации, используемые для сбора результатов:
Формат: HE-SU
Модуляция и схема кодирования (MCS) индекс: 0
Количество подкадров в A-MPDU: 1
Расстояние между узлами: 10 метров
Потеря пути: Не примененный
Тип абстракции PHY: "Приложение 1 Методологии Оценки TGax"
Распространение области значений: Все узлы в области значений друг друга
Рабочая частота: Все узлы действуют в той же частоте

График ниже показов, которые симуляция запускает быстрее с абстрактным PHY по сравнению с полной обработкой PHY, таким образом делая его более масштабируемым. Параметры конфигурации, используемые для сбора результатов эффективности:
Формат: HE-SU
Модуляция и схема кодирования (MCS) индекс: 0
Количество подкадров в A-MPDU: 2
Расстояние между узлами: 1 метр
Потеря пути: Не примененный
Тип абстракции PHY: "Приложение 1 Методологии Оценки TGax"
Распространение области значений: Все узлы в области значений друг друга
Рабочая частота: Все узлы действуют в той же частоте
Режим Simulation: Code generation режим для всех блоков
Время симуляции: 5 секунд
Пакетный интервал генерации: 0,001 секунды

Этот пример объяснил абстракцию физического уровня и продемонстрировал сеть WLAN с 10 узлами с абстрактным PHY. Этот пример показывает, что сетевая симуляция с абстрактным PHY быстрее и более масштабируема по сравнению с использованием полной обработки PHY.
В этом примере А-МПДУ, которыми обмениваются между узлами, являются deaggregated к MPDUs в узле получения. Эти MPDUs экспортируются в пакетное получение (PCAP), и пакет получают следующее поколение (PCAPNG) файл формата с помощью pcapDump Блок DES. Использовать pcapDump Блок DES, перейдите к wlanSystemLevelComponentsLib
Экспортируйте в Файл формата PCAP/PCAPNG
Файлы формата PCAP/PCAPNG содержат пакетные данные сети. Эти файлы в основном сопоставлены с сетевыми анализаторами как Wireshark [5], сторонний инструмент раньше визуализировал и анализировал файлы PCAP/PCAPNG. Основные преимущества использования файлов PCAP/PCAPNG во время симуляций уровня системы:
Контролируйте сетевой трафик.
Визуализируйте и анализируйте сетевые характеристики данных.
Скопировать входные сущности слоя MAC (получил A-MPDUs, FrameToMAC, и PhyRxIndicator вектор) и выходные сущности (передал A-MPDUs, FrameToPHY, и MACReqToPHY вектор), используйте Entity Replicator блоки. Слой MAC обеспечивает RxFrameToPCAP, PhyIndToPCAP, TxFrameToPCAP, и MACReqToPCAP как вводит к pcapDump Блок DES.

pcapDump Блок DES содержит два входных порта, один для Tx/Rx A-MPDUs и другого для получения информации Tx/Rx.

Выберите формат получения как pcap или pcapng. Когда симуляция запускается, пакеты, которыми обмениваются между узлами, регистрируются в выбранный файл формата получения.
Чтобы получить пакет, дважды щелкают по pcapDump Блок DES и выбор Получение параметра, как Включают.

Новый файл получения (формат PCAP/PCAPNG) создается для каждого узла. Имя файла соответствует имени узла. Если имя узла является Node1, полученное имя файла является Node1.pcap или Node1.pcapng.
Пример использует этих помощников:
edcaFrameFormats.m: Создайте перечисление для форматов системы координат PHY.
edcaNodeInfo.m: Возвратите Мак адрес узла.
edcaPlotQueueLengths.m: Постройте длины очереди MAC в симуляции.
edcaPlotStats.m: Постройте изменения состояния MAC относительно времен симуляции.
edcaStats.m: Создайте перечисление для статистики симуляции.
edcaUpdateStats.m: Обновите статистику симуляции.
helperSubframeBoundaries.m: Возвратите контуры подкадра A-MPDU. * phyTxAbstracted: операции PHY Модели, связанные с пакетной передачей * phyRxAbstracted: операции PHY Модели, связанные с пакетным приемом * channelBlock: Смоделируйте канал для узла
addMUPadding.m: Добавьте или удалите дополнительное различие между HE-SU и HE-MU PSDU
macQueueManagement.m: Создайте объект управления очереди ВЛАНА МАКА
roundRobinScheduler.m: Создайте циклический объект планировщика
calculateSubframesCount.m: Вычислите количество подкадров, требуемых сформировать MU-PSDU * hCreateWLANNetworkModel: Создайте сеть WLAN с данным количеством узлов * hDisplayNetworkStats: Отобразите сетевую статистику уровня * hSetupAbstractChannel: TGax образовывают канал настройка * HelperPCAPNGWriter: Создайте объект указателя средства записи файла PCAPNG * HelperPCAPWriter: Создайте объект указателя средства записи файла PCAP * HelperWLANPacketWriter: Создайте объект указателя средства записи файла что записи пакеты WLAN в файл формата PCAP/PCAPNG * HelperPCAPUtils: Предоставьте методы, которые обычно используются в помощниках PCAP * createRadiotapHeader: Создайте radiotap заголовок
rateAdaptationARF.m: Создайте объект алгоритма автоматической нейтрализации уровня (ARF).
rateAdaptationMinstrelNonHT.m: Создайте объект алгоритма менестреля.
Черновой Стандарт IEEE P802.11ax™/D4.1 для Информационных технологий - Телекоммуникаций и обмена информацией между системными Локальными сетями и городскими компьютерными сетями - Конкретными требованиями - Часть 11: Беспроводное Среднее управление доступом (MAC) LAN и Физический уровень (PHY) Технические требования - Поправка 6: Улучшения для Высокой эффективности WLAN.
Станд. IEEE 802.11™ - 2 016 Стандартов IEEE для Информационных технологий - Телекоммуникации и обмен информацией между системами - Локальными сетями и городскими компьютерными сетями - Конкретными требованиями - Часть 11: Беспроводное Среднее управление доступом (MAC) LAN и Физический уровень (PHY) Технические требования.
IEEE 802.11-14/0571r12 - 11ax Методология Оценки.
IEEE 802.11-14/0980r16 - Сценарии Симуляции TGax.
Wireshark - Пойдите Глубоко. https://www.wireshark.org/. Полученный доступ 9 декабря 2019.