exponenta event banner

Генерация фиксированной точки в Simulink

Оптимизируйте генерацию кода для моделей фиксированной точки

Можно сгенерировать код С с программным обеспечением Fixed-Point Designer™ при помощи продуктов Embedded Coder® или Simulink® Coder™. Код, сгенерированный из моделей фиксированной точки, использует только целочисленные типы и автоматически включает все операции, такие как сдвиги, необходимые с учетом различий в местоположениях фиксированной точки. Можно использовать сгенерированный код на встроенных процессорах фиксированной точки или в системах быстрого прототипирования, даже если они содержат процессор с плавающей точкой.

Когда используется с HDL Coder™, Fixed-Point Designer позволяет вам сгенерировать битно-истинный синтезируемый Verilog® и код VHDL® из моделей Simulink, графиков Stateflow® и блоков MATLAB Function.

Темы

Модель для высокоэффективного кода

Оптимизация интерполяционной таблицы

Оптимизируйте интерполяционные таблицы в своей модели, чтобы повысить эффективность.

Выбор типов данных для основных операций

Как выбрать эффективные типы данных для основных операций фиксированной точки.

Поддержка генерации фиксированной точки

Функции Simulink поддерживаются для генерации фиксированной точки.

Используйте Model Advisor

Оптимизируйте сгенерированный код с Model Advisor

Используйте Model Advisor, чтобы идентифицировать настройки модели, которые могут привести к неоптимальным результатам в генерации кода.

Сетевой наклонный расчет

Управляйте, как программное обеспечение обрабатывает сетевые наклонные расчеты в сгенерированном коде.

Настройте сгенерированный код

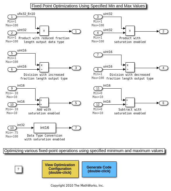
Управляйте генерацией служебных функций фиксированной точки

Управляйте генерацией служебных функций фиксированной точки с помощью, задал минимальные и максимальные значения.

Обеспечьте стандартную податливость

Использование сдвигов продуктами генерации кода C

Изучите использование сдвигов продуктами кодера MathWorks® включая то, как управлять сдвигами с помощью настроек оптимизации в параметрах конфигурации, а также техниках моделирования.

Поиск и устранение проблем

Поддерживаемые типы данных

Типы данных поддержаны для симуляции и генерации кода.

Рекомендуемые примеры