В этом разделе описывается, как добавить информацию проверки в результаты Polyspace в интерфейсе пользователя настольных продуктов Polyspace. Аналогичный рабочий процесс в веб-интерфейсе Polyspace Access см. в разделе Результаты анализа адресов в Polyspace Access Through Bug Fixes или Justifications (Polyspace Bug Finder Access).
Как только вы поймете первопричину поиска Polyspace ®, вы сможете исправить код. В противном случае добавьте сведения о проверке в результаты Polyspace, чтобы исправить код позже или оправдать результат. Эту информацию можно использовать для отслеживания хода проверки.
![]()

![]()
При добавлении сведений о проверке в файл результатов они переносятся в результаты следующего анализа того же проекта. При добавлении той же информации, что и комментарии к коду (аннотации), они переносятся на любой последующий анализ кода, будь то в том же проекте или в том же проекте. Результаты также можно скрыть с помощью аннотаций кода.
![]()
![]()

![]()
Информацию можно добавить на панели Список результатов (Results List) или Сведения о результатах (Result Details). Выберите результат, затем задайте значения в полях Серьезность и Статус и при необходимости введите примечания с дополнительными пояснениями. Состояние указывает на ваш ответ на результат Polyspace. Если вы не планируете фиксировать код в ответ на результат, присвойте один из следующих статусов:
Justified
No Action Planned
Not a Defect
Можно создать собственные статусы для присвоения. Чтобы создать новый статус, перейдите в меню Сервис > Настройки и выберите вкладку Статус проверки.
Исходя из этого статуса, Polyspace считает, что вы должным образом рассмотрели и обосновали этот результат (сохранили код, несмотря на результат).
![]()
![]()

![]()
При вводе комментариев или аннотаций кода в определенном синтаксисе программа может считывать их и заполнять поля Серьезность (Severity), Статус (Status) и Комментарий (Comment) в следующем анализе кода.
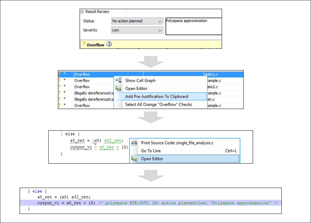
Аннотацию можно ввести непосредственно или скопировать из интерфейса пользователя. В интерфейсе пользователя для копирования аннотаций щелкните правой кнопкой мыши результат и выберите «Добавить предварительное выравнивание в буфер обмена». Откройте исходный код в редакторе и вставьте его в ту же строку, что и результат. При выполнении этого рабочего процесса в Polyspace предполагается, что установлен статус No Action Planned. Программа скрывает результат из всех мест (за исключением отчетов, необходимых для сертификации). Единственными исключениями являются критические для безопасности проверки времени выполнения программы Code Prover, которые скрыты из списка результатов, но не из исходного кода.
Чтобы показать скрытые результаты, в меню «Показ» снимите флажок «Скрыть результаты, выровненные по коду».
![]()

![]()
Если требуется явно задать статус, сначала заполните поле Статус для результата, а затем скопируйте его в свой код. Вставьте в строку, содержащую результат.
Если требуется ввести аннотацию напрямую, см. синтаксис аннотации в разделе «Аннотировать код» и «Скрыть известные или приемлемые результаты».