На целевых компьютерах без MATLAB ® установите среду выполнения MATLAB, если она еще не установлена на компьютере развертывания.
MATLAB Runtime - это механизм выполнения, состоящий из тех же общих библиотек, которые MATLAB использует для выполнения файлов MATLAB в системах без установленной версии MATLAB.
Среда выполнения MATLAB доступна для загрузки из Интернета, чтобы упростить распространение приложений, созданных с помощью Compiler™ MATLAB или SDK™ компилятора MATLAB. Загрузите среду выполнения MATLAB со страницы продукта MATLAB Runtime или используйте compiler.runtime.download Функция MATLAB.
Программа установки среды выполнения MATLAB выполняет следующие действия:
Установите среду выполнения MATLAB.
Установите сборку компонента в папку, из которой запускается программа установки.
Копировать MWArray в глобальный кэш сборок (GAC).
Для запуска программы установки среды выполнения MATLAB требуются права администратора.
Версия MATLAB Runtime, запускающая приложение на целевом компьютере, должна совпадать с версией MATLAB Compiler или MATLAB Compiler SDK, построившей развернутый код, на том же уровне обновления или более поздней версии.
Не устанавливайте среду выполнения MATLAB в каталоги установки MATLAB.
Программе установки среды выполнения MATLAB требуется приблизительно 2 ГБ дискового пространства.
В этом примере показано, как включить среду выполнения MATLAB в созданную программу установки с помощью одного из приложений компилятора. Созданная программа установки содержит все файлы, необходимые для запуска автономного приложения или общей библиотеки, построенной с помощью MATLAB Compiler или MATLAB Compiler SDK, и правильно размещает их в целевой системе.
В разделе «Параметры упаковки» интерфейса компилятора выберите один или оба из следующих параметров:
Среда выполнения, загруженная из Интернета - этот параметр создает программу установки, которая загружает программу установки MATLAB Runtime с веб-сайта MathWorks.
Среда выполнения, включенная в пакет - параметр включает программу установки MATLAB Runtime в созданную программу установки.
Щелкните Пакет (Package).
Распространение программы установки среди конечных пользователей.
Инструкции по установке среды выполнения MATLAB в системе см. в разделе Установка и настройка среды выполнения MATLAB.
При наличии программы установки, содержащей скомпилированные артефакты, среда выполнения MATLAB устанавливается вместе с приложением или общей библиотекой. Если предоставлены только необработанные двоичные файлы, необходимо загрузить и запустить программу установки MATLAB Runtime.
Примечание
В Windows ® пути устанавливаются установщиком автоматически. Если вы работаете на платформе, отличной от Windows, необходимо либо изменить путь на конечном компьютере, либо использовать сценарий оболочки для запуска скомпилированного приложения. Установка путей позволяет исполняемому файлу приложения находить среду выполнения MATLAB. Дополнительные сведения об установке пути см. в разделе Установка пути времени выполнения MATLAB для развертывания во время выполнения.
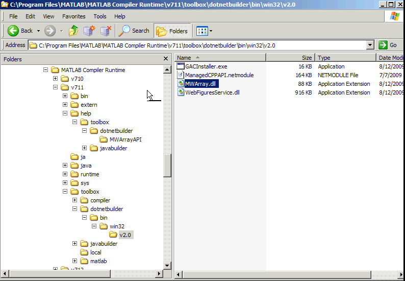
Среда выполнения MATLAB также включает MWArray.dll, который содержит API для обмена данными между приложениями и средой выполнения MATLAB. Документацию по этому API можно найти в Help папки установки.
На целевых компьютерах, на которых запущен установщик среды выполнения MATLAB, устанавливается MWArray сборка в .<MATLAB_RUNTIME_INSTALL_DIR>\toolbox\dotnetbuilder\bin\<ARCH>\<FRAMEWORK_VERSION>
Образец структуры каталогов среды выполнения MATLAB, включая MWArray.dll
