Визуализация нескольких сигналов программируемого КИХ-фильтра с помощью логического анализатора. Дополнительные сведения о модели, используемой в этом примере, и о настройке модели для генерации кода HDL см. в разделе Программируемый фильтр FIR для FPGA.
Откройте пример модели.
modelname = 'dspprogfirhdl';
open_system(modelname);
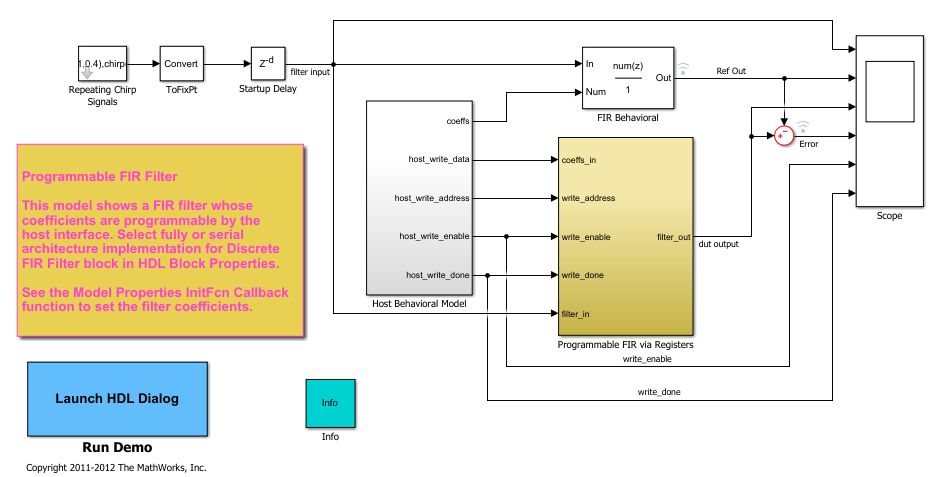
Рассмотрим два фильтра FIR, один с откликом нижних частот, а другой с откликом верхних частот. Коэффициенты могут быть заданы с помощью функции обратного вызова InitFcn *. Чтобы задать обратный вызов, выберите «Файл» > «Свойства модели» > «Свойства модели». В диалоговом окне на вкладке Обратные вызовы выберите InitFcn *.
Программируемый блок FIR через регистры загружает коэффициенты нижних частот из блока Host Behavioral Model и сначала обрабатывает входные выборки чирп-сигналов. Затем блок загружает коэффициенты верхних частот и снова обрабатывает те же самые выборки частотно-частотного преобразования.
Откройте программируемый FIR через блок регистров.
systemname = [modelname '/Programmable FIR via Registers'];
open_system(systemname);
Выполните пример модели.
sim(modelname)
Откройте область.
open_system([modelname '/Scope']);
Сравните выходные данные DUT (Design under Test) с исходными данными.
Логический анализатор позволяет просматривать несколько сигналов в одном окне. Это также облегчает обнаружение переходов сигналов.
Сигналы интереса (входной коэффициент, напишите адрес, напишите, позволяют, пишут сделанный, просачиваются, отфильтровывают, ссылка и ошибка) были отмечены для вытекания в модели. Нажмите кнопку потоковой передачи на панели инструментов и выберите Logic Analyzer.

Логический анализатор отображает формы сигналов выбранных сигналов.

В Logic Analyzer можно изменить высоту всех отображаемых каналов и интервал между ними. Нажмите кнопку «Настройки». Затем измените высоту и интервал по умолчанию для каждой волны. Нажмите кнопку Применить (Apply), чтобы показать новые размеры в фоновом режиме.

Для увеличения формы сигнала нажмите кнопку «Увеличить время» в разделе «Масштаб и панорамирование» панели инструментов. Курсор становится лупой. Затем щелкните и перетащите, чтобы выбрать область на форме сигнала.

Теперь в Logic Analyzer отображается выбранный промежуток времени.

Можно также управлять отображением для каждого сигнала. Чтобы изменить индивидуальную форму сигнала, дважды щелкните сигнал, выберите сигнал, затем перейдите на вкладку ВОЛНА, чтобы изменить его настройки.
Отображение CoeffIn сигнал в десятичном режиме со знаком. При преобразовании используются дробные и целочисленные биты, определенные для этого сигнала в модели.

Другим полезным способом визуализации в Logic Analyzer является аналоговый формат. Просмотр Filter In, Filter Out, и Ref Out сигналы в аналоговом формате.

Можно также добавить разделители к экрану. Нажмите кнопку «Добавить разделитель» на панели инструментов.

Затем укажите имя разделителя на вкладке РАЗДЕЛИТЕЛЬ. Добавьте второй разделитель. Под выбранной волной добавляется делитель. Если волна не выбрана, она добавляется в нижней части экрана. Чтобы переместить разделитель, щелкните его имя и перетащите в новое положение. Либо используйте стрелки Переместить (Move) на вкладке РАЗДЕЛИТЕЛЬ (DIVIDER).

Обратите внимание на делитель в новом положении.

Дополнительные инструкции по использованию инструмента отображения формы сигнала см. в разделе Logic Analyzer.