В этом примере показано, как построить простую модель с использованием блоков Toolbox™ управления приборами в сочетании с другими блоками библиотеки Simulink ®. В этом примере показано, как отправлять данные на простое устройство с закольцовыванием, подключенное к последовательному порту компьютера, и как считывать эти данные обратно в модель.
Примечание
После подключения устройства закольцовывания к компьютеру определите, на каком последовательном порте оно находится. Инструкции см. в разделе Поиск информации о последовательном порте для вашей платформы.
Блок To Instrument используется для записи значения в последовательный порт компьютера, а затем блок Query Instrument используется для считывания этого значения обратно в модель.
Примечание
Имена блоков по умолчанию в модели не отображаются. Чтобы отобразить имена скрытых блоков во время работы в модели, установите флажок Показать (Display) и снимите флажок Скрыть автоматические имена (Hide Automatic Names).
Чтобы запустить Simulink и создать новую модель, введите следующее в окне команд MATLAB ®.
simulink
На начальной странице Simulink щелкните Пустая модель (Blank Model), а затем Создать модель (Create Model). Откроется пустое окно редактора.
На панели инструментов нажмите кнопку Сохранить (Save), чтобы назначить имя новой модели.
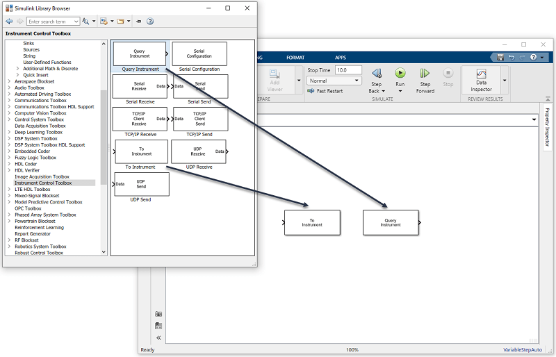
На панели инструментов нажмите кнопку «Обозреватель библиотек» на вкладке «Моделирование».
Откроется обозреватель библиотеки Simulink. Левая панель содержит дерево доступных библиотек блоков в алфавитном порядке. Щелкните Инструмент управления приборами (Instrument Control Toolbox).
Чтобы использовать блок, добавьте его в существующую модель или создайте новую модель.

Чтобы использовать блок в модели, перетащите блок из библиотеки в редактор Simulink Editor. В этом примере требуется один экземпляр блоков «К инструменту» и «Запрос к инструменту» в модели.
Примечание
Блок To Instrument может использоваться с этими интерфейсами: VISA, GPIB, Serial, TCP/IP и UDP. Он не поддерживается на этих интерфейсах: SPI, I2C и Bluetooth.

В этом примере требуется еще два блока. Один блок обеспечивает данные, которые посылаются в прибор; другой блок отображает данные, полученные от прибора.
Поскольку данные, передаваемые в прибор, являются постоянными, для этой цели можно использовать блок константы (Simulink). Откройте блок, развернув узел Simulink в дереве браузера и щелкнув запись библиотеки Sources. Из блоков на правой панели перетащите блок «Константа» в редактор Simulink Editor и поместите его слева от блока «К прибору».

Для просмотра данных, полученных от прибора, можно использовать блок Просмотр (Simulink). Чтобы получить доступ к блоку «Отображение», щелкните запись библиотеки «Sinks» в развернутом узле «Simulink» в дереве браузера. Из блоков, отображаемых на правой панели, перетащите блок «Отображение» в редактор Simulink и поместите его справа от блока Query Instrument.
Установите соединение между блоком Константа (Constant) и блоком К прибору (To Instrument). Быстрый способ установить соединение - выбрать блок Константа (Constant), нажать и удерживать клавишу Ctrl, а затем щелкнуть блок К прибору (To Instrument).
Таким же образом установите соединение между выходным портом блока Query Instrument и входным портом блока Display (Simulink).

Примечание
Два блока не соединяются непосредственно в модели. Единственная связь между ними - через прибор, который является устройством закольцовывания, подключенным к последовательному порту. Поскольку два блока не имеют прямого соединения, необходимо учитывать их время при запуске модели. Блок Query Instrument не получает входные данные из блока To Instrument, поэтому у него нет возможности узнать, когда доступны данные из прибора. Поэтому необходимо задать параметры блока для записи данных в закольцовывание до того, как модель попытается получить данные из закольцовывания.
Задайте параметры блоков в модели, дважды щелкнув блок.
Дважды щелкните блок К прибору (To Instrument), чтобы открыть диалоговое окно его параметров. Установите порт, к которому подключено устройство закольцовывания. Инструкции см. в разделе Поиск информации о последовательном порте для вашей платформы.

Нажмите кнопку ОК, чтобы закрыть диалоговое окно.
Дважды щелкните блок Query Instrument, чтобы открыть его диалоговое окно параметров. Убедитесь, что значения на вкладке Hardware Configuration соответствуют значениям Hardware в блоке To Instrument.

Модель использует значения по умолчанию на вкладках Инициализация прибора (Instrument Initialization) и Запрос (Query) этого блока, поэтому изменять их значения не требуется.
Нажмите кнопку ОК, чтобы применить изменения и закрыть диалоговое окно.
Дважды щелкните блок «Константа», чтобы открыть диалоговое окно его параметров. Измените значение константы на значение, которое требуется отправить в прибор. Для этого примера:
Постоянное значение для 25.
Время выборки для 1.

Нажмите кнопку ОК.
Для блока «Отображение» (Simulink) можно использовать его параметры по умолчанию.
Блок с наименьшим числом получает наивысший приоритет. В редакторе Simulink щелкните правой кнопкой мыши блок и выберите «Свойства». Введите номер приоритета в поле «Приоритет» диалогового окна «Свойства блока». Чтобы убедиться, что блок To Instrument сначала завершит запись данных в закольцовывание до того, как блок Query Instrument прочитает его, установите приоритет блока To Instrument равным 1 и блок Query Instrument to 2.
Внимание
Необходимо установить правильный приоритет для блоков в модели. В противном случае могут появиться неожиданные результаты.
Для запуска моделирования нажмите зеленую кнопку «Выполнить» на панели инструментов редактора Simulink. Параметры панели инструментов можно использовать для указания продолжительности выполнения моделирования и остановки выполнения моделирования.

При выполнении моделирования заданное значение константы (25) записывается в прибор (последовательный шлейф), принимается от прибора и отображается в блоке «Дисплей» (Simulink).
Во время моделирования строка состояния в нижней части редактора Simulink обновляет ход моделирования.
Инструмент запроса | К инструменту