Сгенерируйте совместимый с AUTOSAR код C++ и экспортируйте описания AUTOSAR XML (ARXML) из модели адаптивного компонента AUTOSAR.
Если у вас есть программное обеспечение Simulink Coder и Embedded Coder, можно создавать модели компонента AUTOSAR. Построение адаптивной модели компонента генерирует алгоритмические Коды С++ и экспортирует описания ARXML, которые соответствуют спецификациям адаптивной платформы AUTOSAR. Используйте сгенерированный код С++ и описания ARXML для проверки в Simulink или интегрировании в адаптивное окружение выполнения AUTOSAR.
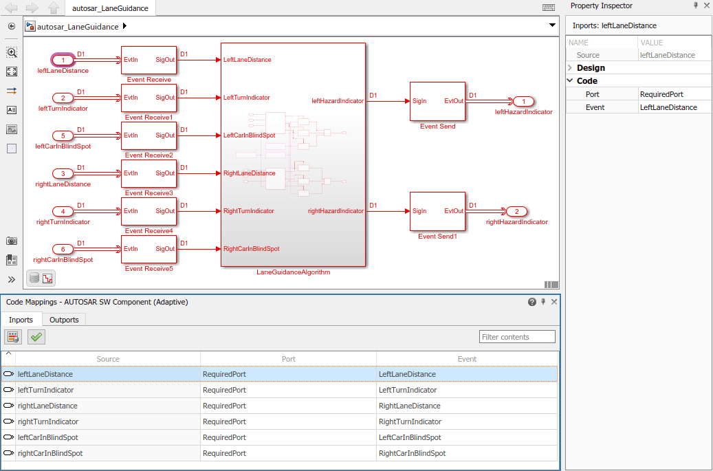
Откройте адаптивную модель компонента, из которой вы хотите сгенерировать код AUTOSAR C++ и описания ARXML. В этом примере используется пример модели AUTOSAR autosar_LaneGuidance.
open_system('autosar_LaneGuidance');
Опционально, чтобы уточнить настройки конфигурации модели для генерации кода, можно использовать Embedded Coder Quick Start (рекомендуемый). Этот пример использует Embedded Coder Quick Start. На вкладке Приложения откройте приложение AUTOSAR Component Designer. На вкладке AUTOSAR нажмите кнопку Быстрый запуск.
Пройдите процедуру quick-start. В Выход окне выберите выход опцию Кода С++ совместимую с адаптивной платформой AUTOSAR.

Для конфигурирования модели адаптивного программного компонента AUTOSAR программное обеспечение быстрого запуска выполняет следующие шаги:
Настраивает настройки генерации кода для модели. Если цель AUTOSAR не выбрана, программное обеспечение устанавливает параметр конфигурации модели Системный целевой файл на autosar_adaptive.tlc.
Если отображение AUTOSAR не существует, программное обеспечение создает сопоставленный адаптивный программный компонент AUTOSAR для модели.
Выполняет сборку модели.
В последнем окне, когда вы нажимаете конец, ваша модель открывается в перспективе кода AUTOSAR.

Перед генерацией кода откройте AUTOSAR Dictionary и исследуйте настройки параметров экспорта AUTOSAR XML. На вкладке AUTOSAR выберите «Код» > «Словарь AUTOSAR». В словаре AUTOSAR выберите XML- Опции.
В представлении опций XML в словаре AUTOSAR отображаются параметры экспорта XML и их значения. Можно настроить:
XML- файл упаковка для элементов AUTOSAR, созданная в Simulink
Пути пакета AUTOSAR
Аспекты экспортированного авто-РСА XML- содержимое
В этом примере для экспортированной XML- файл упаковки задано значение Single file, так что ARXML для адаптивных компонентов, типов данных и интерфейсов экспортируется в один файл, modelname.arxml. Экспорт также генерирует файлы манифеста ARXML.

Чтобы сгенерировать код AUTOSAR C++ и описание программного обеспечения XML, которые соответствуют спецификациям Adaptive Platform, создайте модель. В окне модели нажмите Ctrl + B. Процесс сборки генерирует код С++ и описания ARXML в папку сборки модели, autosar_LaneGuidance_autosar_adaptive. Когда сборка завершится, откроется отчет генерации кода.

Компонентные Строения AUTOSAR