exponenta event banner

Масштабное моделирование

Моделируйте архитектуру для больших моделей и многопользовательских команд разработчиков

Simulink® позволяет создавать большие и сложные проекты посредством компонентизации и повторно использовать компоненты на протяжении всей модели со ссылками на подсистемы, библиотеками и моделями-ссылками. В сложение можно использовать проекты, чтобы помочь организовать большие проекты моделирования путем поиска необходимых файлов, управления и обмена файлами и настройками, а также взаимодействия с системой контроля версий.

Темы

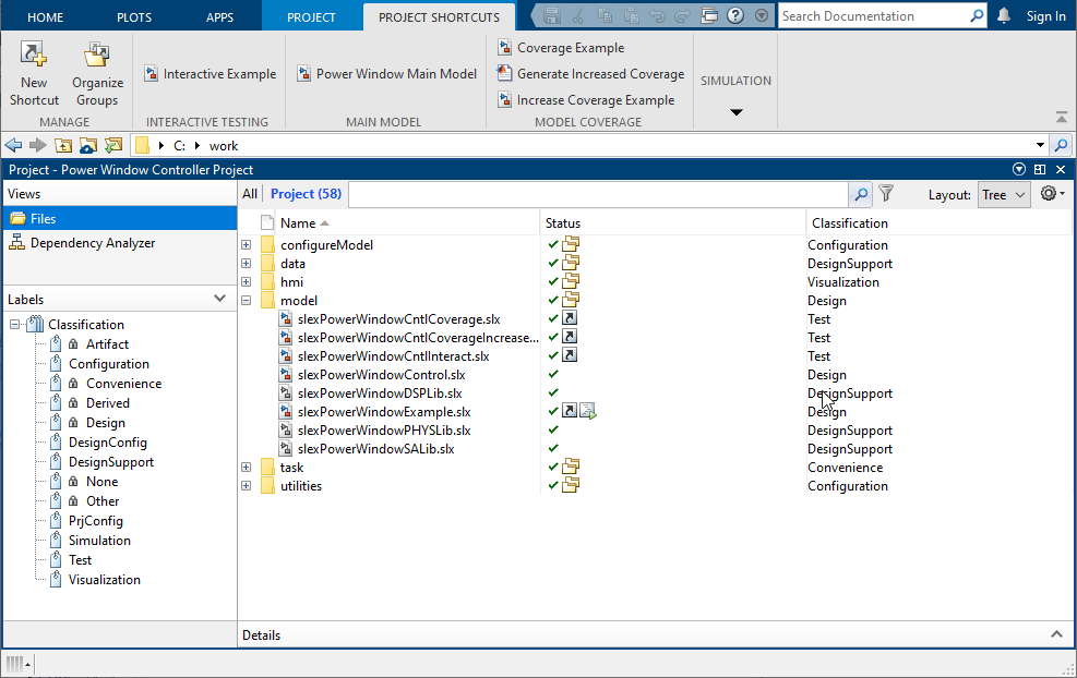
Организация крупных проектов моделирования

Вы можете использовать проекты, чтобы помочь вам организовать свою работу.

Исследуйте инструменты проекта с проектом планера

Попробуйте пример проекта, чтобы увидеть, как инструменты могут помочь вам организовать работу.

Основанные на компонентах Руководства по моделированию

Рассмотрите компонентизацию для больших моделей и многопользовательских команд разработчиков.

Управление строением

Проекты могут помочь вам работать с инструментами управления строением для совместной работы коллектива.

Степени

Попробуйте пример, который фокусируется на проекте системы степени стороны пассажира для автомобиля.

Рекомендуемые примеры