Для любой модели в иерархии модели - ссылки AUTOSAR можно сконфигурировать данные модели для калибровки во время выполнения и измерения. В подмоделях, на которые ссылаются из моделей компонента программного обеспечения AUTOSAR, вы можете сопоставить параметры, хранилища данных, сигналы, и утверждаете к параметрам AUTOSAR и переменным. Подмодель сопоставила внутренние данные, может использоваться в разделах памяти AUTOSAR и доступен для программного обеспечения в цикле (SIL) и процессор в цикле (PIL), тестирующий от топ-модели или калибровки в среде выполнения AUTOSAR.
В этом примере, модель компонента AUTOSAR autosar_component содержит два экземпляра autosar_subcomponent.

Каждый экземпляр autosar_subcomponent получает отдельный набор значений параметров, которые можно просмотреть во вкладке параметров Экземпляра диалогового окна параметров блока Model.
Чтобы сконфигурировать данные о субкомпоненте для калибровки во время выполнения и измерения, откройте автономную подмодель, то есть, в отдельном окне модели. Используйте редактор Отображений Кода для:
Сопоставьте параметры подмодели с PerInstanceParameter компонента AUTOSARs.
Сопоставьте сигналы подмодели, состояния и хранилища данных к ArTypedPerInstanceMemory AUTOSAR переменные.
Установите код AUTOSAR и калибровочные атрибуты для подмодели внутренние данные.
Чтобы сгенерировать код С и AUTOSAR XML (ARXML), файлы, которые поддерживают калибровку во время выполнения подмодели внутренние данные, открывают и создают модель компонента, это ссылается на подмодель.
PerInstanceParametersОткройте модель autosar_subcomponent в качестве примера.
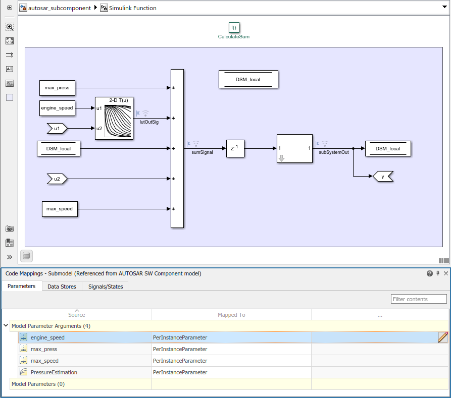
open_system('autosar_subcomponent');В верхнем уровне Функция Simulink, для которой топ-модель обеспечивает параметры на экземпляр. Откройте Функцию Simulink.
От вкладки Apps откройте приложение AUTOSAR Component Designer. Откройте редактор Отображений Кода и выберите вкладку Parameters. Подмодель в качестве примера имеет четыре параметра рабочего пространства модели, включая параметр интерполяционной таблицы. Чтобы сопоставить каждый параметр Simulink с AUTOSAR параметр на экземпляр, выберите каждый параметр и, в Сопоставленном С выпадающим списком, выберите PerInstanceParameter.

Выберите параметр engine_speed. Чтобы просмотреть и изменить дополнительные атрибуты AUTOSAR для параметра на экземпляр, кликните
по значку. Диалоговое окно свойств открывается.

Для каждого PerInstanceParameter AUTOSAR, можно изменить SwAddrMethod (Раздел memory AUTOSAR), калибровочный доступ к данным и калибровочный формат отображения данных. Для получения дополнительной информации о коде параметра и калибровочных атрибутах, смотрите Параметры Подмодели Карты к Параметрам Компонента AUTOSAR.
Когда вы генерируете код от модели компонента, которая ссылается на подмодель:
Экспортируемые файлы ARXML содержат описания PER-INSTANCE-PARAMETERS для параметров подмодели, которые вы сконфигурировали как компонент AUTOSAR PerInstanceParameters, и описания SwAddrMethods ссылаемый в подмодели.
Сгенерированный код C ссылается на подмодель AUTOSAR параметры на экземпляр.
Сборка модели генерирует макросы, которые обеспечивают доступ к данным о подмодели для SIL и Тестирования с процессором в контуре обратной связи и калибровки в среде выполнения AUTOSAR.
ArTypedPerInstanceMemory AUTOSAR ПеременныеЕсли они не уже открыты, открывают модель autosar_subcomponent в качестве примера, Функция Simulink верхнего уровня, приложение AUTOSAR Component Designer и редактор Отображений Кода.
В редакторе Отображений Кода выберите вкладку Data Stores. Подмодель в качестве примера имеет Блок памяти Хранилища данных под названием DSM_local. Чтобы сопоставить хранилище данных Simulink с AUTOSAR-typed переменная memory на экземпляр, выберите DSM_local. Выбор хранилища данных подсвечивает Блок памяти Хранилища данных в диаграмме модели. В Сопоставленном С выпадающим списком выберите ArTypedPerInstanceMemory.

Чтобы просмотреть и изменить дополнительные атрибуты AUTOSAR для памяти на экземпляр, кликните
по значку. Диалоговое окно свойств открывается.

Для каждого ArTypedPerInstanceMemory AUTOSAR переменная, можно изменить краткое название ARXML, SwAddrMethod (Раздел memory AUTOSAR), калибровочный доступ к данным и калибровочный формат отображения данных. Для получения дополнительной информации о коде хранилища данных и калибровочных атрибутах, смотрите Хранилища данных Подмодели Карты к Переменным AUTOSAR.
Когда вы генерируете код от модели компонента, которая ссылается на подмодель:
Экспортируемые файлы ARXML содержат AR, ВВЕЛ ЭКЗЕМПЛЯР PER MEMORYS описания для хранилищ данных подмодели, которые вы сконфигурировали как ArTypedPerInstanceMemory переменные и описания SwAddrMethods ссылаемый в подмодели.
Сгенерированный код C ссылается на подмодель AUTOSAR-typed переменные памяти на экземпляр.
Сборка модели генерирует макросы, которые обеспечивают доступ к данным о подмодели для SIL и Тестирования с процессором в контуре обратной связи и калибровки в среде выполнения AUTOSAR.
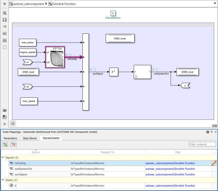
ArTypedPerInstanceMemory AUTOSAR ПеременныеЕсли они не уже открыты, открывают модель autosar_subcomponent в качестве примера, Функция Simulink верхнего уровня, приложение AUTOSAR Component Designer и редактор Отображений Кода.
В редакторе Отображений Кода выберите вкладку Signals/States. Вкладка Signals/States перечисляет каждый сигнал блока Simulink, и утвердите, что можно сопоставить с переменной AUTOSAR. Подмодель в качестве примера имеет три отображаемых сигнала и одно состояние. Чтобы сопоставить каждый Сигнал Simulink и состояние к AUTOSAR-typed переменная memory на экземпляр, выберите каждый сигнал или состояние. Выбор сигнала или состояния подсвечивает элемент в диаграмме модели. В Сопоставленном С выпадающим списком выберите ArTypedPerInstanceMemory.

Чтобы сделать дополнительные сигналы блока Simulink доступными для отображения, используйте редактор Отображений Кода кнопка или сигнал модели:
В холсте модели выберите один или несколько сигналов. Откройте редактор Отображений Кода, вкладку Signals/States, и нажмите кнопку Add.
В холсте модели выберите сигнал. Установите свой курсор на отображенный замещающий знак, и избранный сигнал модели Добавляют выбранные сигналы закодировать отображения.
В редакторе Отображений Кода выберите lutOutSig сигнала. Чтобы просмотреть и изменить дополнительные атрибуты AUTOSAR для памяти на экземпляр, кликните
по значку. Диалоговое окно свойств открывается.

Для каждого ArTypedPerInstanceMemory AUTOSAR переменная, можно изменить краткое название ARXML, SwAddrMethod (Раздел memory AUTOSAR), калибровочный доступ к данным и калибровочный формат отображения данных. Для получения дополнительной информации о коде состояния и сигнала и калибровочных атрибутах, смотрите Сигналы Подмодели Карты и состояния к Переменным AUTOSAR.
Когда вы генерируете код от модели компонента, которая ссылается на подмодель:
Экспортируемые файлы ARXML содержат AR, ВВЕЛ ЭКЗЕМПЛЯР PER MEMORYS описания для сигналов подмодели и утверждает, что вы сконфигурировали как ArTypedPerInstanceMemory, и описания SwAddrMethods ссылаемый в подмодели.
Сгенерированный код C ссылается на подмодель AUTOSAR-typed переменные памяти на экземпляр.
Сборка модели генерирует макросы, которые обеспечивают доступ к данным о подмодели для SIL и Тестирования с процессором в контуре обратной связи и калибровки в среде выполнения AUTOSAR.