exponenta event banner

Выполнение в MATLAB

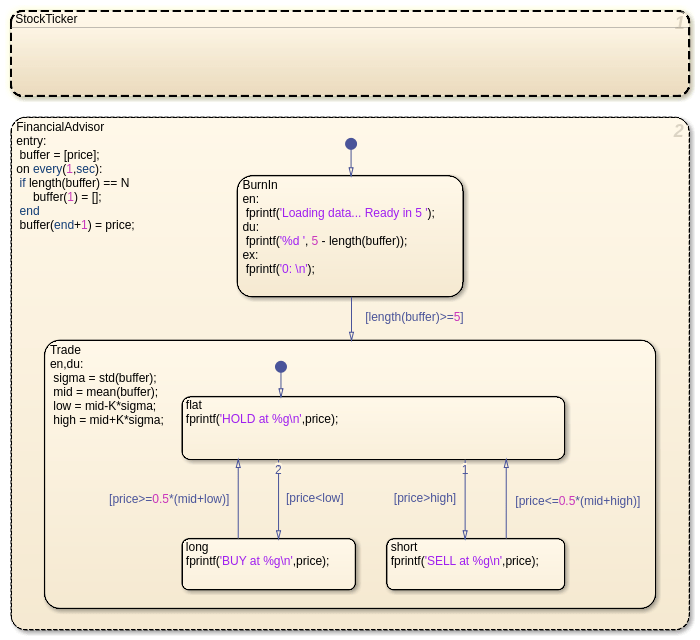
Выполните автономный Stateflow® графики как объекты в MATLAB®

Спроектируйте логику при помощи диаграмм состояний и выполните ту логику как программы MATLAB. Выполнитесь и модульный тест ваш график в редакторе Stateflow. Управляйте поведением пользовательских интерфейсов и приложений обработки данных через ваш график.

Функции

развернуть все

Stateflow.exportAsClassЭкспортируйте класс MATLAB для автономной диаграммы
Stateflow.exportToVersionЭкспортируйте автономную диаграмму для использования в предыдущей версии Stateflow

Синтаксис Stateflow

развернуть все

Обнаружение изменений

hasChangedОбнаружьте изменение в данных начиная с последнего временного шага
hasChangedFromОбнаружьте изменение в данных из заданного значения
hasChangedToОбнаружьте изменение в данных к заданному значению

Временная логика

afterВыполните график после того, как событие широковещательно передаст или требуемое время
atВыполните график в широковещательной передаче события или требуемое время
countСтройте диаграмму выполнения, во время которого условие допустимо
elapsedВремя начиная с состояния стало активным
everyВыполните график равномерно
temporalCountКоличество событий, выполнения графика, или время начиная с состояния стало активным

Темы

Создайте диаграммы Stateflow для выполнения как объекты MATLAB

Сохраните автономные диаграммы Stateflow за пределами Simulink® модели.

Выполнитесь и объекты диаграммы Stateflow модульного теста

Запустите диаграммы Stateflow в MATLAB или через редактора Stateflow.

Отладьте автономную диаграмму Stateflow

Прервите выполнение, чтобы продвинуться посредством каждого действия в диаграмму Stateflow.

Выполните объекты диаграммы Stateflow через скрипты и модели

Создайте скрипт MATLAB или модель Simulink, которая вызывает автономную диаграмму Stateflow.

Преобразуйте код MATLAB в блок-схемы Stateflow

Произведите блок-схемы из своего кода MATLAB.

Рекомендуемые примеры