В этом примере показано, как смоделировать распределённую систему управления для пересечения односторонних дорог. Чтобы скоординировать состояние светофора, два графика связываются друг с другом при помощи сообщений. Проект двух графиков идентичен.

Можно взаимодействовать с сигналами трафика через MATLAB® UI. Чтобы запросить пешеходный переход, нажмите одну из темно-серых кнопок запроса в нижней части сигнала трафика.

Контроллер для каждой дороги реализован Светофором подсистем контроллера светофора 1 и Светофором 2.

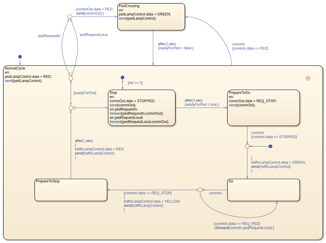
В каждой подсистеме график Контроллера описывает основную логику диспетчера через различные состояния сигнала трафика.

Эта модель использует в своих интересах эти семантические функции сообщений:
Сообщения не отбрасываются, если на них сразу не реагируют. Например, в этой модели, пешеходные запросы ставятся в очередь вплоть до контроллера, может реагировать на запрос, когда светофор покраснел.
Можно настроить циклы сообщения между различными компонентами. Эти циклы не приводят к алгебраическим циклам в вашей модели.
Обычно, входные сигналы уничтожаются в конце временного шага, в котором они оценены. Однако можно сохранить эти входные сигналы для использования в более позднее время путем временной передачи им локальной очереди "содержания". Например, когда график Контроллера выходит из Go состояние, это использует локальную очередь pedRequestLocal сохранить пешеходные запросы, выполненные на другой дороге. График проверяет на те запросы позже, когда он выходит из PrepareToStop состояние.
Чтобы изменить скорость симуляции, во вкладке Simulation, выбирают Run> Simulation Pacing. В Окне параметров Следующего Симуляции настройте установку ползунка. Для получения дополнительной информации смотрите, что Симуляция Следует (Simulink).