exponenta event banner

Крупномасштабное моделирование

Архитектура модели для больших моделей и многопользовательских групп разработчиков

Simulink® позволяет вам создавать большие и комплексные проекты посредством компонентизации и снова использовать ваши компоненты в вашей модели со ссылками подсистемы, библиотеками и моделями - ссылками. Кроме того, можно использовать проекты помочь организовать большие проекты моделирования путем нахождения требуемых файлов, управления и совместного использования файлов и настроек, и взаимодействия с системой контроля версий.

Темы

Организуйте большие проекты моделирования

Можно использовать проекты помочь вам организовать свою работу.

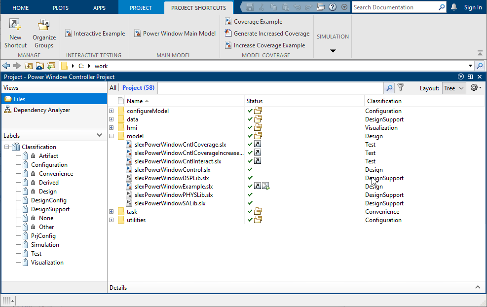
Исследуйте инструменты проекта с проектом корпуса

Попробуйте проект в качестве примера, чтобы видеть, как инструменты могут помочь вам организовать свою работу.

Компонентно-ориентированные руководства по моделированию

Рассмотрите компонентизацию для больших моделей и многопользовательских групп разработчиков.

Управление конфигурацией

Проекты могут помочь вам работать с инструментами управления конфигурацией для сотрудничества команды.

Окно со стеклоподъемником

Попробуйте пример, который фокусируется на проекте системы окна со стеклоподъемником пассажирской стороны для автомобиля.

Рекомендуемые примеры