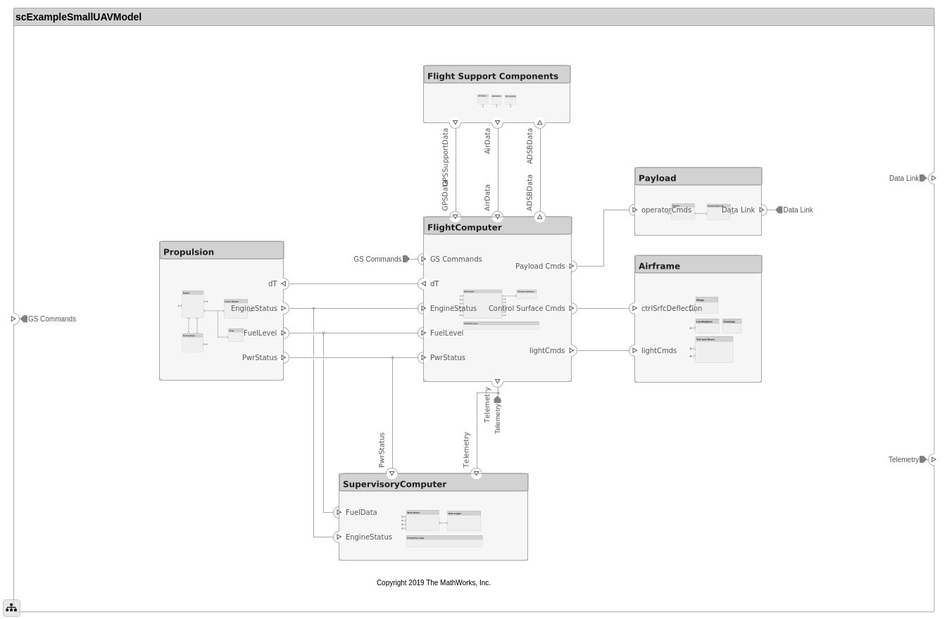
В этом примере показано, как использовать System Composer, чтобы настроить архитектуру для маленького беспилотного воздушного транспортного средства, состоявшего из шести компонентов верхнего уровня. Узнать, как, чтобы совершенствовать ваш проект архитектуры путем авторской разработки интерфейсов, смотрите соединенные текстовые требования, задайте профили и стереотипы, и запустите статический анализ на такой модели архитектуры.
Откройте проект.
>> scExampleSmallUAV
Starting: Simulink

Каждый компонент верхнего уровня разложен на свои субкомпоненты. Перейдите через иерархию, чтобы просмотреть состав для каждого компонента. Корневой компонент, scExampleSmallUAVModel, имеет порты ввода и вывода, которые представляют обмен данными между системой и ее средой.
Задайте интерфейсы для проблемно-ориентированных данных между связями. Информация, поделившаяся между двумя портами, заданными интерфейсными значениями свойств элемента далее, улучшает спецификацию. Во вкладке Modeling в панели инструментов выберите Design, затем нажмите Interface Editor.
Кликните по порту GS Commands на модели архитектуры, чтобы подсветить, что architecture_gsCommands соединяют интерфейсом и указывают на присвоение интерфейса.


Лицензия Simulink Requirements требуется, чтобы смотреть требования в модели архитектуры System Composer.
Компоненты в модели архитектуры соединяются с системными требованиями, заданными в smallUAVReqs.slreqx. Откройте менеджера по Требованиям. В правом нижнем углу панели модели нажмите Show Perspectives. Затем нажмите Requirements.

Выберите компоненты на модели, чтобы видеть требование, которое они соединяют с, или, с другой стороны, выбирают элементы в представлении Requirements, чтобы видеть, какие компоненты реализуют их. Требования могут также быть соединены с коннекторами или портами, чтобы позволить трассируемость в ваших артефактах проекта. Отредактировать требования в smallUAVReqs.slreqx, выберите Requirements Editor из меню.
Carrying Capacity требование подсвечивает общую массу, которая в состоянии нестись самолетом. Это требование, наряду с весом самолета, является частью массового анализа свертки, выполняемого для ранней верификации и валидации.

Чтобы завершить технические требования и включить анализ позже в процессе проектирования, стереотипы добавляют пользовательские метаданные в элементы модели архитектуры. Эта модель имеет стереотипы для этих элементов:
Встроенный элемент, применимый к компонентам
Коннектор RF, применимый к портам
Проводное соединение RF, применимое к коннекторам
Стереотипы заданы в .xml файлы при помощи Профилей. Профиль UAVComponent.xml присоединен к этой модели. Измените профиль при помощи Редактора Профиля. На вкладке Modeling нажмите Profile Editor.
Отображение появляется ниже.

Чтобы запустить статические анализы в вашей системе, создайте Аналитическую Модель из своей модели архитектуры. Аналитическая Модель является деревом экземпляров, сгенерированных от элементов модели архитектуры, в которой, выровнены все модели, на которые ссылаются, и все варианты разрешены.
Нажмите Analysis Model в меню Views.
Запустите массовую свертку на этой модели. В диалоговом окне выберите стереотипы, которые вы хотите включать в свой анализ. Выберите аналитическую функцию путем просмотра к utilities/massRollUp.m. Установите режим итерации модели на Вверх дном.

Снимите флажок с Strict Mode так, чтобы все компоненты могли иметь Mass свойство, которое инстанцируют, чтобы упростить расчет общей массы. Нажмите Instantiate, чтобы сгенерировать анализ.

Однажды на экране Analysis Viewer, нажмите Analyze. Аналитическая функция выполняет итерации через элементы модели вверх дном, присваивая Mass свойство каждого компонента как сумма Mass свойства его субкомпонентов. Полный вес системы присвоен Mass свойство компонента верхнего уровня, scExampleSmallUAVModel.