Этот раздел обеспечивает постепенный пример, чтобы проиллюстрировать, как использовать библиотеку блоков OPC Toolbox™. Пример создает простую модель с помощью блоков в библиотеке блоков OPC Toolbox с блоками от других библиотек Simulink®.
Этот пример пишет синусоиду в Сервер Симуляции Matrikon™ OPC и считывает данные назад из того же сервера. Вы используете блок OPC Write, чтобы отправить данные в Сервер OPC и блок OPC Read, чтобы считать те же самые данные назад в вашу модель.
Чтобы запустить код в следующих примерах, необходимо иметь Сервер Симуляции Matrikon OPC в наличии на локальной машине. Для получения информации об установке этого смотрите Установку Сервер Симуляции Matrikon OPC. Код, используемый в этом примере, требует только, чтобы незначительные изменения работали с другими серверами.
Чтобы запустить Simulink и создать новую модель, введите следующее в командной строке MATLAB®:
simulink
В диалоговом окне начальной страницы Simulink нажмите Blank Model, и затем Create Model. Пустое, окно Editor открывается.
В Редакторе нажмите File> Save As, чтобы присвоить имя к вашей новой модели.
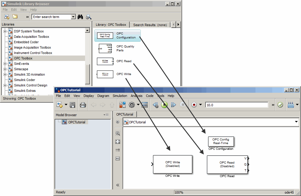
В окне редактора моделей нажмите View> Library Browser.
Браузер Библиотеки Simulink открывается. Его левая панель содержит дерево доступных библиотек блоков в алфавитном порядке. Кликните по узлу OPC Toolbox.

Также можно открыть библиотеку блоков OPC Toolbox путем ввода следующей команды в подсказке команды MATLAB:
opclib
Библиотека блоков OPC Toolbox содержит четыре блока
Можно использовать эти блоки, чтобы сконфигурировать и справиться со связями с серверами, отправить и получить живые данные между Сервером OPC и симуляцией, и анализировать качество OPC.
Чтобы использовать блоки в модели, выберите каждый блок в библиотеке и, удержав кнопку мыши вниз, перетащите блок в Редактор Simulink. В данном примере вам нужен один экземпляр каждая Настройка OPC, Запись OPC и блок OPC Read в вашей модели.

Имена блока не показывают по умолчанию в модели. Чтобы отобразить скрытые имена блока при работе в модели, выберите Display и снимите флажок Hide Automatic Names.
Ваша модель требует еще трех блоков. Один блок обеспечивает данные, отправленные в сервер; другие два блока отображают данные, полученные от сервера.
Чтобы отправить синусоиду в сервер, можно использовать блок Sine Wave. Чтобы получить доступ к блоку Sine Wave, расширьте узел Simulink в дереве браузера и кликните по записи библиотеки Sources. От блоков, отображенных на правой панели, перетащите блок Sine Wave в Редактор Simulink и поместите его слева от блока OPC Write.

Можно использовать блок Scope, чтобы показать значение, полученное от сервера и блока Display, чтобы просмотреть качество элемента. (Вы удалите выходной порт метки времени на следующем шаге.), Чтобы получить доступ к блоку Scope, кликните по записи библиотеки Sinks в расширенном узле Simulink в дереве браузера. От блоков, отображенных на правой панели, перетащите блок Scope в Редактор Simulink и поместите его выше и справа от блока OPC Read. Также перетащите блок Display в Редактор Simulink и поместите его ниже блока Scope.

Чтобы связаться с Серверами OPC от Simulink, сначала необходимо сконфигурировать те серверы в модели. Блок Configuration OPC управляет и конфигурирует Серверы OPC для модели Simulink. Каждый блок OPC Read или OPC Write использует один сервер со сконфигурированных серверов и задает элементы, чтобы читать из или записать в.
Дважды кликните Блок Configuration OPC, чтобы открыть его диалоговое окно параметров.

Нажмите Configure OPC Clients, чтобы открыть менеджера по OPC-клиенту.

Нажмите Add, чтобы открыть диалоговое окно OPC Server Properties. Задайте ID сервера как 'Matrikon.OPC.Simulation.1' (или нажмите Select и выберите сервер из списка доступных Серверов OPC).

Нажмите OK, чтобы добавить Сервер OPC в менеджера по OPC-клиенту.

Сервер Симуляции Matrikon OPC теперь доступен в модели для чтения и записи.
Ваша модель будет использовать значения по умолчанию для всех других настроек в Блоке Configuration OPC. Нажмите OK в диалоговом окне Настройки OPC, чтобы закрыть то диалоговое окно.
Вы устанавливаете параметры для блоков в вашей модели путем двойного клика на каждом блоке.
Дважды кликните блок OPC Write, чтобы открыть его диалоговое окно параметров. Сервер Matrikon автоматически выбран для вас как OPC-клиент, чтобы использовать в этом блоке. Необходимо задать элементы для записи.

Нажмите Add Items, чтобы отобразить браузер пространства имен для Сервера Симуляции Matrikon OPC.
Расширьте узел Элементов Симуляции в пространстве имен, затем расширьте узел Бригады Блока. Выберите узел Real8 и нажатие кнопки>>, чтобы добавить, что элемент к выбранным пунктам перечисляет.

Нажмите OK, чтобы добавить элемент Bucket Brigade.Real8 в блок OPC Write список ItemIDs.
В диалоговом окне параметров Записи OPC нажмите OK, чтобы принять изменения и закрыть диалоговое окно.
Дважды кликните блок OPC Read, чтобы открыть его диалоговое окно. Добавьте тот же элемент в блок OPC Read, повторив шаги 2-5, за которыми вы следовали для блока OPC Write в этом разделе.
Установите режим чтения на 'Synchronous (device)' и шаг расчета для блока к 0.2.
Также снимите флажок с опцией 'Show timestamp port'. Этот шаг удаляет выходной порт метки времени из блока OPC Read.

Установите связь между блоком Sine Wave и блоком OPC Write. Когда вы перемещаете курсор около выходного порта блока Sine Wave, курсор становится крестом нитей. Кликните по выходному порту Синусоиды и удержите кнопку мыши; перетащите к входному порту блока OPC Write и отпустите кнопку.
Таким же образом установите связь между первым выходным портом блока OPC Read (маркировал V), и входной порт блока Scope. Затем соединитесь, другой выходной порт блока OPC Read (маркировал Q) к входному порту блока Display.
Обратите внимание на то, что Запись OPC и блоки Чтения OPC непосредственно не соединяются вместе в модели. Единственная связь между ними через элемент на сервере, который вы задали на Шаге 5: Сконфигурируйте Серверы OPC для Модели.

Прежде чем вы запустите симуляцию, дважды кликнете блок Scope, чтобы открыть представление scope.

Чтобы запустить симуляцию, нажмите Run в Редакторе Simulink панель инструментов. Также можно выбрать пункт меню Simulink Editor Simulation> Run.

Модель пишет синусоиду в Сервер OPC, читает назад из сервера и отображает волну в трассировке осциллографа. Кроме того, качественное значение установлено к 192, который указывает на хорошее качество (см. Качество OPC).
В то время как симуляция запускается, строка состояния в нижней части окна модели обновляет прогресс симуляции, и синусоида отображена в окне Scope.
