Приложение SimBiology® обеспечивает три других взгляда на модель: представление Diagram, Табличное представление и представление Equations. Представление Diagram показывает графическое представление модели. Это описывает модель с помощью набора связанных блоков. Блоки представляют различные элементы моделирования, такие как количества и выражения, и представление показывает отношения между элементами модели графически. Отображения Табличного представления, моделируя элементы и их свойства в табличной форме. Можно использовать любое представление, чтобы создать модель. Представление Equations показывает дифференциальные уравнения и другие выражения, такие как правила присвоения модели. Это представление не позволяет вам отредактировать модель. Если вы вносите изменение в модель с помощью Схемы или Табличного представления, изменение отражается во всех представлениях. Чтобы открыть любое представление, выберите Open из вкладки Model.
Представление Diagram показывает структуру модели графически. Это предоставляет информацию о том, как элементы модели, такие как разновидности, взаимодействуют друг с другом использующим блок-схему. Чтобы добавить схему, это представление также содержит браузер, который показывает отношения между количествами и выражениями. Можно создать модель путем перетаскивания блоков от панели библиотеки блоков до браузера или схемы. Браузер и схема синхронизируются, и любое обновление или изменение отражаются в обоих. Следующий рисунок показывает модель, открытую в представлении Diagram.

Раздел схемы содержит набор связанных блоков, который показывает структуру модели и отношений между количествами модели и выражениями графически.
Можно добавить новые количества и выражения путем перетаскивания блоков от панели библиотеки блоков до блок-схемы. Соединять два блока, Ctrl + нажатие кнопки (Option + щелкают для Mac), первый блок и перетащить со вторым блоком. Дважды кликните блок, чтобы отредактировать его свойства. Щелкните правой кнопкой по блоку, чтобы видеть контекстное меню с большим количеством опций, таких как сокрытие блока, чтобы избежать помехи. Дважды кликните имя блока, чтобы переименовать.
Приложение использует контекстные значки, чтобы предоставить больше информации о блоке. Значки появляются выше каждого блока. Например, если разновидность дозируется, значок дозы появляется выше блока разновидностей. Наведите мышь на значок для получения дополнительной информации.
Добавление и конфигурирование реакций. Предположим, что вы хотите смоделировать фармакокинетику антибактериальных препаратов в эксперименте [1] кривой уничтожения время. Такой эксперимент включает представление в пробирке бактериального инокулята к фиксированной антибиотической дозе и контролю бактериального действия в зависимости от времени. Можно смоделировать в пробирке кинетика препарата с помощью модели с одним отсеком с линейным устранением, чтобы составлять ухудшение препарата, должное соединять нестабильность. Это представлено первой реакцией Drug_Central -> null. Включайте второй отсек (Biophase) чтобы включить потенциальную фармакологическую задержку, которые соответствуют вторым и третьим реакциям: Drug_Central -> Drug_Central + Drug_Biophase, Drug_Biophase -> null.

Перетащите мышью два блока отсека на схему. Затем пропустите блок разновидностей в каждом отсеке. Чтобы создать первую реакцию, reaction1, перетаскивают мышью блок реакции на схему. Затем чертите линию (Ctrl +Click или Options +Click на Mac) от разновидностей Drug_Central до reaction1. Дважды кликните блок реакции, и Block Property Editor открывается. В таблице Quantities Used by Reaction введите kdeg в столбец Name как Forward Rate Parameter. Это автоматически добавляет параметр под названием kdeg, который используется в качестве форвардного курса, постоянного для скорости реакции, то есть, kdeg*Drug_Central. Точно так же сконфигурируйте вторую реакцию reaction2. Введите ke как параметр форвардного курса для реакции. Чтобы создать третью реакцию, reaction3, чертят линию от Drug_Central до Drug_Biophase. Блок реакции автоматически добавляется между двумя блоками разновидностей. Ввод и вывод отсека Biophase моделируется как кинетические процессы первого порядка. Drug_Central является и реагентом и продуктом во входном процессе, принимая, что присутствие отсека Biophase не влияет на массовый баланс. SimBiology указывает на такие разновидности с помощью пунктирной линии. Пунктирная линия может быть достигнута путем проведения другой линии от reaction2 до Drug_Central. Можно также обновить реакцию путем перетаскивания линии реакции или стрелы (Ctrl +Click или Option +Click в Mac) к другой разновидности.
Определение или обновление значения количества с помощью математических уравнений. Уравнения могут принять форму начальных присвоений, присвоений в ходе симуляции (повторенные присвоения), алгебраические отношения или дифференциальные уравнения (правила скоростей). Каждое уравнение представлено уникальным блоком. Для получения дополнительной информации о блоках правила, смотрите библиотеку блоков. Для получения дополнительной информации о правилах, см. Определения и Оценки Правил в Моделях SimBiology.
Предположим в вышеупомянутом примере, вы хотите установить начальную концентрацию Drug_Central к фактору минимальной запрещающей концентрации (MIC). Можно сделать так при помощи правила присвоения, которое инициализирует концентрацию Drug_Central во времени симуляции = 0, то есть, Drug_Central0 = 0.25*MIC, где MIC является параметром. Следующий рисунок показывает графическое представление правила присвоения.

Перетащите мышью начальный блок правила присвоения из библиотеки блоков на схему. Чтобы задать левую сторону (LHS) уравнения, чертите линию от блока правила до Drug_Central. Стрела кажется указывающей на Drug_Central. Чтобы отобразить правую сторону (RHS) уравнения, щелкните правой кнопкой по блоку правила и выберите Show Only Expressions. По умолчанию RHS установлен в 1. Дважды кликните его и введите уравнение: Drug_Central = 0.25*MIC. Перетащите мышью блок параметра и переименуйте его как MIC. Штрихпунктирная линия автоматически появляется соединяющийся MIC с блоком правила, указывающим, что на MIC ссылается RHS. Можно также изменить LHS путем перетаскивания стрелы (Ctrl +Click или Option +Click в Mac) к другому количеству.
Слияние внезапных изменений в поведении модели. Можно смоделировать внезапные изменения в поведении модели на основе заданного условия. Например, можно сбросить значение параметров в определенном моменте времени или когда определенный порог концентрации пересечен. В SimBiology можно смоделировать такие изменения с помощью названного события элемента моделирования. Событие позволяет вам задать дискретные переходы в значениях количества, которые происходят, когда пользовательское условие становится верным. Такое условие называется триггером события. Если условие становится верным, одна или несколько функций события выполняются. Для получения дополнительной информации смотрите события.
Предположим, что вы хотите установить концентрацию Drug_Central во время = 5 к другому фактору MIC, а также значению параметров константы скорости устранения ke. А именно,
if (time >= 5) Drug_Central = 0.35*MIC; ke = p1*Drug_Biophase;
Следующий рисунок показывает графическое представление события.

По умолчанию блоки параметра скрыты от схемы. Чтобы видеть скрытые блоки параметра, такие как ke, щелкните правой кнопкой по схеме и выберите Show All Hidden Blocks and Lines. Перетащите мышью блок события на схему. Чтобы задать количества, которые обновляются событием, чертите линию от блока события до Drug_Central и другой линии к ke. Две стрелы кажутся указывающими на Drug_Central и ke, которые являются LHS функций события. Чтобы показать RHS функций события, щелкните правой кнопкой по блоку события и выберите Show Only Expressions. Дважды кликните выражения, чтобы отредактировать функции события как показано. Чтобы видеть, что штрихпунктирные линии указывают на количества, на которые ссылаются в RHS функции события, щелкните правой кнопкой по блоку события и выберите Show Expressions and Lines (Alt+Click). В этом примере MIC, p1 и Drug_Biophase являются количествами, на которые ссылаются, как обозначено штрихпунктирными линиями. Можно также изменить LHS путем перетаскивания стрелы (Ctrl +Click или Option +Click в Mac) к другой разновидности.
Интерпретация модели из ее схемы. Следующий рисунок показывает пример блок-схемы другой модели и интерпретаций от рассмотрения графической семантики.

В этой модели существует три реакции. Разновидности x, y1 и y2 являются катализаторами, то есть, и реагенты и продукты, и z является продуктом. Сумма разновидностей y1 изменяется событием. Различные контекстные значки выше некоторых блоков указывают:
Сумма разновидностей z увеличивается на дозу.
Существует ошибка с первоначальным правилом присвоения.
compartment имеет постоянный объем.
Создание более ясной схемы. Когда существует несколько ссылок на то же количество, несколько линий соединяются с блоком количества. Это может заставить схему выглядеть нарушенной. Чтобы сделать схему более ясной, можно разделить блок, то есть, создать копии того же блока, так, чтобы каждая ссылка была соединена с различной копией блока. Можно также клонировать блок, чтобы добавить другое использование для него. Например, можно сначала клонировать блок разновидностей, который вы знаете, будет ссылаться в нескольких выражениях. Затем используйте каждый клон в каждом выражении, когда вы создаете модель.
SimBiology позволяет вам клонировать или разделить блок разновидностей. Для блоков события можно только разделить их, если существует несколько функций события, но вы не можете клонировать событие. Чтобы клонировать или разделить блок разновидностей, сначала выберите блок. Затем выберите Split или Clone в выпадающем меню кнопки Split на вкладке Block. Следующий рисунок показывает пример, где на разновидность (s2) ссылаются повторное правило присвоения и событие, и разделение блока создает копию для каждой ссылки. Скопированные блоки затем отмечены контекстным значком, чтобы указать, что они были клонированы.

Можно также скрыть блоки, чтобы избежать помехи. Чтобы скрыть блок, щелкните правой кнопкой по нему и выберите Hide Block из контекстного меню. По умолчанию блоки, которые представляют постоянные параметры, скрыты. Скрытые блоки можно показать путем выбора Hidden Blocks на вкладке Block.
Браузер добавляет схему путем обеспечения таблицы элементов модели, которая показывает отношения между количествами и выражениями. Можно отредактировать эти элементы в браузере или добавить новые количества или выражения путем перетаскивания блоков из панели библиотеки блоков на браузер. Если вы вносите изменение в браузере, схема автоматически обновляется.
Можно просмотреть элементы модели, показанные в браузере количествами или выражениями. В представлении количеств браузер показывает все количества модели. Если количество изменяется какими-либо выражениями и дозами, представление также перечисляет их. В качестве альтернативы представление выражений перечисляет все выражения модели. Это также показывает количества, на которые ссылается каждое выражение. Чтобы переключиться между двумя представлениями, выберите View> By Quantities или View> By Expressions на вкладке Model.
Представление Количествами. Представление количеств показывает таблицу количеств и выражений, которые изменяют их. Используйте это представление, чтобы проверять значения количеств и если они изменяются выражениями, такими как правила присвоения или события. Можно также видеть правую сторону каждого выражения изменения. Чтобы отобразить модули количества, выберите Tools> Show Quantity Units на вкладке Model. Флажок рядом с каждым выражением указывает, активно ли выражение и используется в процессе моделирования.
Можно смоделировать биологическую изменчивость с помощью названного варианта элемента моделирования. Вариантом является набор количеств с альтернативными значениями. Например, в вышеупомянутом примере, у вас может быть один набор значений параметров, таких как уровень устранения (ke) и скорость деградации (kdeg) для каждого антибактериального препарата.
Браузер показывает различный столбец для каждого варианта модели. Например, вариант под названием Vancomycin показывают в следующей фигуре. Можно отредактировать значение каждой величины путем двойного клика по нему. Когда существует несколько вариантов, можно отобразить подмножество путем нажатия на Select Variants на вкладке Model. Чтобы добавить вариант, перетащите мышью различный блок из панели блока на браузер.
Если существуют выражения, для которых не заданы левые стороны, эти выражения перечислены под разделом под названием Undefined. Например, в следующей фигуре, начальное присвоение rule_2 изменяет количество p2, который еще не задан в модели. Можно щелкнуть правой кнопкой по неопределенному количеству и задать его как разновидность, параметр или отсек.
Прежде, чем запустить любую аналитическую программу, SimBiology готовит модель к симуляции и обновляет значения количества согласно различным значениям, правилам присвоения и дозам. Для получения дополнительной информации смотрите Симуляцию модели. Можно проверять, инициализируются ли значения количества, как вы ожидаете путем проверки начальных условий программы.
Чтобы видеть начальные условия, во-первых, выбирают Show Programs на вкладке Model. Затем выберите программу в панели инструментов программы. Например, в следующем рисунке, начальные условия программы симуляции показывают. В этой программе вариант под названием Vancomycin и доза под названием dose_1 были выбраны, чтобы примениться к модели в процессе моделирования. Концентрация Drug_Central в начале симуляции 0.25, по сравнению со значением модели 0.0. Значение обновляется, потому что, во времени симуляции = 0, SimBiology оценивает начальное присвоение rule_1, который инициализирует Drug_Central к 0.25*MIC. Поскольку вариант Vancomycin был выбран, альтернативные значения, сохраненные в нем, а именно, 0.5 и 0.86 для kdeg и ke, используются вместо значений модели.
Поскольку доза применяется к разновидностям Drug_Biophase во время = 0, браузер отображает общую сумму разновидностей, то есть, начального значения условия разновидностей плюс сумма дозы. Например, в следующей фигуре, общая сумма разновидностей Drug_Biophase после применения дозы 0.1. В качестве альтернативы можно просмотреть начальное значение и сумму дозы отдельно путем выбора Tools> Program Initial Conditions Options> Show the dose amount separate from the initial condition value от вкладки Model.

Определение или обновление значения количества с помощью математических уравнений. Уравнения могут принять форму начальных присвоений, присвоений в ходе симуляции (повторенные присвоения), алгебраические отношения или дифференциальные уравнения (правила скоростей). Для получения дополнительной информации см. правила. В следующем примере концентрация Drug_Central во время = 0 задана начальным уравнением присвоения, то есть, Drug_Central0 = 0.25*MIC. Следующий рисунок показывает, как браузер отображает правило присвоения относительно разновидностей Drug_Central.

Перетащите мышью начальный блок правила присвоения на разновидности Drug_Central. Блок правила появляется как отдельная строка ниже разновидностей. Дважды кликните RHS уравнения, чтобы отредактировать его.
Слияние внезапных изменений в поведении модели. Можно смоделировать внезапные изменения в поведении модели на основе заданного условия при помощи названного события элемента моделирования. В следующем примере вы хотите установить концентрацию Drug_Central во время = 5 к другому фактору MIC, а также значению параметров константы скорости устранения ke. А именно,
if (time >= 5) Drug_Central = 0.35*MIC; ke = p1*Drug_Biophase;
Следующий рисунок показывает, как браузер отображает событие.

Перетащите мышью блок события на разновидности Drug_Central. Событие появляется как отдельная строка ниже разновидностей. Чтобы добавить вторую функцию события, щелкните правой кнопкой по событию и выберите Add EventFcn. Дважды кликните триггер события или RHS функции события, чтобы отредактировать.
Увеличение суммы разновидностей с помощью доз. Можно смоделировать увеличение суммы разновидности из-за стимула, такого как пероральный прием или внутривенное введение препарата. Чтобы смоделировать такое увеличение суммы разновидностей, используйте названную дозу элемента моделирования. В следующем примере концентрация разновидностей Drug_Biophase увеличивается на дозу.

Перетащите мышью блок дозы на целевые разновидности. Доза появляется как отдельная строка ниже разновидностей. Чтобы отредактировать сумму дозы, дважды кликните значок таблицы. В этом примере концентрация разновидностей Drug_Biophase увеличивается на дозу расписания dose_1. Для получения дополнительной информации об объектах дозы, смотрите Дозы в Моделях SimBiology.
Представление по Выражениям. В представлении выражений вы видите все выражения модели, сгруппированной их типами, такими как реакции, правила присвоения и события. Это показывает, как каждое выражение задано и отношение между каждым выражением и количествами. Флажок рядом с каждым выражением указывает, активно ли выражение и используется в процессе моделирования.
Можно расширить каждую реакцию в браузере, чтобы сконфигурировать его свойства, такие как скорость реакции, кинетический закон, количества, на которые ссылаются реакции и значения количества. Можно задать собственную скорость реакции или использовать предопределенный уровень, который следует за некоторой конкретной кинетикой реакции, такой как массовая акция.
Встроенный кинетический закон в SimBiology задает закон об уровне, который задает скорость реакции. В частности каждый закон имеет предопределенную скорость реакции, содержащую параметры и разновидности, которые должны быть сопоставлены с соответствующими количествами модели, чтобы определить итоговую скорость реакции. Браузер отображает информацию об отображении в круглых скобках рядом с количеством. Например, если параметр kf используется в качестве параметра форвардного курса в скорости реакции, браузер отображает kf(Forward). В случае, если вы сопоставляете неправильно, можно сбросить отображение путем щелчка правой кнопкой по количеству и выбора Remove Kinetic Law Mapping.
Кинетический закон для недавно добавленной реакции сконфигурирован к MassAction по умолчанию, и приложение автоматически создает и сопоставляет разновидности и параметры, необходимые скорости реакции. Для других кинетических законов только параметры созданы и сопоставлены. Необходимо создать и сопоставить разновидности вручную. Чтобы изменить кинетический закон по умолчанию и настройки создания реакции, выберите Tools> Reaction Building Preferences на вкладке Model.
Это представление также отображает правила присвоения, сгруппированные согласно их типам, таким как начальное присвоение, повторенное присвоение, правило скорости и алгебраическое правило. Для каждого правила вы видите его левую сторону (LHS) и правую сторону (RHS). LHS является количеством, которое изменяется правилом, за исключением алгебраического правила. Алгебраическое правило принимает форму 0 = Expression, и правило задано как Expression. Для получения дополнительной информации см. Определения и Оценки Правил в Моделях SimBiology.
Это представление также показывает события. Для каждого события группируются его триггер и функции события. Каждый триггер начат со словом if сопровождаемый выражением, таким как if time>=3. Можно также сконфигурировать LHS и RHS каждой функции события.
В дополнение ко всем выражениям можно также видеть дозы, которые сгруппированы или в дозы расписания или в повторные дозы. Для каждой дозы соответствующую дозируемую разновидность, то есть, цель дозы, показывают прямо рядом с ним. Можно дважды кликнуть значок дозы, чтобы отредактировать все свойства дозы или значок таблицы, чтобы отредактировать только расписание дозы.
Следующий рисунок показывает модель, открытую в представлении выражений браузера.

Добавление и конфигурирование реакций. В этом примере существует три реакции. Предположим, что первая и вторая реакция следует за кинетикой действующих масс, и третья реакция следует за кинетикой Михаэлиса-Ментен. В целях рисунка настройка reaction1 и reaction3 описана ниже.
Следующий рисунок показывает детали reaction1. Это следует за кинетикой действующих масс со скоростью реакции kdeg*Central.Drug_Central.

Чтобы добавить реакцию, перетащите мышью блок реакции на браузер. Можно затем ввести строку реакции путем двойного клика по null -> null по умолчанию строка. С тех пор существуют разновидности в двух отсеках, квалифицируют имя разновидностей с именем отсека. Например, Central.Drug_Central указывает, что разновидность Drug_Central в отсеке Central. По умолчанию кинетический закон реакции сконфигурирован к MassAction. Параметр kf автоматически создан и сопоставлен с форвардным курсом, постоянным из скорости реакции. Если вы хотите использовать различный параметр, можно изменить его путем двойного клика по kf и ввода имени другого параметра, такого как kdeg. Можно затем удалить параметр kf, который больше не используется в скорости реакции.
Следующий рисунок показывает детали reaction3, который сконфигурирован, чтобы следовать за кинетикой фермента Михаэлиса-Ментен со скоростью реакции Vm*S/(Km+S).

Перетащите мышью блок реакции на браузер. По умолчанию это использует массовую акцию кинетический закон. Параметр kf автоматически создан и сопоставлен с постоянным форвардным курсом. Чтобы задать реакцию следовать за кинетикой Михаэлиса-Ментен, дважды кликните, строка пометила MassAction, и выберите Henri-Michaelis-Menten. SimBiology автоматически обновляет скорость реакции к Vm*S/(Km+S). Параметры vm и km также автоматически добавлены и сопоставлены с Vm и Km, которые являются параметрами, на которые ссылаются в скорости реакции. Однако разновидность S, на которую ссылаются в скорости реакции, не сопоставлена еще, как обозначено точечным блоком разновидностей. Дважды кликните строку (S), чтобы ввести разновидность модели, которая соответствует разновидностям S. Скорость реакции затем автоматически обновляется с помощью выбранных разновидностей. Чтобы избежать беспорядка, можно удалить параметр kf, который больше не используется в скорости реакции.
Добавление и конфигурирование правил присвоения. В этом примере существует два первоначальных правила присвоения. Первое начальное присвоение rule_1 инициализирует концентрацию разновидностей Drug_Central. Второе начальное присвоение rule_2 инициализирует неопределенное количество p2.
Следующий рисунок показывает, как представление выражений отображает такие правила присвоения.

Перетащите мышью начальный блок правила присвоения на браузер. Задайте LHS правила путем двойного клика по строке null и ввод имени количества, которое изменяет правило. Дважды кликните RHS уравнения, чтобы отредактировать его. Если LHS правила относится к количеству, которое еще не задано в модели, такой как p2 в этом примере, щелкните правой кнопкой по неопределенному количеству и выберите Define Quantities, чтобы задать его как разновидность, параметр или отсек.
Добавление и конфигурирование событий. В этом примере существует одно событие event_1 с двумя функциями события, изменяющими концентрацию разновидностей Drug_Central и параметра ke соответственно. А именно,
if (time >= 5) Drug_Central = 0.35*MIC; ke = p1*Drug_Biophase;
Следующий рисунок показывает, как представление выражений отображает событие.

Перетащите мышью блок события на браузер. Дважды кликните триггер по умолчанию if time>=1 отредактировать его. Функция стандартного события, null = 0.0, описан ниже триггер. Дважды кликните его LHS и RHS, чтобы отредактировать. Чтобы добавить больше функций события, щелкните правой кнопкой по событию и выберите Add EventFcn.
Добавление и конфигурирование доз. Можно увеличить сумму или концентрацию разновидности с помощью дозы в процессе моделирования. В этом примере концентрация разновидностей Drug_Biophase увеличивается на дозу расписания dose_1. Следующий рисунок показывает, как представление выражений отображает дозу.

Перетащите мышью блок дозы на браузер. Задайте дозируемые разновидности путем двойного клика по LHS значка таблицы. Дважды кликните значок дозы, чтобы отредактировать все свойства дозы или значок таблицы, чтобы отредактировать только расписание дозы.
Панель библиотеки блоков содержит блоки из одной или нескольких библиотек блоков. SimBiology обеспечивает библиотеку блоков по умолчанию, которая содержит блоки, которые представляют все элементы моделирования, которые можно использовать, чтобы создать модели. Можно также создать библиотеку пользовательских блоков с различными настройками внешнего вида блока. Например, можно настроить белок приемника, чтобы иметь различную форму блока или цвет, чем другие разновидности каждый раз, когда вы используете его в схеме. Для получения дополнительной информации на библиотеках SimBiology, смотрите Библиотеки Компонента модели SimBiology.
Можно перетащить мышью большинство блоков от панели до обоих браузер и схема, и существуют некоторые блоки, которые могут быть пропущены только в браузере, не в схеме. Некоторые блоки не появляются как блоки в схеме, но как контекстные значки. Например, блок дозы появляется как контекстный значок выше блока разновидностей, который дозируется. Следующая таблица обобщает поведения различных встроенных типов блока.
| Имя блока | Блочная графика | Перетащите мышью на Браузер | Перетащите мышью на Схему | Блок появляется как | Описание |
|---|---|---|---|---|---|
| Разновидности | Да | Да | Блок | Количество, которое участвует в выражениях, таких как реакции и представляет сумму или концентрацию. | |
| Отсек | Да | Да | Блок | Физически ограниченная область, которая содержит разновидности в модели. Все разновидности в модели должны принадлежать отсеку. Отсек может также принадлежать другому отсеку. Например, отсек, который представляет ячейку, может содержать другие сотовые компоненты, такие как митохондрии и ядро как отдельные отсеки в отсеке ячейки. | |
| Параметр | Да | Да | Блок | Количество, на которое ссылаются выражения. Например, можно использовать его, чтобы задать константу скорости реакции. По умолчанию, если вы пропускаете блок параметра на браузер или схему, это доступно для всех выражений включая реакции. Этот тип параметра назван ограниченным по объему моделью параметром и перечислен под разделом Model Scoped Parameters в представлении количеств браузера. Другой тип называется ограниченным по объему реакцией параметром, где параметр только доступен для одной конкретной реакции. Эти параметры перечислены под разделом Reaction Scoped Parameters. Чтобы добавить ограниченный по объему реакцией параметр, переключитесь на представление выражений браузера и затем пропустите блок параметра на конкретную реакцию. Чтобы переключиться между двумя типами, щелкните правой кнопкой по блоку параметра и выберите Change Scope. | |
| Реакция | Да (только в представлении выражений браузера) | Да | Блок | Процесс, такой как преобразование, транспорт, или привязка и развязывание реагентов и продуктов. | |
| Начальное присвоение | Да | Да | Блок | Выражение, чтобы присвоить начальное значение количества. Например, первоначальное правило присвоения s4 = 0.75 средние значения, что сумма разновидностей s4 инициализируется к 0,75 во времени симуляции = 0. | |
| Повторное присвоение | Да | Да | Блок | Выражение, чтобы присвоить значение количества неоднократно в процессе моделирования. Например, повторное правило присвоения x = y1 + y2 средние значения, что сумма разновидностей x неоднократно присваивается общая сумма разновидностей y1 и y2 в течение симуляции. | |
| Правило скорости | Да | Да | Блок | Дифференциальное уравнение, чтобы задать производную времени количества модели. Например, дифференциальное уравнение x = k * (y + z) указывает что производная времени разновидностей x (dx/dt) оценивается постоянно во время симуляции согласно уравнению. | |
| Алгебраическое правило | Да | Да | Блок | Выражение, чтобы задать математическое ограничение (например, нелинейное уравнение) на одном или нескольких количествах, которые должны содержать в процессе моделирования. Например, если у вас есть уравнение, такое как x = log(x+time), запишите соответствующее алгебраическое правило как log(x+time)-x.СоветИспользуйте алгебраические правила только для нелинейных уравнений, которые не могут быть решены аналитически, чтобы получить решения закрытой формы. Для получения дополнительной информации см. Алгебраические Правила. | |
| Событие | Да | Да | Блок | Дискретный переход в значении количества. Этот дискретный переход происходит, когда заданное условие становится верным. | |
| Повторите дозу | Да | Нет | Контекстный значок выше блока разновидностей, который дозируется | Моделирование элемента, который увеличивает значение разновидности определенной суммой в предопределенных временных интервалах. Чтобы добавить дозу в разновидность, перетащите мышью блок дозы на разновидности в представлении количеств браузера. Дважды кликните значок дозы, чтобы отредактировать значение дозы. | |
| Запланируйте дозу | Да | Нет | Контекстный значок выше блока разновидностей, который дозируется | Моделирование элемента, который увеличивает значение разновидности определенной суммой в определенных моментах времени. Чтобы добавить дозу в разновидность, перетащите мышью блок дозы на разновидности в представлении количеств браузера. Дважды кликните значок дозы, чтобы отредактировать значение дозы. | |
| Вариант | Да (только в представлении количеств браузера) | Нет | Столбец в браузере | Моделирование элемента, который является набором количеств с альтернативными значениями от исходных значений модели. | |
| Текст |
| Нет | Да | Блок | Текстовый блок, чтобы аннотировать модель в схеме. |
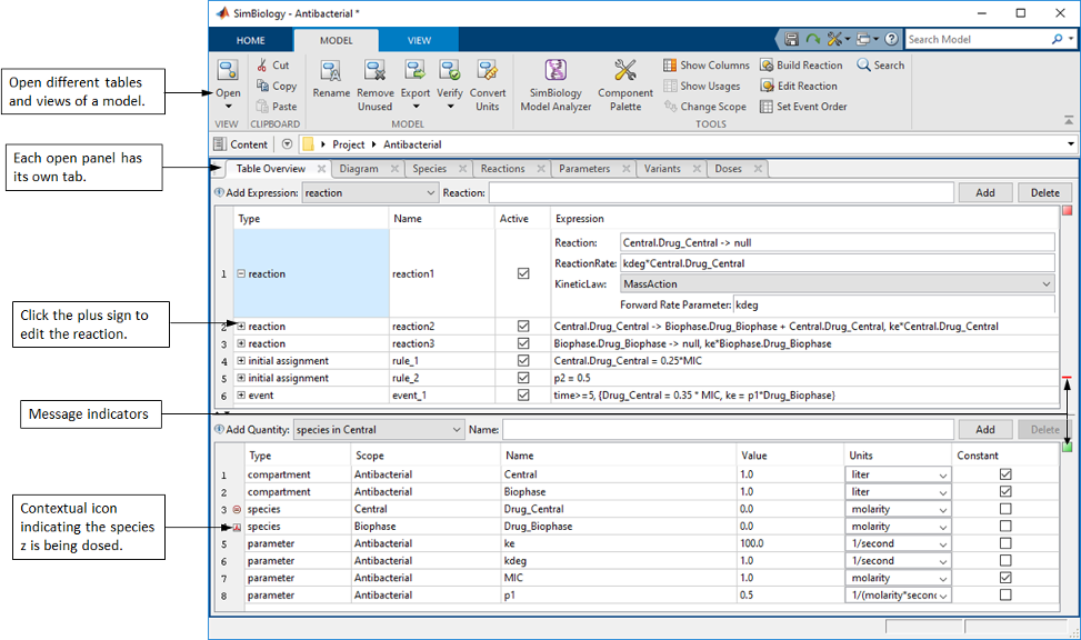
Это представление представляет модель в табличном формате, и существует много таблиц, которые организуют информацию модели по-другому. Например, Табличный Обзор дает обзор целой модели путем показа полного списка количеств модели, выражений, и некоторые их свойства. Существуют также таблицы, выделенные каждому типу количества или выражения, доз и вариантов, и эти отдельные таблицы предоставляют больше информации, специфичной для каждого типа.
Можно открыть различные таблицы от Open выпадающий список, чтобы отредактировать и добавить элементы в каждую таблицу. Например, можно ввести строку реакции, такую как y2 -> z в таблице Table Overview или Reactions.
Контекстное меню, которое можно открыть использование щелчка правой кнопкой, предоставляет возможности настраивать таблицу и открывать другие инструменты моделирования. Например, чтобы проверять, какие выражения ссылаются на количество, щелкните правой кнопкой по количеству и выберите Show Usages из контекстного меню.

Это представление описывает модель в форме математических уравнений. Это показывает систему обыкновенных дифференциальных уравнений (ОДУ), которые представляют модель. А именно, ОДУ выведены из реакций модели и задают, какие количества интегрируются во время симуляции модели. Для получения дополнительной информации о процессе симуляции и как SimBiology создает ОДУ, смотрите Симуляцию модели.
Можно использовать это представление, чтобы помочь отладить модель. Например, можно проверять начальные условия ОДУ, чтобы видеть, инициализируются ли значения количества, как вы ожидаете. Можно также видеть, как SimBiology корректирует размерности ОДУ путем деления правых сторон уравнений с объемами отсека. Информация о коррекции объема может помочь отладить неожиданные результаты симуляции, особенно когда у вас есть модель мультиотсека с различными объемами отсека. Можно также сравнить ОДУ с теми из публикации, чтобы воспроизвести результаты, о которых сообщают.
Начальные условия ОДУ используются в качестве начальных точек, чтобы симулировать динамику модели. Начальные условия являются значениями количества во времени симуляции = 0. Столбец Value at Time Zero представления показывает эти значения. Можно проверять этот столбец, чтобы видеть, инициализируются ли значения количества, как вы ожидаете на основе начального присвоения и повторенных правил присвоения, и отлаживаете правила по мере необходимости. Для получения дополнительной информации о том, как SimBiology оценивает правила присвоения, смотрите Симуляцию модели.
Следующий рисунок показывает модель, открытую в представлении уравнений, которое имеет разделы Initial Conditions и Equations. Раздел Equations содержит выражения и ОДУ, которые SimBiology оценивает во время симуляции модели. Раздел Initial Conditions содержит значения количества во времени симуляции = 0. Поскольку начальные присвоения оценены только однажды во время = 0, они только доступны в разделе Initial Conditions с помощью контекстного значка. Повторные присвоения оценены и во время = 0 и в процессе моделирования. Следовательно их показывают в разделе Equations и также обозначают контекстные значки.

В этой модели концентрации препарата в центральном отсеке Drug_Central инициализируется к 0.25*MIC, получившийся на сумму 0,25 как показано в столбце Value at Time Zero. Чтобы видеть начальное уравнение присвоения, кликните по контекстному значку рядом с Drug_Central. Кроме того, повторное уравнение присвоения устанавливает значение параметра kdeg к p1*1.5, получившийся в значении 0,75. Вы видите уравнение, перечисленное под разделом Repeated Assignments. Рабочий стол также показывает контекстный значок рядом с параметром kdeg, чтобы указать на приложение правила присвоения.
Чтобы выполнить анализ модели, такой как симуляция или вычисление чувствительности, необходимо запустить программу. Можно задать который дозы и варианты, чтобы использовать в анализе в настройке программы. Когда вы выбираете программу, приложение применяет дозы и варианты, заданные в программе, следовательно обновляя соответствующие значения количества в столбце Value at Time Zero. Доза также добавляется к разделу Equations. Следующий рисунок показывает представление уравнений той же модели с выбранной программой. В этом примере программа является программой симуляции, которая использует дозу dose_1, чтобы увеличить концентрацию препарата в отсеке Biophase Drug_Biophase во времени симуляции = 0.

Grayed числа в столбце Model Value указывают на значения количества, которые были изменены из-за настройки программы. Значение модели и значение в начальный момент времени рассматриваются отличающимися, если относительный допуск между значениями больше 10-12, то есть, |x-y| > 1e-12*min(|x|,|y|) где x является значением модели, и y является значением в начальный момент времени.
Раздел Fluxes представления уравнений содержит потоки реакции для всех реакций в порядке, они появляются в модели. Потоки реакции эквивалентны скоростям реакции за исключением того, что размерностями потоков всегда является amount/time. Следовательно, если размерностью скорости реакции является concentration/time, выражение для потока реакции равно скорости реакции, умноженной на объем отсека. SimBiology использует имя отсека, чтобы представлять его объем в потоках реакции и обыкновенных дифференциальных уравнениях (ОДУ). Для получения дополнительной информации смотрите ОДУ Получения от Реакций. Следующая фигура иллюстрирует пример, где reaction1 откорректирован объемом.

При подготовке модели к симуляции и другим исследованиям, SimBiology выполняет размерный анализ, чтобы убедиться, что размерности левой стороны (LHS) и правая сторона (RHS) каждого ОДУ сопоставимы. LHS каждого ОДУ является производной времени суммы или концентрацией разновидности, и RHS задан с помощью потоков реакции. Если вы не задаете модулей, размерностью по умолчанию для разновидности является concentration, и размерностью по умолчанию для потока является amount/time. Для таких случаев SimBiology делит RHS на объем отсека, чтобы сделать размерности LHS и RHS сопоставимыми. Для получения дополнительной информации смотрите ОДУ Получения от Реакций. Вы видите все ОДУ в разделе ODEs представления как показано в следующей фигуре. В этом примере SimBiology использует размерности по умолчанию в разновидностях и потоках. Следовательно каждый RHS ОДУ разделен на соответствующий объем отсека Central или Biophase для коррекции объема. По умолчанию имена потока используются в ОДУ. Чтобы использовать выражения явным образом вместо того, чтобы использовать имена потока, выберите Tools> Embed fluxes на вкладке Model. Следующий рисунок показывает ОДУ после того, как потоки были встроены.

[1] Нильсен, E. I. Viberg, A., Lowdin, E., Автомобили, O., Карлссон, M.O., и Sandstrom, M. (2007) Полумеханистическая фармакокинетическая/фармакодинамическая модель для оценки действия антибактериальных средств от уничтожения время изгибают эксперименты. Антибактериальные Агенты и Химиотерапия. 51:128-136.