exponenta event banner

Сложная логика

Моделируйте сложную логику с помощью схем Stateflow

Чтобы смоделировать сложную логику в модели Simulink®, рассмотрите использование программного обеспечения Stateflow.

Stateflow расширяет Simulink со средой проектирования для разработки диаграмм переходов состояний и блок-схем. Stateflow обеспечивает элементы языка, требуемые описать сложную логику в естественной, читаемой, и понятной форме. Это тесно интегрируется с MATLAB® и продуктами Simulink, обеспечивая эффективную среду для разработки встраиваемых систем, которые содержат управление, контрольное, и логика режима.

Темы

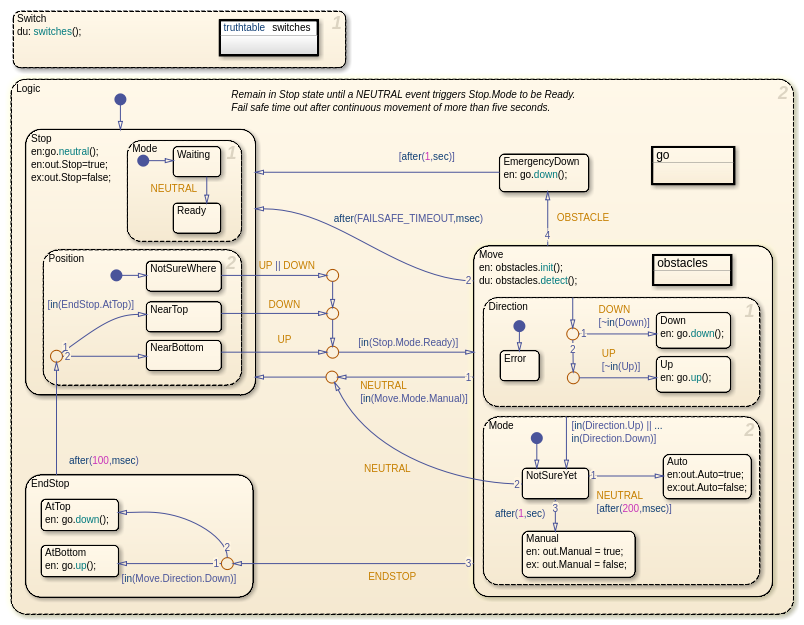
Конечные автоматы модели (Stateflow)

Динамические системы модели как конечные автоматы в Stateflow.

Смоделируйте фидер сборочного конвейера (Stateflow)

Программируйте график на основе рабочих режимов системы фидера.

Запланируйте выполнение подсистем Simulink (Stateflow)

Спроектируйте лестничную логику, цикл и временные логические алгоритмы планировщика.

Реактивные системы модели в Stateflow (Stateflow)

Основной подход для моделирования событийно-управляемых систем с диаграммами Stateflow.

Руководства по моделированию для диаграмм Stateflow (Stateflow)

Модель Efficiently строит диаграмму при помощи состояний, переходов и событий.

Ускорьте симуляцию (Stateflow)

Уменьшайте время симуляции для больших моделей.

Сопутствующая информация

Рекомендуемые примеры