Для просмотра и анализа созданного кода рекомендуется переходить между кодом и моделью. В отчет о создании кода HTML можно включить веб-представление модели. Затем модель и созданный код можно совместно использовать вне среды MATLAB. При создании отчета веб-представление включает атрибуты блок-схемы, отображаемые в редакторе Simulink Editor, например, порядок выполнения сортировки блоков, свойства сигнала и типы данных порта.
Лицензия Simulink ® Report Generator™ необходима для включения веб-представления (Simulink Report Generator) модели в отчет о создании кода.
Для веб-представления требуется веб-браузер, поддерживающий масштабируемую векторную графику (SVG). Веб-представление использует SVG для визуализации и навигации моделей.
Можно использовать следующие веб-браузеры:
Mozilla Firefox версии 1.5 или более поздней, которая имеет встроенную поддержку SVG. Чтобы загрузить браузер Firefox, перейдите по ссылке www.mozilla.com/.
Веб-браузер Microsoft ® Internet Explorer ® с подключаемым модулем Adobe ® SVG Viewer. Чтобы загрузить подключаемый модуль Adobe SVG Viewer, перейдите по ссылкеwww.adobe.com/svg/.
Веб-браузер Apple Safari
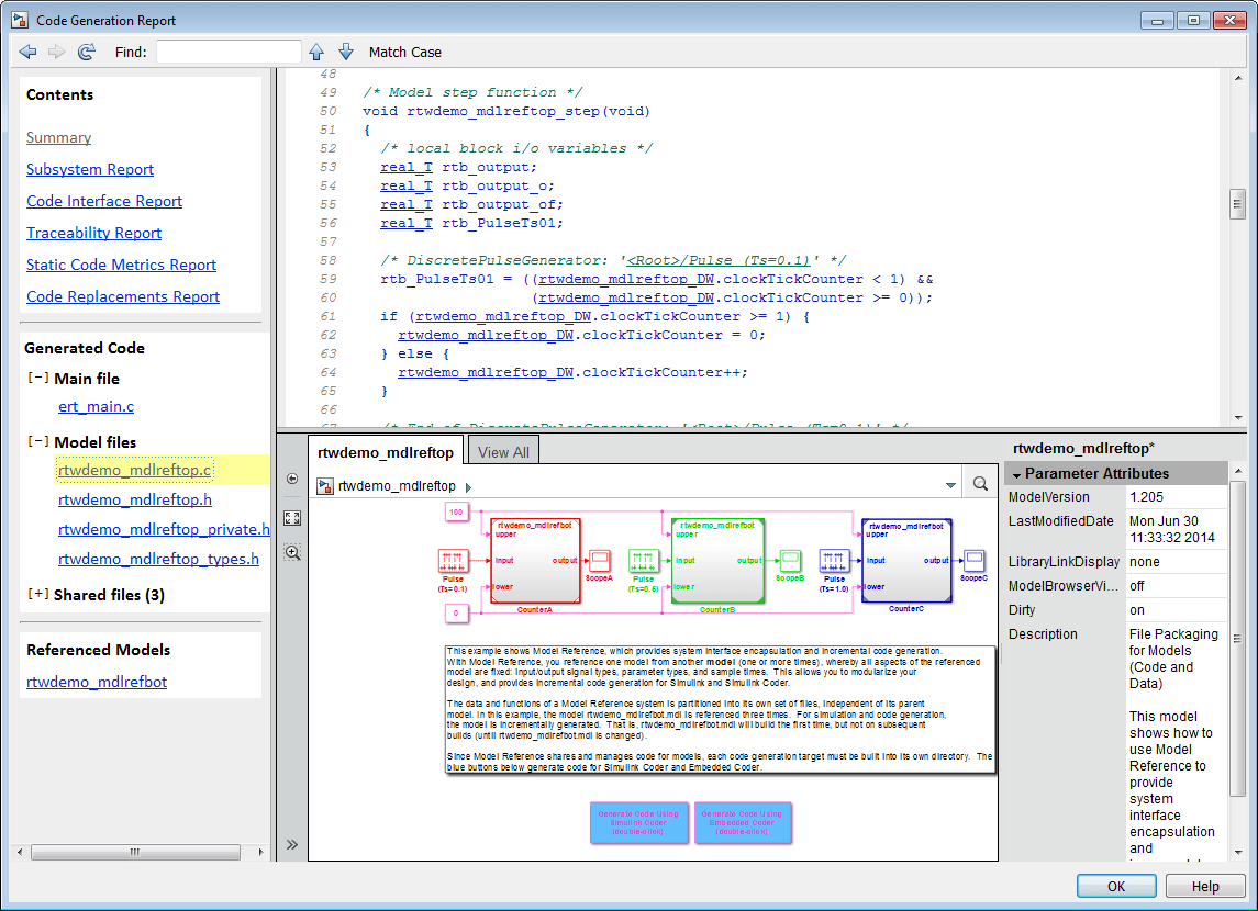
В этом примере показано, как создать отчет о создании кода HTML, который включает веб-представление схемы модели.
Откройте окно rtwdemo_mdlreftop модель.
Откройте диалоговое окно «Параметры конфигурации» и перейдите на панель «Создание кода».
Определить ert.tlc для параметра System target file.
Откройте панель «Создание кода» > «Отчет».
Выберите следующие параметры:
Создание отчета о создании кода
Открыть отчет автоматически
Создание веб-представления модели
Выберите параметры Code-to-model и Model-to-code.
Примечание
Эти настройки задают только верхнюю модель, но не ссылочные модели.
Откройте окно Параметры конфигурации (Configuration Parameters) для ссылочной модели. rtwdemo_mdlrefbot и выполните шаги 3-6.
Сохраните модели, rtwdemo_mdlreftop и rtwdemo_mdlrefbot.
На верхней схеме модели нажмите клавиши Ctrl + B. После построения модели и создания кода в веб-браузере MATLAB ® открывается отчет о создании кода для модели верхнего уровня.
На левой панели навигации выберите файл исходного кода. Соответствующий исходный код отображается на правой панели и содержит гиперссылки.

Щелкните ссылку в коде. В веб-представлении модели отображается и подсвечивается соответствующий блок в модели.
Чтобы выделить созданный код для блока ссылочной модели в модели, щелкните CounterB. Соответствующий код подсвечивается на панели исходного кода.
Примечание
Невозможно открыть схему ссылочной модели в веб-представлении, дважды щелкнув блок ссылочной модели в верхней модели.
Чтобы открыть отчет о создании кода для ссылочной модели, на левой панели навигации под заголовком Ссылочные модели (Referenced Models) щелкните ссылку. rtwdemo_mdlrefbot. Исходные файлы для ссылочной модели отображаются вместе с веб-видом ссылочной модели.
Чтобы вернуться к отчету о создании кода для модели верхнего уровня, в верхней части левой панели навигации нажмите кнопку «Назад», пока не отобразится отчет модели верхнего уровня.
Дополнительные сведения об изучении модели в веб-представлении см. в разделе Навигация по веб-представлению (генератор отчетов Simulink).
Дополнительные сведения о переходе между сгенерированным кодом и схемой модели см. в разделе Элементы модели Trace Simulink в сгенерированном коде.
Отчет о создании кода HTML содержит следующие ограничения при использовании веб-представления модели:
Код не создается для виртуальных блоков. В веб-представлении модели отчета о создании кода при трассировке между моделью и кодом при щелчке виртуального блока он подсвечивается желтым цветом.
В веб-представлении модели невозможно открыть схему ссылочной модели, дважды щелкнув блок ссылочной модели в верхней модели. Вместо этого откройте отчет о создании кода для ссылочной модели, щелкнув ссылку в разделе Ссылочные модели (Referenced Models) на левой панели навигации.
Таблицы, события и ссылки на библиотечные диаграммы Stateflow ® не поддерживаются в веб-представлении модели.
Поиск в отчете о создании кода не находит и не выделяет текст в веб-представлении модели.
При переходе от фактической схемы модели (не веб-представления модели в отчете) к исходному коду в отчете о создании кода HTML веб-представление модели отключено и не отображается. Чтобы включить веб-представление модели, откройте отчет еще раз, см. раздел Открыть отчет о создании кода.
Для сборки подсистемы гиперссылки отслеживания блоков ввода и вывода корневого уровня отключены.
Ограничения отслеживания, которые применяются к отслеживанию между кодом и фактической схемой модели.