Для сбора данных метрики модели и оценки состояния конструкции и качества модели используйте панель мониторинга метрик. Панель управления Metrics предоставляет представление о размере, архитектуре и соответствии рекомендаций модели.
Вернуться на верхний уровень sldemo_fuelsys модель.
На вкладке Приложения откройте Панель мониторинга показателей, щелкнув Панель мониторинга показателей.
Чтобы собрать метрические данные для этой модели, щелкните значок Все метрики (All Metrics).
![]()
Панель управления метриками содержит виджеты, которые визуализируют метрические данные в следующих категориях: размер, соответствие рекомендациям по моделированию и архитектура. По умолчанию некоторые виджеты содержат пороговые значения метрик. Эти значения определяют соответствие данных метрики (зеленым в виджете) или выдают предупреждение (желтым в виджете). Метрики, не имеющие пороговых значений, отображаются синим цветом. Функции и классы доступны для задания несоответствующих диапазонов и для изменения пороговых значений.

В разделе «Архитектура» инструментальной панели найдите графический элемент «Сложность модели». Для просмотра подсказок наведите паузу на каждую вертикальную полосу. Этот виджет является визуальным представлением распределения сложности по компонентам иерархии модели. Для каждого диапазона сложности цветная полоса указывает количество компонентов, попадающих в этот диапазон. Более темные зеленые цвета указывают на большее количество компонентов. В этом случае несколько компонентов имеют значение цикломатической сложности в самом низком диапазоне, в то время как только один компонент имеет более высокую сложность. Этот компонент имеет цикломатическую сложность выше 30. Компоненты с цикломатической сложностью выше 30 возвращаемых предупреждений. Дополнительные сведения см. в разделе Показатель цикломатической сложности
Для более подробного изучения метрических данных щелкните отдельный графический элемент метрики. Для выбранной метрики таблица отображает значение, агрегированное значение и измерения (если применимо) на уровне компонента модели. В таблице инструментальная панель предоставляет возможность отслеживания и гиперссылки на источник данных для получения подробных результатов.
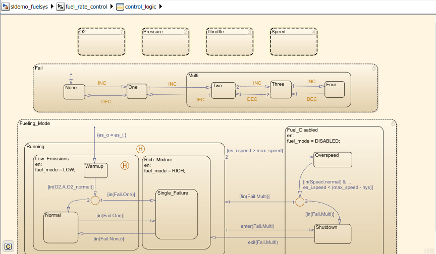
Чтобы проанализировать сведения о сложности модели на уровне модели, подсистемы и диаграммы, щелкните строку в виджете «Сложность модели». В этом примере control_logic диаграмма имеет значение цикломатической сложности 51, которое является желтым, поскольку находится в диапазоне предупреждения.

Чтобы увидеть этот компонент в модели, щелкните значок control_logic гиперссылка.

После использования инструментальной панели для определения компонентов, которые необходимо изменить для соответствия стандартам качества, можно выполнить рефакторинг модели. Например, можно выполнить рефакторинг control_logic диаграмма путем перемещения логики в атомарные подчасти для уменьшения сложности этого компонента.
Затем с помощью виджетов «Соответствие рекомендациям моделирования» можно устранить проблемы, связанные с проверками с высокой степенью целостности.