Блок адаптера помогает соединить два компонента с несовместимыми интерфейсами портов путем сопоставления между двумя интерфейсами. Запустите интерфейсный адаптер, дважды щелкнув блок адаптера на соединении между портами.
Адаптер интерфейса используется для сопоставления элементов интерфейса между двумя портами. Можно также использовать адаптер интерфейса для применения преобразования интерфейса для использования единичных задержек для разрыва алгебраических циклов или для вставки перехода скорости для различных временных скоростей выборки.
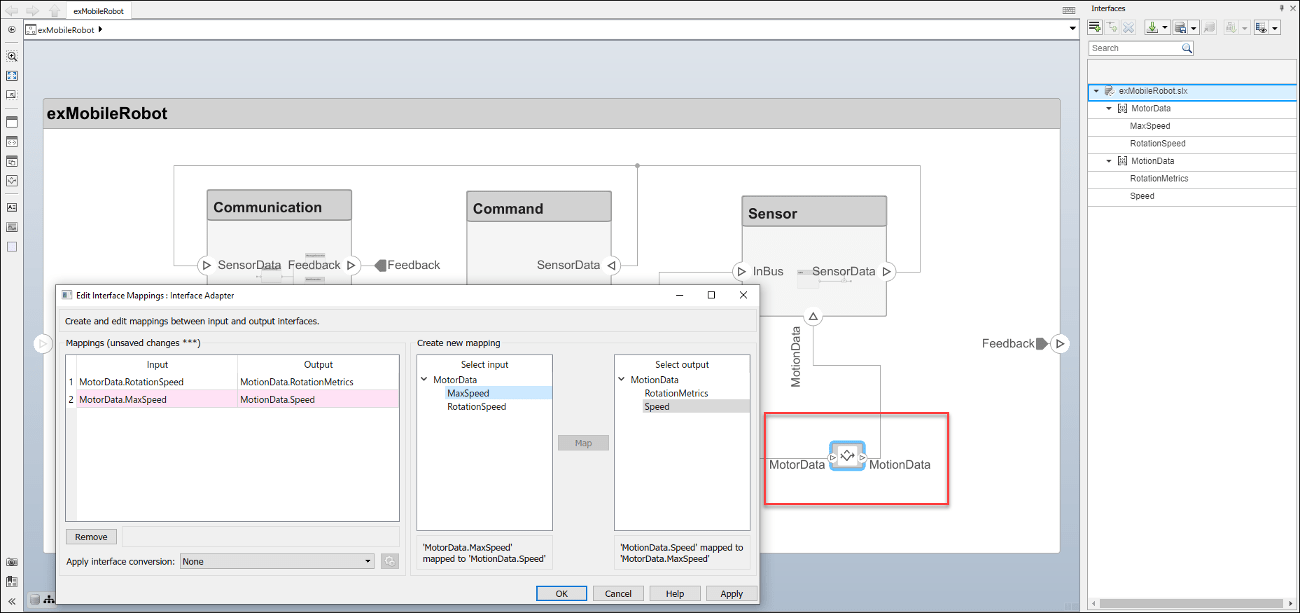
Если два подключенных компонента с поведением Simulink ® имеют одинаковое количество сигналов с разными именами, используйте блок адаптера и адаптер интерфейса для определения соединений портов.
Добавьте в модель блок адаптера в соединении между двумя компонентами.
Дважды щелкните блок, чтобы открыть диалоговое окно «Адаптер интерфейса».
В поле Select input выберите элемент интерфейса. В поле Select output выберите элемент интерфейса.
Нажмите кнопку «Карта».

При соединении двух компонентов с портовыми соединениями в обоих направлениях может возникнуть алгебраическая петля. Чтобы разорвать алгебраический цикл, используйте блок адаптера для вставки единичной задержки между компонентами.
Добавьте в модель блок адаптера в соединении между двумя компонентами.
Дважды щелкните блок, чтобы открыть диалоговое окно «Адаптер интерфейса».
В списке Применить преобразование интерфейса выберите UnitDelay.
При соединении двух опорных компонентов ссылочные модели Simulink могут иметь разные временные интервалы выборки. Для обеспечения совместимости используйте блок адаптера, чтобы вставить переход скорости между компонентами.
Добавьте в модель блок адаптера в соединении между двумя компонентами.
Дважды щелкните блок, чтобы открыть диалоговое окно «Адаптер интерфейса».
В списке Применить преобразование интерфейса выберите RateTransition.