В этом примере показано, как использовать System Composer для настройки архитектуры небольшого беспилотного летательного транспортного средства, состоящего из шести компонентов верхнего уровня. Узнайте, как усовершенствовать проект архитектуры путем разработки интерфейсов, просмотра связанных текстовых требований, определения профилей и стереотипов и выполнения статического анализа на такой модели архитектуры.
Откройте проект.
>> scExampleSmallUAV

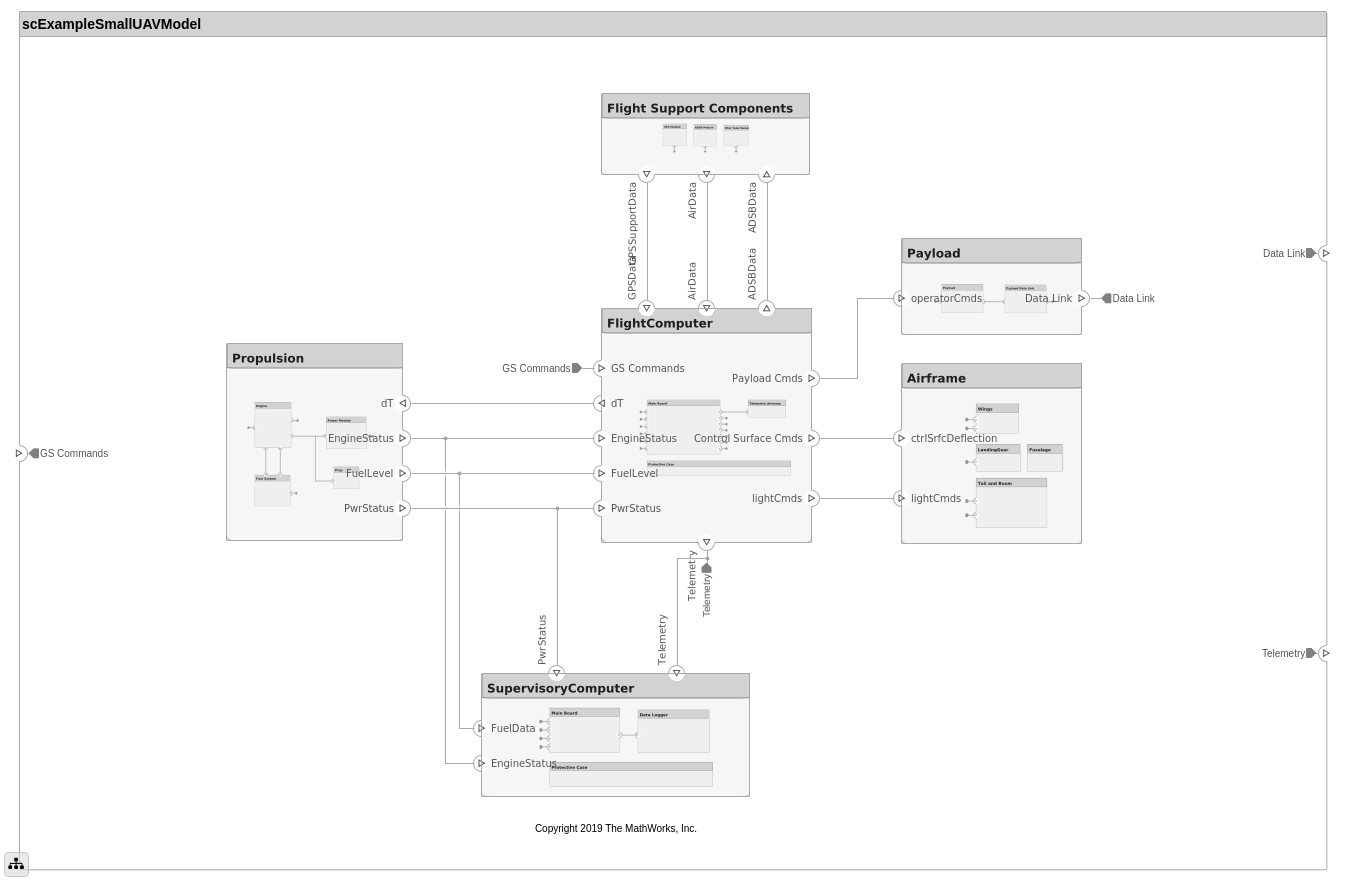
Каждый компонент верхнего уровня разлагается на его подкомпоненты. Перейдите по иерархии, чтобы просмотреть композицию для каждого компонента. Корневой компонент, scExampleSmallUAVModel, имеет входные и выходные порты, которые представляют обмен данными между системой и ее окружением.
Задайте интерфейсы для данных конкретной области между соединениями. Информация, разделяемая между двумя портами, заданная значениями свойств элемента интерфейса, дополнительно улучшает спецификацию. На вкладке Моделирования на панели инструментов выберите Проект, затем нажмите Interface Редактора.
Щелкните порт GS Commands на модели архитектуры, чтобы подсветить architecture_gsCommands интерфейс и указать назначение интерфейса.


Лицензия Simulink Requirements требуется для проверки требований в модели архитектуры System Composer.
Компоненты модели архитектуры связаны с системными требованиями, определенными в smallUAVReqs.slreqx. Откройте ракурс Requirements. В правом нижнем углу панели модели щелкните Показать перспективы (Show Perspectives). Затем нажмите Requirements.

Выберите компоненты в модели, чтобы увидеть требование, с которым они связываются, или, наоборот, выберите элементы в представлении Requirements, чтобы увидеть, какие компоненты реализуют их. Требования также могут быть связаны с коннекторами или портами, чтобы обеспечить трассируемость во всех программных продуктах вашего проекта. Для редактирования требований в smallUAVReqs.slreqxвыберите в меню Редактор требований.
The Carrying Capacity требование подчеркивает общую массу, которая может перевозиться самолетом. Это требование наряду с весом самолета является частью анализа массовой свертки, выполненного для ранней верификации и валидации.

Чтобы завершить спецификации и включить анализ позже в процессе проекта, стереотипы добавляют пользовательские метаданные к элементам модели архитектуры. Эта модель имеет стереотипы для этих элементов:
Встроенный элемент, применимый к компонентам
RF-разъем, применимый к портам
Проводка RF, применимая к соединителям
Стереотипы определены в .xml файлы при помощи профилей. Профиль UAVComponent.xml присоединен к этой модели. Редактировать профиль можно с помощью редактора профилей. На вкладке Моделирование (Modeling) щелкните Импорт (Import) > Править (Edit).
Ниже отображается отображение.

Чтобы запустить статические анализы в вашей системе, создайте модель анализа из модели архитектуры. Модель анализа (Analysis Model) является деревом образцов, сгенерированных из элементов модели архитектуры, в которых все модели-ссылки уплощены, и все варианты разрешены.
Щелкните Модель анализа (Analysis Model) в меню Представления (Views)
Запустите массовое свертывание на этой модели. В диалоговом окне выберите стереотипы, которые необходимо включить в анализ. Выберите функцию анализа путем просмотра, чтобы utilities/massRollUp.m. Установите режим итерации модели на Bottom-up.

Снимите флажок Strict Mode так, чтобы все компоненты могли иметь Mass свойство, созданное для облегчения вычисления общей массы. Щелкните Экземпляр (Instantiate), чтобы сгенерировать анализ.

На экране Средство Просмотра нажмите Analyze. Функция анализа итерации через элементы модели внизу вверх, присвоение Mass свойство каждого компонента как сумму Mass свойства его подкомпонентов. Общий вес системы присваивается Mass свойство компонента верхнего уровня, scExampleSmallUAVModel.
addProperty | addStereotype | applyStereotype | createProfile | instantiate | setInterface