В этом примере показано, как использовать представления иерархии в галерее Architecture Views, чтобы использовать представления иерархии, чтобы визуализировать иерархические отношения. Можно визуализировать hierarchy diagram как представление с компонентами, портами, ссылочными типами, стереотипами компонента, и стереотипировать свойства.
Существует два типа иерархических схем:
Иерархия компонентов схематически изображает компоненты отображения в древовидной форме с родительскими элементами выше дочерних элементов. В представлении иерархии компонентов каждая модель, на которую ссылаются, представляется так много раз, как она используется.
Иерархические схемы архитектуры отображают уникальные типы компонентной архитектуры и их отношения с помощью связей состава. В представлении иерархии архитектуры каждая модель, на которую ссылаются, представлена только однажды.
Любое представление диаграммы компонентов может быть опционально представлено как иерархическая схема. Представление иерархии показывает тот же набор компонентов, видимых в представлении диаграммы компонентов, и компоненты выбраны и отфильтрованы таким же образом как в представлении диаграммы компонентов.
Этот пример использует модель архитектуры представление потока данных в автоматизированной системе. Откройте эту модель, чтобы выполнить шаги в примере.
Используйте компьютерную систему робота с контроллерами, которые симулируют передачу данных, чтобы исследовать иерархические схемы в галерее Architecture Views.

Чтобы открыть галерею Architecture Views, перейдите к Modeling> Architecture Views.
От Браузера Представления выберите представление All Components.
Наблюдайте представление диаграммы компонентов, которое соответствует всем компонентам в модели архитектуры.

Диаграмма компонентов представляет представление компонентами, портами и коннекторами на основе того, как модель структурирована.
Нажмите Diagram> Component Hierarchy.

Наблюдайте представление иерархии компонентов, которое соответствует тому же набору компонентов.

Схема иерархии компонентов показывает один корень, который является самой спецификацией представления. Корень соответствует имени представления, показанного в диаграмме компонентов. Связи в схеме иерархии компонентов происходят из дочерних компонентов и заканчиваются ромбовидным символом в каждом родительском компоненте.
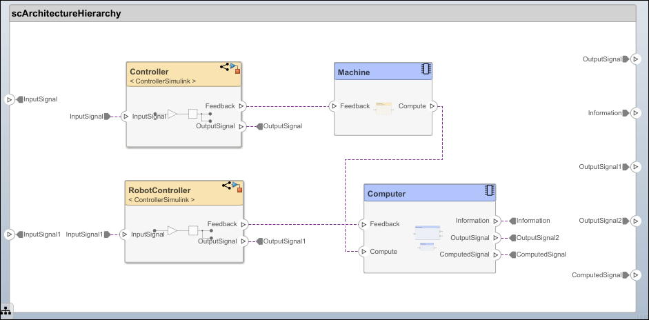
Нажмите Diagram> Architecture Hierarchy.

Наблюдайте представление иерархии архитектуры, которое соответствует тому же набору компонентов.

Иерархическая схема архитектуры запускается с корневой архитектуры. Корень соответствует контуру системы. Поле в иерархической схеме архитектуры представляет модель, на которую ссылаются, и появляется только однажды, даже если на него ссылаются многократно в той же модели. Например, ControllerSimulink, модель, на которую ссылаются, которая появляется на трех компонентах, имеет три связи со своими родительскими архитектурами. Возможность соединения полей представляет отношение между ContollerSimulink и его родительские элементы.