Разработайте свое приложение в Simulink®, specifygeneration опции, сгенерируйте код, и код импортирует код к вашему IDE.
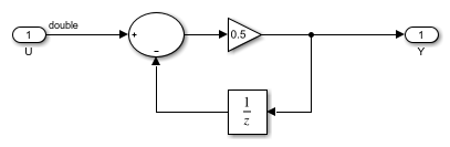
Начните с генерацией кода Структурированного текста из простой модели Simulink.
Узнайте о преимуществах разработки приложений PLC в Simulink и генерации кода.
Смотрите, какие ИДЫ поддерживаются для генерации Схемы Структурированного текста и Лестничной структуры.