Чтобы настроить планирование и моделирование для архитектурной модели AUTOSAR, можно:
Добавление блоков базового программного обеспечения (BSW) для моделирования вызовов служб BSW.
Создайте тестовую модель электрического жгута для соединения входных данных и элементов завода с архитектурной моделью.
Редактор спецификаций используется для планирования и задания порядка выполнения запускаемых компонентов.
Чтобы смоделировать поведение агрегированных компонентов в модели открытой архитектуры, щелкните Выполнить (Run).
Для AUTOSAR Classic Platform, AUTOSAR Blockset предоставляет блоки базового программного обеспечения (BSW), которые позволяют моделировать вызовы программных компонентов для служб BSW, которые выполняются в среде выполнения AUTOSAR. К услугам BSW относятся NVRAM Manager (NvM), Diagnostic Event Manager (Dem) и Function Indibration Manager (FiM). В среде выполнения программные компоненты AUTOSAR обычно получают доступ к службам BSW, используя связь клиент-сервер или отправитель-получатель.
Для моделирования компонентов AUTOSAR, которые вызывают сервисы BSW, необходимо создать архитектуру, композицию или тестовую модель кабеля и добавить предварительно настроенные блоки компонентов сервиса BSW. Блоки обеспечивают ссылочные реализации операций службы BSW.
Если компоненты в модели архитектуры используют блоки вызывающих абонентов BSW, убедитесь, что модель архитектуры содержит реализации услуг BSW. Дополнительные сведения см. в разделах Типовые вызовы основных программных служб AUTOSAR и Моделирование базовых программных служб AUTOSAR и среды выполнения.
Пример использования блоков BSW в модели архитектуры AUTOSAR см. в разделе Создание композиций и компонентов AUTOSAR в модели архитектуры.
После разработки архитектурной модели ее можно связать с моделью тестового кабеля, которая обеспечивает значимые входные значения и элементы модели завода. Например, рассмотрим архитектурную модель autosar_tpc_composition из примера Автор AUTOSAR Композиции и компоненты в архитектурной модели. Модель имеет три требуемых (входных) порта и один обеспечивающий (выходной) порт.

Вот тестовая модель электрического жгута для моделирования архитектурной модели autosar_tpc_composition. Тестовый жгут содержит модель установки с блоком ввода педали и сигналы, соответствующие модели архитектуры, которые требуют и обеспечивают порты. Эта модель была адаптирована из примера модели autosar_tpc_system.

Чтобы подключить архитектурную модель к тестовому жгуту, выполните следующие действия.
Вставка блока модели.
Настройте блок Model для ссылки на архитектурную модель.
В диалоговом окне «Блок модели» выберите опцию «Скорости спецификации». Для связанного параметра Schedule rates с выберите Schedule Editor. Компоненты модели архитектуры имеют явные разделы, которые можно запланировать с помощью редактора спецификаций.
Подключите порты модели архитектуры к сигналам тестовых кабелей.

Для просмотра и выполнения завершенной модели тестового кабеля откройте пример модели. autosar_tpc_system. (Чтобы открыть модель в локальной рабочей папке, используйте openExample('autosar_tpc_system').)
Для компонентов программного обеспечения AUTOSAR Classic Platform, содержащих несколько запускаемых файлов, спецификация AUTOSAR Timing Extensions определяет ограничения порядка выполнения. Эти ограничения определяют порядок выполнения исполняемых объектов в компоненте. Можно просматривать ограничения и управлять ими на уровне компонента или в архитектурных моделях AUTOSAR на уровне виртуальной функциональной шины (VFB).
В архитектурных моделях можно:
Импорт ограничений порядка выполнения на уровне VFB из файлов ARXML.
Редактор расписания используется для изменения порядка выполнения запускаемых компонентов AUTOSAR. Редактор отображает все выполняемые компоненты в каждом компоненте иерархии композиции.
В рамках экспорта композиции экспортируйте ограничения порядка выполнения на уровне VFB в модуль синхронизации ARXML, .modelname_timing.arxml
Чтобы запланировать и указать порядок выполнения запускаемых компонентов AUTOSAR, используйте редактор расписания. На основе автономной модели компонента или архитектурной модели можно выполнить следующие действия.
Просмотр графического представления запускаемых компонентов в виде разделов в модели компонента или архитектуры AUTOSAR.
Создайте разделы и сопоставьте их с исполняемыми таблицами AUTOSAR.
Непосредственно укажите порядок выполнения исполняемых таблиц.
Редактор спецификаций поддерживает несколько стилей моделирования, включая моделирование на основе скорости и функции экспорта. Дополнительные сведения см. в разделах Использование редактора расписаний и Создание секций. Примеры моделей компонентов AUTOSAR см. в разделе Настройка выполняемого порядка выполнения AUTOSAR.
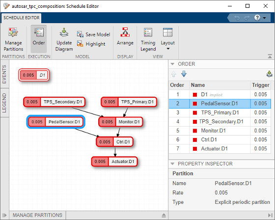
В архитектурной модели AUTOSAR для открытия редактора спецификаций откройте вкладку «Моделирование» и выберите «Инструменты проектирования» > «Редактор спецификаций». Редактор отображает все выполняемые компоненты в каждом компоненте иерархии композиции. Вот представление порядка выполнения при открытии редактора расписания из модели архитектуры примера. autosar_tpc_composition. Используйте элементы управления редактора для изменения порядка выполнения исполняемых таблиц.

При экспорте композиции из модели архитектуры AUTOSAR в файл экспортируются ограничения порядка выполнения на уровне VFB . Модуль ARXML агрегирует информацию синхронизации из всей иерархии компоновки. Этот код ARXML показывает ограничение порядка выполнения, экспортированное для исполняемых таблиц в modelname_timing.arxmlautosar_tpc_composition, на основе конфигурации редактора расписания.
<VFB-TIMING UUID="...">
<SHORT-NAME>TPC_Composition</SHORT-NAME>
<TIMING-REQUIREMENTS>
<EXECUTION-ORDER-CONSTRAINT UUID="...">
<SHORT-NAME>EOC</SHORT-NAME>
<BASE-COMPOSITION-REF DEST="COMPOSITION-SW-COMPONENT-TYPE">
/Components/TPC_Composition
</BASE-COMPOSITION-REF>
<ORDERED-ELEMENTS>
<EOC-EXECUTABLE-ENTITY-REF UUID="...">
<SHORT-NAME>PedalSensor_PedalSensor_Step</SHORT-NAME>
<COMPONENT-IREF>
<TARGET-COMPONENT-REF DEST="SW-COMPONENT-PROTOTYPE">
/Components/Sensors/PedalSensor
</TARGET-COMPONENT-REF>
</COMPONENT-IREF>
<EXECUTABLE-REF DEST="RUNNABLE-ENTITY">
/Components/PedalSensor/PedalSensor_IB/PedalSensor_Step
</EXECUTABLE-REF>
<SUCCESSOR-REFS>
<SUCCESSOR-REF DEST="EOC-EXECUTABLE-ENTITY-REF">
/Timing/TPC_Composition/EOC/TPS_Primary_ThrottleSensor1_Step
</SUCCESSOR-REF>
</SUCCESSOR-REFS>
</EOC-EXECUTABLE-ENTITY-REF>
<EOC-EXECUTABLE-ENTITY-REF UUID="...">
<SHORT-NAME>TPS_Primary_ThrottleSensor1_Step</SHORT-NAME>
...
</EOC-EXECUTABLE-ENTITY-REF>
<EOC-EXECUTABLE-ENTITY-REF UUID="...">
<SHORT-NAME>TPS_Secondary_ThrottleSensor2_Step</SHORT-NAME>
...
</EOC-EXECUTABLE-ENTITY-REF>
<EOC-EXECUTABLE-ENTITY-REF UUID="...">
<SHORT-NAME>Monitor_ThrottleSensorMonitor_Step</SHORT-NAME>
...
</EOC-EXECUTABLE-ENTITY-REF>
<EOC-EXECUTABLE-ENTITY-REF UUID="...">
<SHORT-NAME>Ctrl_Controller_Step</SHORT-NAME>
...
</EOC-EXECUTABLE-ENTITY-REF>
<EOC-EXECUTABLE-ENTITY-REF UUID="...">
<SHORT-NAME>Actuator_Actuator_Step</SHORT-NAME>
<COMPONENT-IREF>
<TARGET-COMPONENT-REF DEST="SW-COMPONENT-PROTOTYPE">
/Components/TPC_Composition/Actuator
</TARGET-COMPONENT-REF>
</COMPONENT-IREF>
<EXECUTABLE-REF DEST="RUNNABLE-ENTITY">
/Components/Actuator/Actuator_IB/Actuator_Step
</EXECUTABLE-REF>
</EOC-EXECUTABLE-ENTITY-REF>
</ORDERED-ELEMENTS>
</EXECUTION-ORDER-CONSTRAINT>
</TIMING-REQUIREMENTS>
<COMPONENT-REF DEST="COMPOSITION-SW-COMPONENT-TYPE">
/Components/TPC_Composition
</COMPONENT-REF>
</VFB-TIMING>Компонент службы диагностики | Компонент службы NVRAM | Редактор расписаний