Пакет: matlab.diign
Создание диаграмм классов в средстве просмотра диаграмм классов
matlab.diagram.ClassViewer обеспечивает доступ командной строки к средству просмотра схем классов. Свойства и методы этого класса можно использовать для заполнения диаграммы классов без использования графического инструмента.
matlab.diagram.ClassViewer класс является handle класс.
matlab.diagram.ClassViewer открывает экземпляр средства просмотра схем классов без загруженных классов.
matlab.diagram.ClassViewer( добавляет классы, указанные как на панели «Обозреватель классов», так и на холсте. Использовать Name,Value)Name,Value аргументы для определения добавляемого содержимого.
viewer = matlab.diagram.ClassViewer(___) возвращает дескриптор для экземпляра средства просмотра классов. Можно использовать любой из предыдущих входных синтаксисов.
Укажите дополнительные пары, разделенные запятыми Name,Value аргументы. Name является именем аргумента и Value - соответствующее значение. Name должен отображаться внутри кавычек. Можно указать несколько аргументов пары имен и значений в любом порядке как Name1,Value1,...,NameN,ValueN.
matlab.diagram.ClassViewer('Classes','matlab.net.http.RequestMessage')'Classes' - Классы для добавления в средство просмотраКлассы для добавления в обозреватель классов и средство просмотра, указанные как символьный вектор, строка или вектор строк. Можно также использовать экземпляры класса.
Пример: matlab.diagram.ClassViewer('Classes','matlab.net.http.ResponseMessage')
Пример: respMsg = matlab.net.http.RequestMessage; matlab.diagram.ClassViewer('Classes',respMsg)
'Folders' - Папки классов для добавления в средство просмотраПапки классов для добавления в обозреватель классов и средство просмотра, указанные как символьный вектор, строка или вектор строк.
'IncludeSubfolders' - Включить классы из подпапокtrue или 1 (по умолчанию) | false или 0Определяет, следует ли включать классы из подпапок, указанных как числовые или логические 1 (true) или 0 (false). Значение 1 включает классы во вложенных папках Folders аргумент, и 0 опускает их.
'Packages' - Пакеты для добавления в средство просмотраПакеты для добавления в обозреватель классов и средство просмотра, указанные как символьный вектор, строка или вектор строк.
'IncludeSubpackages' - Включить классы из подпакетовtrue или 1 (по умолчанию) | false или 0Определяет, следует ли включать классы из подпакетов, указанных как числовые или логические 1 (true) или 0 (false). Значение 1 включает классы в подпакеты Packages аргумент, и 0 опускает их.
'Load' - Путь схемы класса к нагрузкеПуть загружаемой диаграммы класса, определяемый как символьный вектор, строка или вектор строк.
'Visible' - Экземпляр средства просмотра классов отображенияtrue или 1 (по умолчанию) | false или 0Определяет, отображается ли окно «Просмотр классов» после создания, указанное как числовое или логическое 0 (false) или 1 (true). Значение 1 делает окно видимым, и 0 скрывает это.
ActiveFile - Последний загруженный или сохраненный файлПоследний файл, загруженный или сохраненный в экземпляре Class Viewer, указан как строка. Это свойство может быть установлено только load и save методы.
Dependent | true |
ClassesInDiagram - Перечень классов, находящихся в настоящее время на схемеСписок классов, отображаемых в настоящее время на диаграмме, указанный как строковый массив. Список включает классы, отображаемые на холсте, но не включает классы, перечисленные только в браузере классов.
Dependent | true |
ShowMixins - Отображение классов миксинаfalse или 0 (по умолчанию) | true или 1Определяет, отображает ли средство просмотра классов смешанные классы, указанные как числовые или логические 0 (false) или 1 (true). Значение 0 исключает миксины и класс дескриптора для более простой схемы. Значение 1 позволяет добавлять миксины при добавлении суперклассов, но не делает этого автоматически.
ShowPackageNames - Отображение имен пакетовtrue или 1 (по умолчанию) | false или 0Определяет, отображает ли средство просмотра классов имена пакетов на карточках классов, указанные как числовые или логические 1 (true) или 0 (false). Значение 1 отображает имена пакетов и 0 скрывает их.
Visible - Экземпляр средства просмотра классов отображенияtrue или 1 (по умолчанию) | false или 0Определяет, отображается ли в данный момент окно Class Viewer, указанное как числовое или логическое 0 (false) или 1 (true). Значение 1 делает окно видимым, и 0 скрывает это.
Transient | true |
addClass |
Добавление классов в обозреватель классов и холст. Входные аргументы
|
removeClass |
Удаление классов с холста. Классы не удаляются из браузера классов. Входные аргументы
|
removeAllClasses |
Удалить все классы с холста. Классы не удаляются из браузера классов. Входные аргументы
|
importClassesFrom |
Добавление классов в обозреватель классов и холст. Входные аргументы
|
expandClass |
Разверните все разделы карты класса на холсте. Входные аргументы
|
expandAll |
Разверните или сверните все разделы карточек классов на холсте. Входные аргументы
|
expandSection |
Разверните или сверните указанный раздел карты класса на холсте. Входные аргументы
При развертывании одной секции в карте класса, которая в данный момент свернута, расширяются все секции этой карты. |
importCurrentProject |
Импорт классов из текущего проекта.
|
export |
Экспорт схемы классов в виде изображения. Входные аргументы
|
load |
Загрузите схему, сохраненную как файл MLDATX. Загруженная диаграмма заменяет любое содержимое, находящееся в данный момент в экземпляре Class Viewer. Входные аргументы
|
save |
Сохраните схему в виде файла MLDATX. Входные аргументы
|
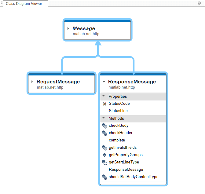
Создайте экземпляр Class Viewer с одним предварительно загруженным классом. Класс отображается как в браузере классов, так и на холсте.
httpViewer = matlab.diagram.ClassViewer('Classes','matlab.net.http.RequestMessage')

Используйте addClass для добавления двух дополнительных классов к диаграмме. Поскольку matlab.net.http.Message является суперклассом двух других классов, к которым автоматически подключается средство просмотра классов.
addClass(httpViewer,["matlab.net.http.Message",... "matlab.net.http.ResponseMessage"])

Разверните карту класса для ResponseMessage.
expandClass(httpViewer,"matlab.net.http.ResponseMessage",1)
Свернуть раздел Свойства на карте класса для ResponseMessage.
expandSection(httpViewer,"matlab.net.http.ResponseMessage","Properties",0)

Сохраните схему в виде файла MLDATX.
save(httpViewer,"filepath/httpMessages.mldatx")
1. Если смысл перевода понятен, то лучше оставьте как есть и не придирайтесь к словам, синонимам и тому подобному. О вкусах не спорим.
2. Не дополняйте перевод комментариями “от себя”. В исправлении не должно появляться дополнительных смыслов и комментариев, отсутствующих в оригинале. Такие правки не получится интегрировать в алгоритме автоматического перевода.
3. Сохраняйте структуру оригинального текста - например, не разбивайте одно предложение на два.
4. Не имеет смысла однотипное исправление перевода какого-то термина во всех предложениях. Исправляйте только в одном месте. Когда Вашу правку одобрят, это исправление будет алгоритмически распространено и на другие части документации.
5. По иным вопросам, например если надо исправить заблокированное для перевода слово, обратитесь к редакторам через форму технической поддержки.