Требования представляют собой совокупность операторов, описывающих желаемое поведение и характеристики системы. Требования обеспечивают целостность конструкции системы и являются достижимыми, проверяемыми, однозначными и согласующимися друг с другом. Каждый уровень конструкции должен иметь соответствующие требования.
Для улучшения прослеживаемости требований необходимо привязать системные, функциональные, клиентские, рабочие или проектные требования к компонентам и портам. Связать потребности друг с другом для представления производных или присвоенных потребностей. Управление требованиями с точки зрения требований в архитектурной модели или с помощью пользовательских представлений. Назначение тестовых примеров требованиям с помощью диспетчера тестов для проверки и проверки. Дополнительные сведения об использовании Simulink ® Test™ с Simulink Requirements™ см. в разделе Ссылка на тестовые примеры из требований (Simulink Requirements).
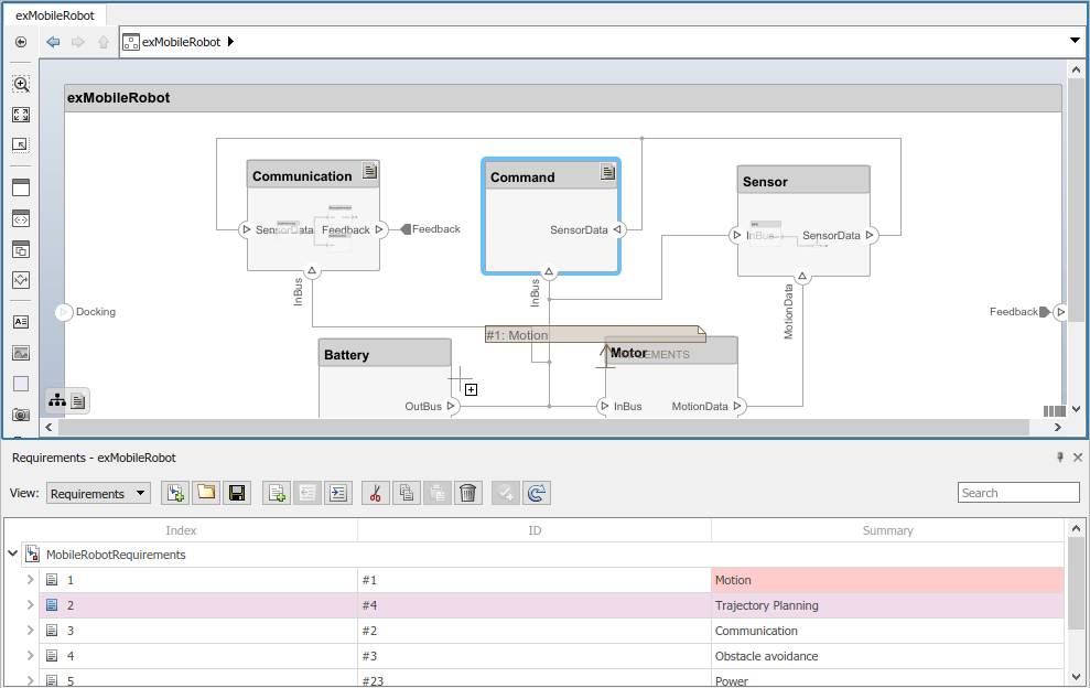
Управление требованиями и архитектурой совместно с точки зрения требований из Simulink Requirements. Выберите Приложения > Диспетчер требований.

При щелчке компонента в ракурсе «Требования» связанные требования подсвечиваются. И наоборот, при щелчке на требовании отображаются связанные компоненты.

Для непосредственного создания связи перетащите требование на компонент или порт.

При необходимости можно закрыть аннотацию, в которой отображается ссылка. Это действие не удаляет ссылку.
Чтобы выйти из ракурса «Требования», щелкните меню «Перспективы» в правом нижнем углу архитектурной модели и выберите «Выход из ракурса».

Дополнительные сведения об управлении требованиями из внешних документов см. в разделе Управление обратными ссылками навигации во внешних документах требований (требования Simulink). Сведения об интеграции связей требований с моделью см. в разделе Обновление связей ссылочных требований из импортированного файла.
updateLinksToReferenceRequirements