exponenta event banner

Анализ микромассивов

Экспрессия гена и генетический различный анализ микроданных массива

Микромассивы содержат олигонуклеотид или зонды комплементарной ДНК, чтобы измерить уровни экспрессии генов по геномной шкале. Bioinformatics Toolbox™ позволяет вам предварительно обработать данные о выражении из микромассивов с помощью различной нормализации и фильтруя методы. Используйте нормированные данные, чтобы идентифицировать дифференцированно описанные гены и выполнить анализ обогащения результатов выражения с помощью Генной Онтологии. Можно также обнаружить генетические варианты, такие как изменения номера копии (CNVs) и один полиморфизм нуклеотида (SNPs) из данных о сравнительной геномной гибридизации (CGH). Визуализируйте ген и сети взаимодействия белка белка с помощью алгоритмов теории графов.

  • Импорт данных и управление
    Импортируйте данные и аннотации от Affymetrix® GeneChip®, Illumina®, Agilent®, Gene Expression Omnibus (GEO), ImaGene®, SPOT, GenePix® GPR и GAL; управляйте экспериментальными данными и демонстрационными метаданными на стандарт MIAME
  • Предварительная обработка
    Подготовьте необработанные микроданные массива к анализу с помощью фоновой корректировки, нормализации и фильтрации выражения; обширная предварительная обработка данных Affymetrix и Illumina. Получите тестовые аннотации из файлов библиотеки
  • Анализ выражения
    Идентифицируйте, визуализируйте и классифицируйте дифференцированно описанные гены и профили выражения
  • Анализ генетических вариаций
    Найдите, анализируйте и визуализируйте генетические варианты, такие как изменения номера копии (CNVs) и один полиморфизмы нуклеотида (SNPs)
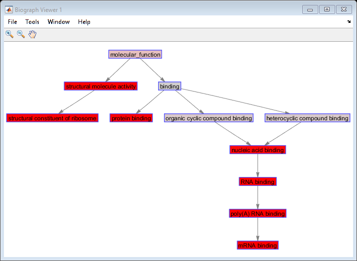
  • Генная онтология
    Информация о Генной онтологии (GO) в реальном времени; анализ обогащения результатов микровыражения с массивами с помощью сетей Gene Ontology
  • Сетевой анализ и визуализация
    Примените основные алгоритмы теории графов к Взаимодействиям белка белка (PPI) и другим генным сетям; просмотрите сетевые отношения с помощью интерактивных карт, графиков иерархии и трасс

Рекомендуемые примеры