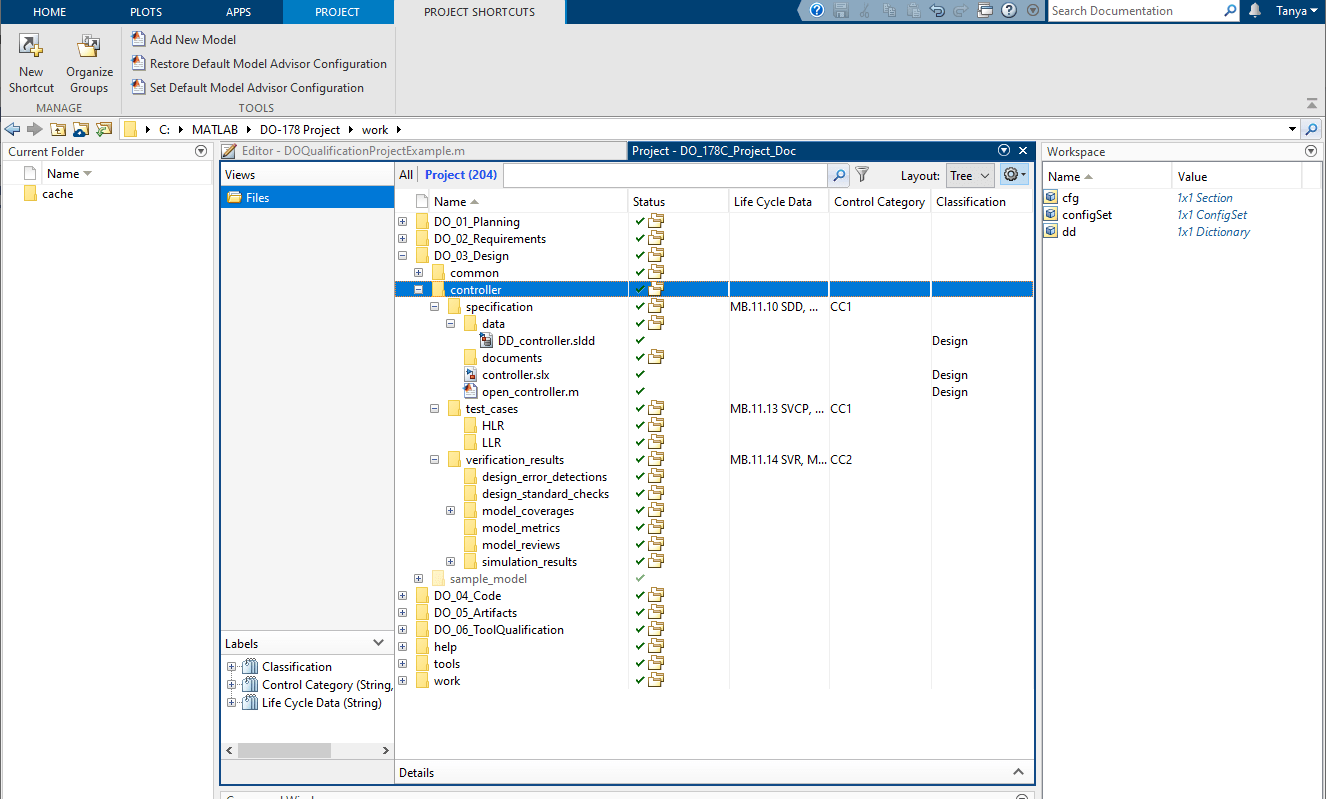
При использовании функций проекта для добавления модели Simulink ® добавляет вложенную папку модели в DO_03_Design папка проекта. Как в sample_model папка, папка модели содержит вложенные папки specification, test_cases, и verification_results. В specification вложенная папка, вы найдете пустую модель с именем <modelname>.slx, где <modelname> совпадает с именем папки модели.
Чтобы добавить модель, выполните следующие действия.
На вкладке «Ярлык проектов» выберите «Добавить новую модель».
В диалоговом окне присвойте модели имя controller и нажмите кнопку ОК.
Чтобы указать модель как повторно используемую (многоинстантную) модель, нажмите кнопку Да. Чтобы создать один экземпляр, нажмите кнопку «Нет».
В дополнение к созданию папки модели и пустой модели .slx файл, словарь данных DD_controller.sldd добавляется в specification\data подпапка. Этот словарь данных присоединен к модели и включает либо csMultiInstance.sldd или csSingleInstance.sldd в качестве словаря, на который имеется ссылка.

В DO_03_Design\Controller папка модели, щелкните правой кнопкой мыши на модели contoller.slx и выберите Открыть. Модель откроется в редакторе модели Simulink. Теперь модель можно создать с помощью блоков в do178Lib библиотека. Чтобы рассмотреть эти блоки, во вкладке Simulation, нажимают Library Browser и расширяют DO-178C/DO-331 Примитивную Библиотеку.