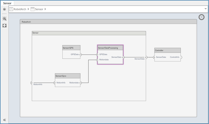
Любая система, предназначенная для реального применения, обычно очень большая и сложная. Обычно он состоит из множества сложных функций, работающих вместе для удовлетворения системных требований. В процессе проектирования и анализа таких архитектур необходимо понимать существующие компоненты и то, что необходимо добавить. Вид прожектора - это упрощенный вид модели, в котором фиксируются восходящие и нисходящие зависимости конкретного интересующего компонента.
Чтобы создать прожектор из композиции, выберите интересующий компонент на холсте, щелкните правой кнопкой мыши и выберите «Создать прожектор из компонента» в меню «Архитектура» или в контекстном меню.

В виде прожектора отображаются все элементы модели, с которыми компонент соединяется в прозрачной иерархии. Схема прожектора размещается автоматически и не может быть отредактирована.

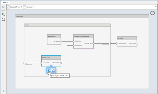
На виде прожектора можно поместить другой компонент. Выберите компонент и нажмите кнопку.![]()

Иерархию и связность компонента можно сделать видимыми во время разработки модели, открыв вид прожектора в отдельном окне. Отображение вида прожектора в выделенном окне путем выбора команды «Открыть в новом окне» в контекстном меню компонента, а затем создания вида прожектора. Виды прожектора являются динамическими. Любое изменение композиции обновляет все открытые виды прожектора. Виды прожектора являются переходными - они не сохраняются вместе с моделью.
Чтобы вернуться к виду модели архитектуры, щелкните
значок. Чтобы просмотреть архитектуру на уровне определенного компонента, выберите компонент и щелкните
значок.
Примечание
Более сложные условия фильтрации можно создать с помощью галереи архитектурных представлений. Дополнительные сведения см. в разделе Интерактивное создание представлений архитектуры.