exponenta event banner

Выполнение в MATLAB

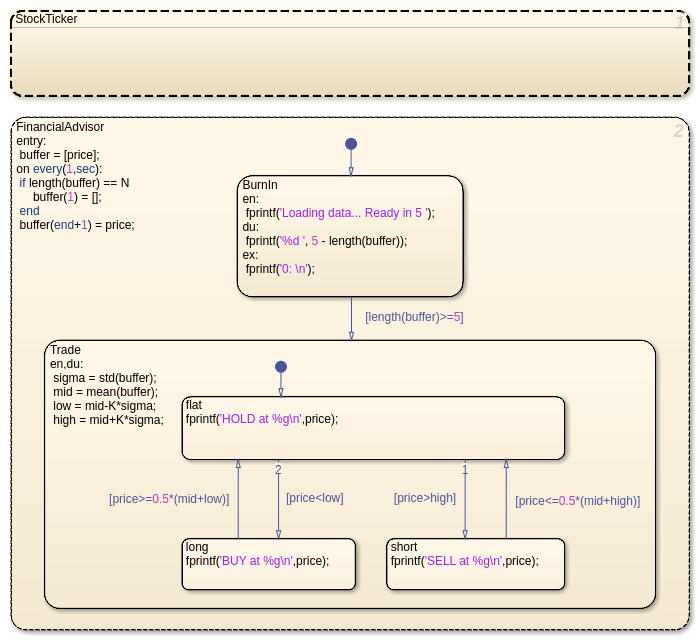
Выполнение автономного Stateflow® графики как объекты в MATLAB®

Разрабатывайте логику с помощью графиков состояний и выполняйте эту логику как программы MATLAB. Выполните и модульный тест вашего графика в редакторе Stateflow. Управляйте поведением пользовательских интерфейсов и приложений обработки данных через ваш график.

Функции

расширить все

Stateflow.exportAsClassЭкспорт класса MATLAB для автономной диаграммы
Stateflow.exportToVersionЭкспорт автономной диаграммы для использования в предыдущей версии Stateflow

Синтаксис языка Stateflow

расширить все

Обнаружение изменений

hasChangedОбнаружение изменения данных с момента последнего временного шага
hasChangedFromОбнаружение изменения данных от заданного значения
hasChangedToОбнаружение изменения данных до заданного значения

Временная логика

afterВыполните график после трансляции события или заданного времени
atВыполните график в широковещательной передаче события или указанное время
countГрафик, во время которого допустимо условие
elapsedВремя, прошедшее с момента активации состояния
everyВыполняйте график через регулярные интервалы
temporalCountКоличество событий, графика казней или время, прошедшее с тех пор, как состояния стали активными

Темы

Создайте диаграммы Stateflow для выполнения в качестве объектов MATLAB

Сохраните автономные диаграммы Stateflow за пределами Simulink® модели.

Выполнение и модульный тест объектов диаграммы Stateflow

Запустите диаграммы Stateflow в MATLAB или через редактор Stateflow.

Отладка автономной диаграммы Stateflow

Прервать выполнение, чтобы пройти через каждое действие в диаграмме Stateflow.

Выполните объекты диаграммы Stateflow через скрипты и модели

Создайте скрипт MATLAB или модель Simulink, которая вызывает автономную диаграмму Stateflow.

Преобразуйте код MATLAB в Stateflow Flow Графиков

Получите графики потока из кода MATLAB.

Рекомендуемые примеры