После создания представления адаптивного программного компонента AUTOSAR в редакторе Simulink ® настройте элементы программного компонента для использования в Simulink. Конфигурация сопоставляет элементы адаптивных программных компонентов AUTOSAR с элементами моделирования Simulink.
Программное обеспечение AUTOSAR Blockset сокращает усилия по настройке конфигурации, предоставляя средство быстрого запуска компонента AUTOSAR. При необходимости можно изменить начальную конфигурацию с помощью редактора сопоставления кодов и словаря AUTOSAR.
Настройте начальную конфигурацию адаптивного программного компонента AUTOSAR с помощью инструмента быстрого запуска компонента AUTOSAR.
Откройте сохраненную версию примера модели my_autosar_LaneGuidance.
Запустите инструмент быстрого запуска компонента AUTOSAR. На вкладке Приложения откройте приложение AUTOSAR Component Designer. При открытии приложения для несопоставленной модели, настроенной с системным целевым файлом AUTOSAR, запускается средство быстрого запуска компонента AUTOSAR.

Перейдите к шагам инструмента быстрого запуска компонента AUTOSAR. На каждом шаге выводится запрос на ввод, используемый инструментом для настройки программного компонента AUTOSAR для среды Simulink. В данном учебном пособии используются значения по умолчанию.
После нажатия кнопки Готово (Finish) инструмент:
Создание сопоставления между элементами адаптивного программного компонента AUTOSAR и элементами модели Simulink.
Открывает модель в ракурсе «Код Simulink Editor AUTOSAR». В ракурсе «Код AUTOSAR» отображается панель справки, панель «Инспектор свойств», а непосредственно под моделью - редактор «Сопоставления кодов».
Отображение сопоставлений компонентов программного обеспечения AUTOSAR в редакторе сопоставлений кодов, который можно использовать для настройки конфигурации.

Сохраните модель.
Инструмент быстрого запуска компонента AUTOSAR устанавливает начальную конфигурацию адаптивного программного компонента AUTOSAR. Для уточнения или изменения существующей конфигурации компонента используйте редактор сопоставления кодов и словарь AUTOSAR.
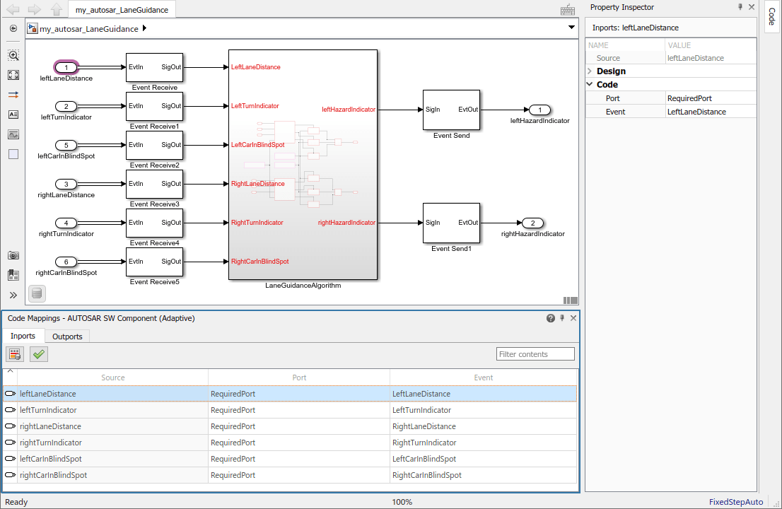
В табличном формате с вкладками в редакторе сопоставлений кодов отображаются входы и выходы модели Simulink. Сопоставьте входные и выходные порты Simulink с портами адаптивных программных компонентов AUTOSAR в редакторе. Порты адаптивных программных компонентов AUTOSAR определены в стандарте AUTOSAR.
Если она еще не открыта, откройте модель my_autosar_LaneGuidance.
В редакторе сопоставлений кодов проверьте сопоставление входов и выходов Simulink с портами и событиями AUTOSAR. На каждой вкладке можно выбрать элементы модели и изменить их сопоставление и атрибуты AUTOSAR. Изменения отражены в созданных описаниях ARXML и коде C.
Выберите вкладку Inports. Для каждого входного порта Simulink редактор перечисляет соответствующий тип порта и событие AUTOSAR. Например, ввод Simulink leftLaneDistance сопоставлен с требуемым портом и событием AUTOSAR LeftLaneDistance.
В Инспекторе свойств проверьте необходимость изменения конфигурации типов данных или других атрибутов данных модели. Например, убедитесь, что данные события правильно настроены для проекта. В данном учебном пособии изменения не вносятся.
Сконфигурируйте элементы программных компонентов AUTOSAR с точки зрения стандартной перспективы AUTOSAR с помощью словаря AUTOSAR.
Если она еще не открыта, откройте модель my_autosar_LaneGuidance.
Откройте словарь AUTOSAR. В редакторе сопоставлений кодов нажмите кнопку AUTOSAR Dictionary.
Словарь AUTOSAR открывается в представлении AUTOSAR, которое соответствует элементу Simulink, который был в последний раз выбран и сопоставлен в редакторе сопоставлений кода. Если выбран и сопоставлен входной порт Simulink, словарь открывается в представлении RequiredPorts и отображает порт AUTOSAR, с которым сопоставлен входной порт.
В древовидном формате словарь AUTOSAR отображает сопоставленный программный компонент AUTOSAR и его элементы, сервисные интерфейсы и параметры XML.
Используйте словарь AUTOSAR для дальнейшей настройки конфигурации компонентов. Например, словарь можно использовать для:
Разверните узлы интерфейса службы для проверки событий AUTOSAR, созданных во время сопоставления компонентов по умолчанию.
Определите уникальное пространство имен для каждого интерфейса службы. Генератор кода использует определенные пространства имен при создании кода C++ для модели.
Настройте характеристики экспортированного AUTOSAR XML.
На левой панели словаря разверните узлы дерева и изучите, что определено для модели.
Для этого учебного пособия добавьте пространства имен для интерфейсов служб ProvidedInterface и RequiredInterface.
На левой панели словаря разверните узлы Сервисные интерфейсы и Интерфейс службы.
Выберите Пространства имен.
На правой панели щелкните на знаке «плюс».
Задать имя и символ как company.
Добавить записи пространства имен для chassis и provided.
Добавить company, chassis, и required записи пространства имен для узла RequiredInterface.
Закройте словарь.
Сохраните модель.
Затем смоделируйте программный компонент AUTOSAR.