Настройка, изучение и импорт данных базы данных
Приложение Database Explorer позволяет быстро подключаться к базе данных, просматривать данные базы данных и визуально импортировать данные в рабочую область MATLAB ®. Если вы не обладаете достаточной квалификацией при написании SQL-запросов или хотите быстро просматривать данные в базе данных, используйте это приложение для взаимодействия с базой данных.
С помощью приложения Database Explorer можно:
Создание и настройка источников данных ODBC и JDBC.
Установите несколько подключений к одной или разным базам данных.
Выберите таблицы и столбцы, представляющие интерес.
Точная настройка выбора с использованием критериев SQL-запроса.
Предварительный просмотр выбранных данных.
Настройка параметров импорта.
Импорт выбранных данных в рабочую область MATLAB для анализа.
Сохранить созданные SQL-запросы.
Создайте код MATLAB.
Чтобы посмотреть вводное видео, см. раздел Использование приложения Database Explorer.

MATLAB Toolstrip: На вкладке Приложения щелкните стрелку Показать дополнительные, чтобы открыть галерею приложений. Затем в разделе Подключение к базе данных и отчеты щелкните Обозреватель баз данных.
командная строка MATLAB: Enter databaseExplorer.
Подключитесь к базе данных Microsoft ® Access™ с помощью приложения Database Explorer. Затем выберите столбцы из одной таблицы и просмотрите данные. Приложение просматривает результаты запроса по умолчанию.
Настройка источника данных для tutorial.accdb база данных и ее имя dbdemo. Дополнительные сведения см. в разделе Microsoft Access ODBC для Windows.
В разделе Подключения вкладки Обозреватель баз данных щелкните Подключить и выберите источник данных для подключения. Откроется диалоговое окно соединения. Оставьте имя пользователя и пароль незаполненными и нажмите кнопку Подключить.
Примечание
Для других баз данных открывается диалоговое окно Каталог и схема (Catalog and Schema). Выберите имя каталога и схемы из списков Каталог и Схема, соответствующих вашей базе данных.
Приложение Database Explorer создает подключение к базе данных Microsoft Access. На панели «Браузер данных» отображаются доступные таблицы в базе данных.

Вкладка источника данных с именем dbdemo отображается справа от панели «Браузер данных». Вкладка источника данных содержит две пустые области: SQL Query и Data Preview.

Для любой таблицы можно выбрать информацию таблицы следующими способами:
Чтобы выбрать таблицы, щелкните имя таблицы базы данных на панели «Браузер данных». Приложение Database Explorer обновляет область SQL-запросов с помощью SQL-запроса, который выбирает все столбцы и строки из выбранной таблицы. Одновременно приложение «Обозреватель баз данных» обновляет панель «Просмотр данных» с помощью предварительного просмотра результатов запроса. Первые 10 строк данных по умолчанию отображаются на панели Просмотр данных (Data Preview).
Чтобы выбрать отдельные столбцы из выбранной таблицы, разверните узел имени таблицы в дереве браузера данных. Установите определенные флажки, чтобы выбрать отдельные столбцы таблицы и отобразить их на панели «Просмотр данных». SQL-запрос автоматически адаптируется к каждому выделенному фрагменту.
Примечание
Порядок столбцов на панели «Просмотр данных» соответствует порядку их выбора в панели «Браузер данных».
Выберите таблицу описей имен таблиц.
Чтобы изменить отображаемые данные, установите или снимите флажки на панели «Браузер данных». Приложение обновляет запрос SQL в области SQL Query. Приложение обновляет данные на панели Просмотр данных.
На панели «Просмотр данных» отображается 10 строк. Общее число строк, выбранных в базе данных, отображается в скобках рядом с именем панели «Просмотр данных». Измените количество строк, выбрав или введя значение в поле «Размер предварительного просмотра» в разделе «Предварительный просмотр» вкладки «Обозреватель баз данных». Выберите значение 20. Количество строк корректируется на панели «Просмотр данных».
Примечание
Значение в поле «Размер предварительного просмотра» определяет максимальное количество строк, отображаемых на панели «Просмотр данных». Если это значение больше, чем общее количество строк в результатах запроса, то общее количество строк отображается в скобках рядом с именем панели «Просмотр данных».

Строки данных можно отсортировать по определенному столбцу. В разделе Критерии (Criteria) щелкните Заказать по (Order By). На панели инструментов отображается вкладка «Order By».
В разделе «Добавить» в списке «Столбец» выберите столбец. price. В разделе Добавить щелкните Добавить сортировку. Приложение Database Explorer сортирует данные в порядке возрастания на панели «Просмотр данных». Чтобы изменить порядок, щелкните По убыванию (Descending) в разделе Правка (Edit).

Примечание
Чтобы добавить дополнительные сортировки, выберите другой столбец в списке «Столбцы» и нажмите кнопку «Добавить сортировку». Положение сортировки в SQL-запросе можно изменить, щелкнув его в списке в разделе Правка, а затем выбрав Переместить вверх или Переместить вниз.
В разделе Закрыть (Close) щелкните Закрыть порядок по (Close Order By), чтобы закрыть вкладку Заказ по (Order By).
В разделе Подключения закройте подключение к базе данных, щелкнув Закрыть подключение.
Примечание
Если открыто несколько подключений, закройте выбранное подключение к базе данных, выбрав соответствующий источник данных в списке Закрыть подключение.
Подключитесь к базе данных Microsoft Access с помощью приложения Database Explorer. Затем объедините данные в несколько таблиц, выбрав столбцы в таблицах. Приложение просматривает результаты запроса по умолчанию. После предварительного просмотра данных импортируйте все результаты запроса в рабочую область MATLAB и выполните простой анализ данных.
Настройка источника данных для tutorial.accdb база данных и ее имя dbdemo. Дополнительные сведения см. в разделе Microsoft Access ODBC для Windows.
В разделе Подключения вкладки Обозреватель баз данных щелкните Подключить и выберите источник данных для подключения. Откроется диалоговое окно соединения. Оставьте имя пользователя и пароль незаполненными и нажмите кнопку Подключить.
Приложение Database Explorer создает подключение к базе данных Microsoft Access. На панели «Браузер данных» отображаются доступные таблицы в базе данных.

Вкладка источника данных с именем dbdemo отображается справа от панели «Браузер данных». Вкладка источника данных содержит две пустые области: SQL Query и Data Preview.

На панели «Браузер данных» выберите таблицу инвентаризации в качестве первой таблицы для соединения. Приложение Database Explorer обновляет область SQL-запросов с помощью SQL-запроса, который выбирает все столбцы и строки из таблицы инвентаризации. Одновременно приложение обновляет панель «Просмотр данных» с помощью предварительного просмотра результатов запроса. Первые 10 строк данных по умолчанию отображаются на панели.

В разделе «Соединение» нажмите «Соединение» для отображения вкладки «Соединение» на панели инструментов. В разделе Добавить (Add) в левом списке Таблица (Table) отображается имя таблицы, выбранной на панели Браузер данных (Data Browser). Дополнительные сведения о соединении таблиц см. в разделе Объединение таблиц с помощью приложения Database Explorer.
В левом списке «Столбец» выберите имя общего столбца. productnumber.

В правом списке Таблица выберите таблицу producttable в качестве таблицы для присоединения. Выберите имя общего столбца productnumber в этой таблице в правом списке столбцов.

В разделе «Добавить» нажмите кнопку «Добавить соединение». На панели Схема соединения отображается графическое представление соединения между выбранными таблицами. Область SQL Query обновляет SQL-запрос с новым соединением. Область «Просмотр данных» отражает результаты обновленного запроса SQL.
Приложение Database Explorer выбирает внутреннее соединение по умолчанию.
Примечание
Некоторые базы данных не поддерживают все типы соединений.

В разделе Закрыть (Close) щелкните Закрыть соединение (Close Join), чтобы закрыть вкладку Соединение (Join).
В древовидной структуре панели «Браузер данных» выберите описание продукта в таблице продуктов. Области SQL Query и Data Preview обновляются с помощью выбранного столбца таблицы.
Добавление критериев фильтра в SQL-запрос. В разделе «Критерии» нажмите «Где» для отображения вкладки «Где» на панели инструментов.
Фильтрация результатов запроса SQL для цен, превышающих $10. В разделе «Добавить» в списке «Столбец» выберите inventorytable.price. Выберите > для фильтра в списке «Оператор». Войти 10 в списке Значение. Щелкните Добавить фильтр (Add Filter).
Примечание
При вводе фильтров с помощью LIKE или NOT LIKE затем введите значение в отдельных кавычках для представления строки.

На панелях SQL Query и Data Preview отображаются обновленные результаты запроса на основе нового фильтра с помощью WHERE состояние.

В разделе Закрыть щелкните Закрыть где, чтобы закрыть вкладку Где.
Импортируйте все результаты SQL-запроса в рабочую область MATLAB. В разделе Импорт щелкните значок.
В диалоговом окне «Импорт данных» введите имя data для переменной MATLAB Workspace и нажмите ОК. В окне MATLAB Workspace отображается таблица data.
Отображение результатов запроса SQL в командной строке.
data
data =
6×5 table
productnumber quantity price inventorydate productdescription
_____________ ________ _____ _____________________ __________________
1 1700 14.5 '2014-09-23 09:38:34' 'Building Blocks'
3 356 17 '2014-05-14 07:14:28' 'Slinky'
4 2580 21 '2013-06-08 14:24:33' 'Space Cruiser'
...Найдите максимальную цену продукта.
max(data.price)
ans =
24В разделе Подключения закройте подключение к базе данных, щелкнув Закрыть подключение.
Примечание
Если открыто несколько подключений, закройте выбранное подключение к базе данных, выбрав соответствующий источник данных в списке Закрыть подключение.
Подключитесь к базе данных Microsoft Access с помощью приложения Database Explorer. Затем создайте SQL-запрос, объединяющий две таблицы с помощью левого соединения. Приложение Database Explorer просматривает результаты запросов по умолчанию. После предварительного просмотра данных импортируйте все результаты запроса в рабочую область MATLAB и выполните простой анализ данных.
Настройка источника данных для tutorial.accdb база данных и ее имя dbdemo. Дополнительные сведения см. в разделе Microsoft Access ODBC для Windows.
В разделе Подключения вкладки Обозреватель баз данных в списке Подключение выберите источник данных для подключения. Откроется диалоговое окно соединения. Оставьте имя пользователя и пароль незаполненными и нажмите кнопку Подключить.
Приложение Database Explorer создает подключение к базе данных Microsoft Access. На панели «Браузер данных» отображаются доступные таблицы в базе данных. Вкладка источника данных с именем dbdemo отображается справа от панели «Браузер данных». Вкладка источника данных содержит две пустые области: SQL Query и Data Preview.

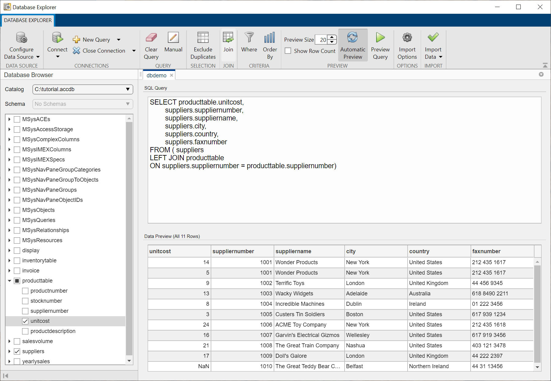
На панели «Браузер данных» выберите таблицу поставщиков в качестве первой таблицы для соединения.
Приложение Database Explorer обновляет область SQL-запросов с помощью SQL-запроса, который выбирает все столбцы и строки из таблицы поставщиков. Одновременно приложение «Обозреватель баз данных» обновляет панель «Просмотр данных» с помощью предварительного просмотра результатов запроса. Первые 10 строк данных по умолчанию отображаются на панели.
В разделе «Соединение» нажмите «Соединение» для отображения вкладки «Соединение» на панели инструментов. В разделе Добавить (Add) в левом списке Таблица (Table) отображается имя таблицы, выбранной на панели Браузер данных (Data Browser). Дополнительные сведения о соединении таблиц см. в разделе Объединение таблиц с помощью приложения Database Explorer.
В левом списке «Столбец» выберите имя общего столбца. suppliernumber. В правом списке «Таблица» выберите имя producttable в качестве таблицы для присоединения. Выберите имя общего столбца suppliernumber в этой таблице в правом списке столбцов.
В разделе «Добавить» нажмите кнопку «Добавить соединение». Приложение Database Explorer создает внутреннее соединение по умолчанию. В разделе Правка (Edit) нажмите Левое (Left), чтобы изменить соединение с внутреннего соединения на левое. На панели Схема соединения отображается графическое представление соединения между выбранными таблицами. Область SQL Query обновляет SQL-запрос с новым соединением. Область «Просмотр данных» отражает результаты обновленного запроса SQL.
В разделе Закрыть (Close) щелкните Закрыть соединение (Close Join), чтобы закрыть вкладку Соединение (Join).
Увеличьте число строк, отображаемых на панели «Просмотр данных». В разделе «Предварительный просмотр» введите 20 в поле «Размер предварительного просмотра».
В древовидной структуре панели «Обозреватель данных» выберите unitcost в разделе productable. Панель «Просмотр данных» обновляется с помощью нового столбца.

NaN значение в столбце unitcost указывает, что соответствующий поставщик не поставляет продукты.

Добавление критериев фильтра в SQL-запрос. В разделе «Критерии» нажмите «Где» для отображения вкладки «Где» на панели инструментов.
Фильтрация результатов запроса SQL для продуктов с единичной стоимостью более $10. В разделе «Добавить» в списке «Столбец» выберите имя столбца. producttable.unitcost. Выберите > для фильтра в списке «Оператор». Войти 10 в списке Значение. Щелкните Добавить фильтр (Add Filter).
Примечание
При вводе фильтров с помощью LIKE или NOT LIKE затем введите значение в отдельных кавычках для представления строки.
На панелях SQL Query и Data Preview отображаются обновленные результаты запроса на основе нового фильтра с помощью WHERE состояние.
Изменение значения фильтра с 10 кому 20. Щелкните Обновить фильтр (Update Filter). Области SQL Query и Data Preview обновляются с учетом результатов измененного запроса.
В разделе Закрыть щелкните Закрыть где, чтобы закрыть вкладку Где.
Импортируйте все результаты SQL-запроса в рабочую область MATLAB. В разделе Импорт щелкните значок.
В диалоговом окне «Импорт данных» введите имя data для переменной MATLAB Workspace и нажмите ОК. В окне MATLAB Workspace отображается таблица data.
Отображение результатов запроса SQL в командной строке.
data
data =
2×6 table
suppliernumber suppliername city country faxnumber unitcost
______________ _________________________ __________ _______________ ______________ ________
1008 'The Great Train Company' 'Nashua' 'United States' '403 121 3478' 21
1006 'ACME Toy Company' 'New York' 'United States' '212 435 1618' 24
Найдите максимальную цену продукта.
max(data.unitcost)
ans =
24В разделе Подключения закройте подключение к базе данных, щелкнув Закрыть подключение.
Примечание
Если открыто несколько подключений, закройте выбранное подключение к базе данных, выбрав соответствующий источник данных в списке Закрыть подключение.
Подключитесь к базе данных Microsoft Access с помощью приложения Database Explorer. Создайте простой SQL-запрос и отсортируйте результаты по данным в одном столбце. Приложение Database Explorer просматривает результаты запросов по умолчанию. Затем импортируйте отсортированные данные в рабочую область MATLAB.
Настройка источника данных для tutorial.accdb база данных и ее имя dbdemo. Дополнительные сведения см. в разделе Microsoft Access ODBC для Windows.
В разделе Подключения вкладки Обозреватель баз данных в списке Подключение выберите источник данных для подключения. Откроется диалоговое окно соединения. Оставьте имя пользователя и пароль незаполненными и нажмите кнопку Подключить.
Приложение Database Explorer создает подключение к базе данных Microsoft Access. На панели «Браузер данных» отображаются доступные таблицы в базе данных. Вкладка источника данных с именем dbdemo отображается справа от панели «Браузер данных». Вкладка источника данных содержит две пустые области: SQL Query и Data Preview.

На панели «Браузер данных» выберите таблицу инвентаризации. В области SQL Query отображается SQL-запрос, который выбирает все столбцы и строки из этой таблицы. На панели «Просмотр данных» отображаются первые 10 строк результатов запроса.
Сортировка результатов SQL-запроса. В разделе Критерии (Criteria) нажмите кнопку Упорядочить по (Order By), чтобы открыть вкладку Упорядочить по (Order By) на панели инструментов.
В разделе «Добавить» в списке «Столбец» выберите price столбец. Щелкните Добавить сортировку.
В разделе Правка щелкните По убыванию, чтобы отсортировать цены в порядке убывания. На панели Предварительный просмотр данных отображаются обновленные результаты запроса с отсортированными ценами.

В разделе Закрыть (Close) щелкните Закрыть порядок по (Close Order By), чтобы закрыть вкладку Заказ по (Order By).
Импортируйте все результаты SQL-запроса в рабочую область MATLAB. В разделе Импорт щелкните значок.
В диалоговом окне «Импорт данных» введите имя data для переменной MATLAB Workspace и нажмите ОК. В окне MATLAB Workspace отображается таблица data.
В разделе Подключения закройте подключение к базе данных, щелкнув Закрыть подключение.
Примечание
Если открыто несколько подключений, закройте выбранное подключение к базе данных, выбрав соответствующий источник данных в списке Закрыть подключение.
Подключитесь к базе данных Microsoft Access с помощью приложения Database Explorer. Создайте простой SQL-запрос и выполните фильтрацию результатов. Используйте текстовый фильтр для извлечения определенных строк данных. Приложение Database Explorer просматривает результаты запросов по умолчанию. Затем импортируйте отфильтрованные данные в рабочую область MATLAB.
Настройка источника данных для tutorial.accdb база данных и ее имя dbdemo. Дополнительные сведения см. в разделе Microsoft Access ODBC для Windows.
В разделе Подключения вкладки Обозреватель баз данных в списке Подключение выберите источник данных для подключения. Откроется диалоговое окно соединения. Оставьте имя пользователя и пароль незаполненными и нажмите кнопку Подключить.
Приложение Database Explorer создает подключение к базе данных Microsoft Access. На панели «Браузер данных» отображаются доступные таблицы в базе данных. Вкладка источника данных с именем dbdemo отображается справа от панели «Браузер данных». Вкладка источника данных содержит две пустые области: SQL Query и Data Preview.

На панели «Браузер данных» выберите таблицу продуктивной таблицы. В области SQL Query отображается SQL-запрос, который выбирает все столбцы и строки из этой таблицы. На панели «Просмотр данных» отображаются первые 10 строк результатов запроса.
Добавление критериев фильтра в SQL-запрос. В разделе «Критерии» нажмите «Где» для отображения вкладки «Где» на панели инструментов.
Фильтр для продуктов с описанием продукта, начинающимся с буквы S. В разделе «Добавить» в списке «Столбец» выберите productdescription. В списке «Оператор» выберите LIKE. Чтобы отфильтровать текст, заключите его в одинарные кавычки. В списке «Значение» введите 'S%'.

Щелкните Добавить фильтр (Add Filter). На панели «Просмотр данных» отображаются три строки данных. Описание продукта в каждой строке начинается с буквы S.

В разделе Закрыть щелкните Закрыть где, чтобы закрыть вкладку Где.
Импортируйте все результаты SQL-запроса в рабочую область MATLAB. В разделе Импорт щелкните значок.
В диалоговом окне «Импорт данных» введите имя data для переменной MATLAB Workspace и нажмите ОК. В окне MATLAB Workspace отображается таблица data.
В разделе Подключения закройте подключение к базе данных, щелкнув Закрыть подключение.
Примечание
Если открыто несколько подключений, закройте выбранное подключение к базе данных, выбрав соответствующий источник данных в списке Закрыть подключение.
Подключитесь к базе данных Microsoft Access с помощью приложения Database Explorer. Создайте простой SQL-запрос и удалите повторяющиеся строки из результатов запроса. Приложение Database Explorer просматривает результаты запросов по умолчанию. После удаления дубликатов импортируйте данные в рабочую область MATLAB.
Настройка источника данных для tutorial.accdb база данных и ее имя dbdemo. Дополнительные сведения см. в разделе Microsoft Access ODBC для Windows.
В разделе Подключения вкладки Обозреватель баз данных в списке Подключение выберите источник данных для подключения. Откроется диалоговое окно соединения. Оставьте имя пользователя и пароль незаполненными и нажмите кнопку Подключить.
Приложение Database Explorer создает подключение к базе данных Microsoft Access. На панели «Браузер данных» отображаются доступные таблицы в базе данных. Вкладка источника данных с именем dbdemo отображается справа от панели «Браузер данных». Вкладка источника данных содержит две пустые области: SQL Query и Data Preview.

На панели «Браузер данных» выберите таблицу продуктивной таблицы. Снимите все флажки для столбцов в таблице продуктивной таблицы, за исключением suppliernumber. В области SQL Query отображается SQL-запрос, выбирающий столбец suppliernumber из этой таблицы. На панели «Просмотр данных» отображаются первые 10 строк результатов запроса.
Сортировка результатов SQL-запроса. В разделе Критерии (Criteria) нажмите кнопку Упорядочить по (Order By), чтобы открыть вкладку Упорядочить по (Order By) на панели инструментов. В разделе «Добавить» в списке «Столбец» выберите suppliernumber и нажмите кнопку «Добавить сортировку».
В разделе Закрыть (Close) щелкните Закрыть порядок по (Close Order By), чтобы закрыть вкладку Заказ по (Order By).
На панели Просмотр данных (Data Preview) отображаются строки, отсортированные в порядке возрастания, который является порядком по умолчанию.

На панели «Просмотр данных» отображается повторяющийся номер поставщика. 1001.

В разделе «Выбор» нажмите кнопку «Исключить дубликаты», чтобы удалить повторяющиеся строки на панели «Просмотр данных». Приложение Database Explorer добавляет инструкцию SQL DISTINCT в запрос в области SQL Query. Эта инструкция удаляет повторяющиеся строки из результатов запроса.

На панели «Просмотр данных» отображаются только уникальные строки.

Импортируйте все результаты SQL-запроса в рабочую область MATLAB. В разделе Импорт щелкните значок.
В диалоговом окне «Импорт данных» введите имя data для переменной MATLAB Workspace и нажмите ОК. В окне MATLAB Workspace отображается таблица data.
В разделе Подключения закройте подключение к базе данных, щелкнув Закрыть подключение.
Примечание
Если открыто несколько подключений, закройте выбранное подключение к базе данных, выбрав соответствующий источник данных в списке Закрыть подключение.
Подключитесь к базе данных Microsoft Access с помощью приложения обозревателя баз данных. Введите SQL-запрос вручную или вставьте существующий SQL-запрос в область SQL-запросов. Затем импортируйте результаты запроса в рабочую область MATLAB.
Настройка источника данных для tutorial.accdb база данных и ее имя dbdemo. Дополнительные сведения см. в разделе Microsoft Access ODBC для Windows.
В разделе Подключения вкладки Обозреватель баз данных в списке Подключение выберите источник данных для подключения. Откроется диалоговое окно соединения. Оставьте имя пользователя и пароль незаполненными и нажмите кнопку Подключить.
Приложение Database Explorer создает подключение к базе данных Microsoft Access. На панели «Браузер данных» отображаются доступные таблицы в базе данных. Вкладка источника данных с именем dbdemo отображается справа от панели «Браузер данных». Вкладка источника данных содержит две пустые области: SQL Query и Data Preview.

В разделе Запрос нажмите кнопку Вручную. Справа от вкладки dbdemo появится новая вкладка источника данных с именем dbdemo_manual. Суффикс _manual имя вкладки указывает на то, что SQL-запрос вводится вручную.
Введите запрос SQL в области SQL Query. Здесь выберите все столбцы и строки из producttable и переименуйте unitcost и productdescription столбцы. Использовать инструкцию SQL AS для создания псевдонимов.

В разделе Предварительный просмотр (Preview) щелкните Предварительный просмотр запроса (Preview Query), чтобы просмотреть результаты запроса.
В области «Просмотр данных» отображаются результаты запроса SQL. По умолчанию на панели отображаются первые 10 строк данных.

Импортируйте все результаты SQL-запроса в рабочую область MATLAB. В разделе Импорт щелкните значок.
В диалоговом окне «Импорт данных» введите имя data для переменной MATLAB Workspace и нажмите ОК. В окне MATLAB Workspace отображается таблица data.
В разделе Подключения закройте подключение к базе данных, щелкнув Закрыть подключение.
Примечание
Если открыто несколько подключений, закройте выбранное подключение к базе данных, выбрав соответствующий источник данных в списке Закрыть подключение.
1. Если смысл перевода понятен, то лучше оставьте как есть и не придирайтесь к словам, синонимам и тому подобному. О вкусах не спорим.
2. Не дополняйте перевод комментариями “от себя”. В исправлении не должно появляться дополнительных смыслов и комментариев, отсутствующих в оригинале. Такие правки не получится интегрировать в алгоритме автоматического перевода.
3. Сохраняйте структуру оригинального текста - например, не разбивайте одно предложение на два.
4. Не имеет смысла однотипное исправление перевода какого-то термина во всех предложениях. Исправляйте только в одном месте. Когда Вашу правку одобрят, это исправление будет алгоритмически распространено и на другие части документации.
5. По иным вопросам, например если надо исправить заблокированное для перевода слово, обратитесь к редакторам через форму технической поддержки.