exponenta event banner

Микромассив

Экспрессия генов и генетический вариант анализа данных микромассивов

Микромассивы содержат олигонуклеотидные или кДНК-зонды для измерения уровней экспрессии генов в геномной шкале. Bioinformatics Toolbox™ позволяет вам предварительно обработать данные экспрессии из микромассивов с помощью различных методов нормализации и фильтрации. Используйте нормализованные данные для идентификации дифференциально экспрессированных генов и выполнения обогащения результатов экспрессии с помощью Gene Ontology. Можно также обнаружить генетические варианты, такие как изменения числа копий (CNV) и однонуклеотидный полиморфизм (SNP), по данным сравнительной геномной гибридизации (CGH). Визуализируйте сети взаимодействия ген и белок-белок с помощью алгоритмов теории графиков.

  • Импорт и управление данными
    Импорт данных и аннотаций из Affymetrix® GeneChip®, Иллюмина®, Agilent®, Gene Expression Omnibus (GEO), ImaGene®, SPOT, GenePix® GPR и GAL; управление экспериментальными данными и выборкой метаданных по стандарту MIAME
  • Предварительная обработка
    Подготовьте данные необработанных микромассивов для анализа с помощью корректировки фона, нормализации и фильтрации выражений; обширная предварительная обработка данных Affymetrix и Illumina. Извлечение аннотаций зондов из файлов библиотеки
  • Экспрессионный анализ
    Идентифицируйте, визуализируйте и классифицируйте дифференциально экспрессируемые гены и профили экспрессии
  • Генетический анализ вариантов
    Найти, проанализировать и визуализировать генетические варианты, такие как изменения числа копий (CNV) и полиморфизмы с одним нуклеотидом (SNP)
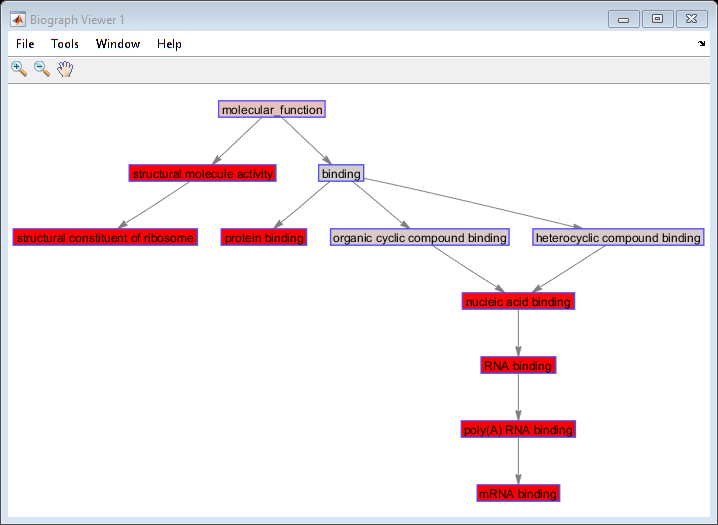
  • Генная онтология
    Информация о генной онтологии (GO) в реальном времени; обогатительный анализ результатов экспрессии микромассивов с использованием сетей Gene Ontology
  • Анализ и визуализация сети
    Примените основные алгоритмы теории графиков к взаимодействиям белок-белок (PPI) и другим генным сетям; просматривать сетевые отношения с помощью интерактивных карт, иерархических графиков и путей

Рекомендуемые примеры